KB 1892 | ACI 318 i CSA A23.3 Projektowanie Betonu - Długoterminowe Rozważanie Ugięcia
KB 1892 | ACI 318 i CSA A23.3 Projektowanie Betonu - Długoterminowe Rozważanie Ugięcia
2024-09-17
052523
  • RFEM 6
  • Konstrukcje betonowe

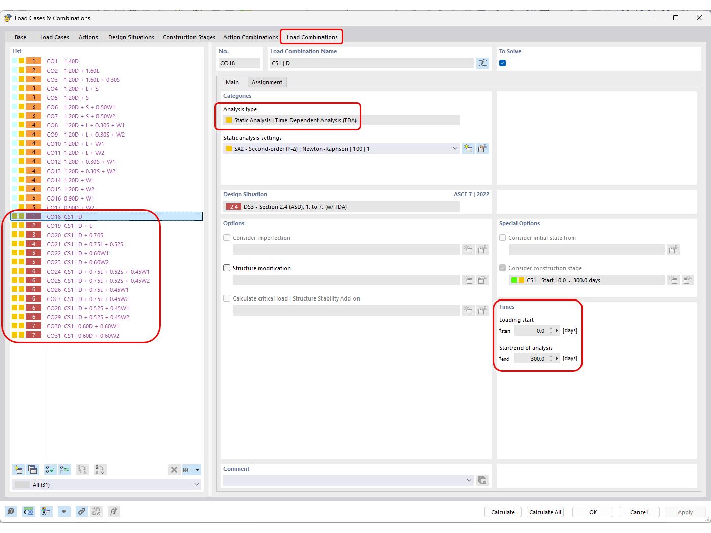
Automatycznie Generowane Kombinacje Obciążeń z Definiowaną Analizą TDA

KB 1892 | ACI 318 i CSA A23.3 Projektowanie Betonu - Długoterminowe Rozważanie Ugięcia

  • Projektowanie betonu
  • Długoterminowe ugięcie
  • Creep
  • Kurczenie
Wykorzystano w
  • ACI 318 i CSA A23.3 Projektowanie konstrukcji betonowych uwzględniające długotrwałe ugięcia
Udostępnij