1803x
001892
2024-09-17

ACI 318 i CSA A23.3 Projektowanie konstrukcji betonowych uwzględniające długotrwałe ugięcia

Niniejszy artykuł dotyczy długotrwałego ugięcia konstrukcji betonowych zgodnie z ACI 318 i CSA A23.3.

Długotrwałe efekty, takie jak pełzanie i skurcz w wymiarowaniu betonu zbrojonego, mogą wraz z upływem czasu znacząco wpłynąć na trwałość, stateczność i przydatność konstrukcji. Zignorowanie tych efektów może prowadzić do nieoczekiwanych odkształceń, pęknięć i redystrybucji naprężeń, potencjalnie zagrażając bezpieczeństwu i funkcjonalności konstrukcji. Uwzględniając pełzanie i skurcz, inżynierowie zapewniają, że ich projekty zachowają zamierzone działanie przez cały okres użytkowania konstrukcji.

W programie RFEM 6 i rozszerzeniu Projektowanie konstrukcji betonowych możliwe jest uwzględnienie ugięcia długotrwałego przy użyciu trzech różnych metod. Przed bardziej szczegółowym zapoznaniem się z tymi metodami należy pamiętać, że obliczenia ugięć są zawsze ponownie obliczane w rozszerzeniu Projektowanie konstrukcji betonowych, z uwzględnieniem efektywnego momentu bezwładności, Ie, zgodnie z ACI 318-19 Tabela 24.2.3.5 [1] lub CSA A23.3, punkt 9.8.2.3 [2]. Ugięcia natychmiastowe obliczone w analizie statycznej programu RFEM 6 z wykorzystaniem całkowitego momentu bezwładności Ig w module dodatkowym Projektowanie konstrukcji betonowych nie są używane do kontroli ugięć związanych z użytkowalnością. Z tego względu ugięcia prętów i powierzchni obliczone w programie RFEM 6 mogą nie odpowiadać ugięciom w rozszerzeniu Projektowanie konstrukcji betonowych.

Metoda 1: Współczynnik zależny od czasu (metoda uproszczona)

W ustawieniach konfiguracji stanu granicznego użytkowalności w rozszerzeniu Projektowanie konstrukcji betonowych dostępna jest opcja określenia ugięcia długotrwałego przy użyciu „współczynnika zależnego od czasu”.

W metodzie tej wykorzystuje się ugięcie obliczone za pomocą Ie, jak wyjaśniono powyżej, oraz stosuje się odpowiedni współczynnik oparty na czasie trwania obciążenia, odwołując się do tabeli 24.2.4.1.3 ACI 318-19 lub CSA A23.3 punkt 9.8.2.5. Jest to zatwierdzona przez normy uproszczona metoda aproksymowania efektów długotrwałych, takich jak pełzanie i skurcz, w obliczeniach kontrolnych ugięcia.

Długotrwałe obliczenia ugięcia wykorzystują liniowy wykres materiałowy dla ściskania betonu oraz liniowy wykres dla wpływu zbrojenia. W obliczeniach można uwzględnić efekt usztywnienia przy rozciąganiu. Metoda ta nie ma wpływu na analizę statyczną.

Metoda 2: Właściwości materiału zależne od czasu (pełzanie/skurcz)

Również w ustawieniach konfiguracji stanu granicznego użytkowalności rozszerzenia Projektowanie konstrukcji betonowych dostępna jest alternatywna opcja określania ugięcia długotrwałego na podstawie „Właściwości materiału zależnych od czasu (pełzanie/skurcz)”.

W przypadku tej metody stosuje się normę ACI 435, w której oprócz właściwości związanych z pełzaniem i skurczem przypisanego materiału uwzględnia się również obliczone ugięcie w warunku projektowym długotrwałego ugięcia. Podejście to jest bardziej szczegółowe niż podejście ze współczynnikiem zależnym od czasu.

Dane wejściowe dla pełzania i skurczu materiału betonowego można znaleźć w zakładce Właściwości betonu zależne od czasu. Ustawienia i modyfikacja dojrzewania betonu (lewa strona) będą bezpośrednio wpływać na końcowy współczynnik pełzania i odkształcenie skurczowe w dniu t = 36 525. Więcej informacji na temat różnych opcji wprowadzania można znaleźć w instrukcji online wymiarowania betonu.

Jak wspomniano w tym oknie dialogowym, dane funkcji (prawa strona) służą wyłącznie do celów wizualizacji. Współczynnik pełzania i wartości odkształcenia skurczowego w dniu t = 36 525 będą zawsze stosowane w obliczeniach ugięcia długotrwałego dla metody 2 Projektowanie konstrukcji betonowych. Nie można określić innego czasu.

Długotrwałe obliczenia ugięcia wykorzystują liniowy wykres materiałowy dla ściskania betonu oraz liniowy wykres dla wpływu zbrojenia. W obliczeniach można uwzględnić efekt usztywnienia przy rozciąganiu. Metoda ta nie ma wpływu na analizę statyczną.

Metoda 3: Rozszerzenie Analiza zależna od czasu

Metoda 3 wykorzystuje rozszerzenie Analiza historii czasowej (TDA). Główną różnicą między tą metodą a poprzednimi metodami jest to, że długotrwałe efekty, takie jak pełzanie i skurcz, są bezpośrednio uwzględniane w analizie statycznej programu RFEM 6 i wpływają zarówno na siły wewnętrzne, jak i ugięcia. Uwzględniane są zarówno pręty, jak i powierzchnie.

Warto zauważyć, że wpływ skurczu będzie bardziej wyraźny w zależności od typu utwierdzenia elementu. Na przykład, w pełni utwierdzona belka z podporami na końcach utwierdzonych będzie odczuwać większe efekty długotrwałe w porównaniu z belką podpartą przegubowo.

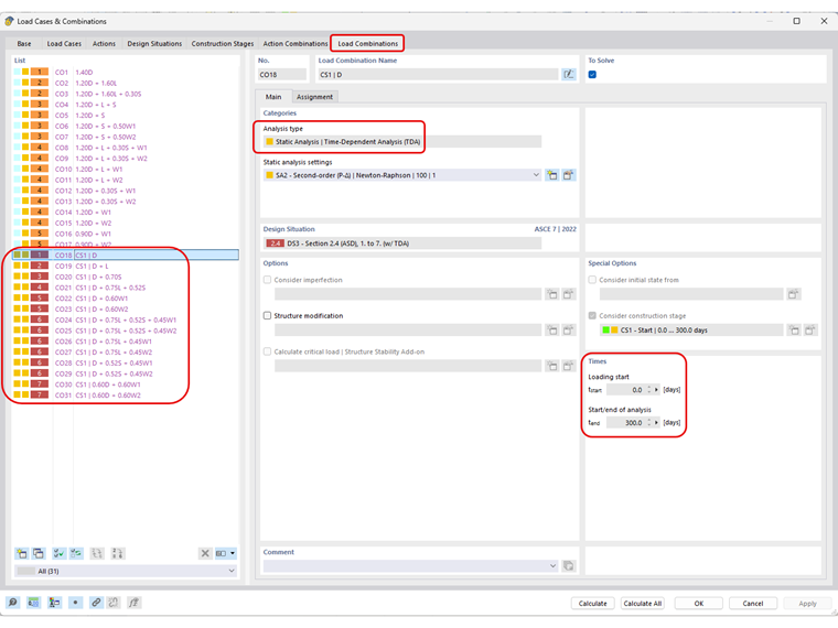
Po aktywowaniu rozszerzenia TDA w Danych podstawowych programu RFEM 6, typ analizy przeprowadzany jest jako „Analiza statyczna | Analiza historii czasowej (TDA)” jest teraz dostępna w ramach przypadku obciążenia lub ręcznie utworzonej kombinacji obciążeń (np. Generator kombinacji jest dezaktywowany), aby użytkownik mógł je aktywować. W tym miejscu definiowane są również czasy początku i końca obciążenia długotrwałego.

Liczba przyrostów dla analizy TDA jest ustawiana w ustawieniach analizy statycznej TDA dla wszystkich typów analizy, w tym analizy geometrycznie liniowej, drugiego rzędu i dużych deformacji.

Użytkownik może również zapisać wynik każdego przyrostu obciążenia w zakładce Główne w Ustawieniach analizy statycznej.

Współczynnik pełzania i wartości odkształceń skurczowych są stosowane dla każdego zbioru przyrostów obciążenia TDA, z uwzględnieniem wieku betonu w chwili wprowadzania obciążenia/inicjacji plus czas trwania TDA. Na przykład, 10 przyrostów po 300 dniach, gdy wiek betonu w chwili obciążenia/początku obciążenia/początku obciążenia ustawiony na 10 dni, spowoduje zastosowanie odpowiedniego współczynnika pełzania i odkształcenia skurczowego dla t = 31 dni, 62 dni, 93 dni itd. , jak pokazano na wykresie czasowym, wyłącznie w celach wizualizacyjnych.

Aby aktywować ustawienia TDA dla automatycznie generowanych kombinacji obciążeń (na przykład w przypadku korzystania z Kreatora kombinacji w ASCE 7, NBC itp.), wymagane jest rozszerzenie Analiza etapów budowy (CSA). Po aktywowaniu tego rozszerzenia w Danych ogólnych można zdefiniować nowy etap budowy z odpowiednim czasem trwania TDA. Zastosowanie mają te same ustawienia, które są używane w Analizie statycznej do definiowania przyrostów TDA. Należy upewnić się, że analiza statyczna jest tego samego rzędu co kombinacje obciążeń, np. analiza drugiego rzędu.

Należy upewnić się, że w sekcji Przypisane obiekty dla etapu budowy w zakładce Przypadki obciążeń zostały uwzględnione odpowiednie przypadki obciążeń.

Na koniec, w sekcji Sytuacja obliczeniowa, która zostanie wykorzystana do obliczeń ugięcia stanu granicznego użytkowalności, w zakładce Główne generatora kombinacji można aktywować etap budowy poprzez aktywację pola wyboru Uwzględnij stan początkowy. Kolejna zakładka, Stan początkowy, umożliwia przypisanie zdefiniowanego etapu budowy.

Teraz wszystkie automatycznie generowane kombinacje obciążeń będą miały ustawiony automatycznie Typ analizy TDA.

Model jest teraz gotowy do obliczeń. Chociaż zmodyfikowane siły wewnętrzne z analizy statycznej TDA są uwzględniane w obliczeniach wytrzymałości i użytkowalności w dodatku Projektowanie konstrukcji betonowych, ugięcia nie ulegają zmianie. Obliczenia ugięć w analizie statycznej TDA i rozszerzeniu Projektowanie konstrukcji betonowych wykorzystują różne metody i obliczenia. Analiza statyczna TDA wykorzystuje liniowy wykres materiałowy bez uwzględnienia wpływu zbrojenia. Natomiast, jak wspomniano w metodzie 2, rozszerzenie Projektowanie konstrukcji betonowych wykorzystuje wykres nieliniowy (paraboliczny) z usztywnieniem w betonie przy rozciąganiu oraz wykres bilinearny dla wpływu zbrojenia.

Aby uzyskać podobne wyniki ugięcia zarówno w analizie statycznej TDA, jak i w rozszerzeniu Projektowanie konstrukcji betonowych, konieczne byłoby uwzględnienie nieliniowych właściwości obliczeniowych betonu, które w chwili pisania tego tekstu nie są jeszcze dostępne. W międzyczasie rozszerzenie Projektowanie konstrukcji betonowych będzie nadal odnosić się do metody 1 lub 2 w celu obliczenia zmodyfikowanej sztywności dla ugięć długotrwałych. Dlatego obecnie najlepszym podejściem jest ręczne porównanie ugięć z analizy statycznej TDA z wartościami granicznymi ugięć.

W artykule KB 1793 wyjaśniono podstawy działania rozszerzenia TDA. Istnieje również wiele planów rozwojowych na przyszłość, w tym integracja z nieliniową analizą betonu (po wydaniu) i rozszerzenie rozszerzenia o inne materiały niż beton.



Autor

Amy Heilig jest dyrektorem generalnym oddziału w USA i odpowiada za sprzedaż oraz dalszy rozwój programów na rynek północnoamerykański.

Odnośniki
Odniesienia


;