Funkcja 002887 | Schematy blokowe dla etapów budowy
Funkcja 002887 | Schematy blokowe dla etapów budowy
2024-09-24
052696
  • Analiza etapów budowy (CSA) dla RFEM 6

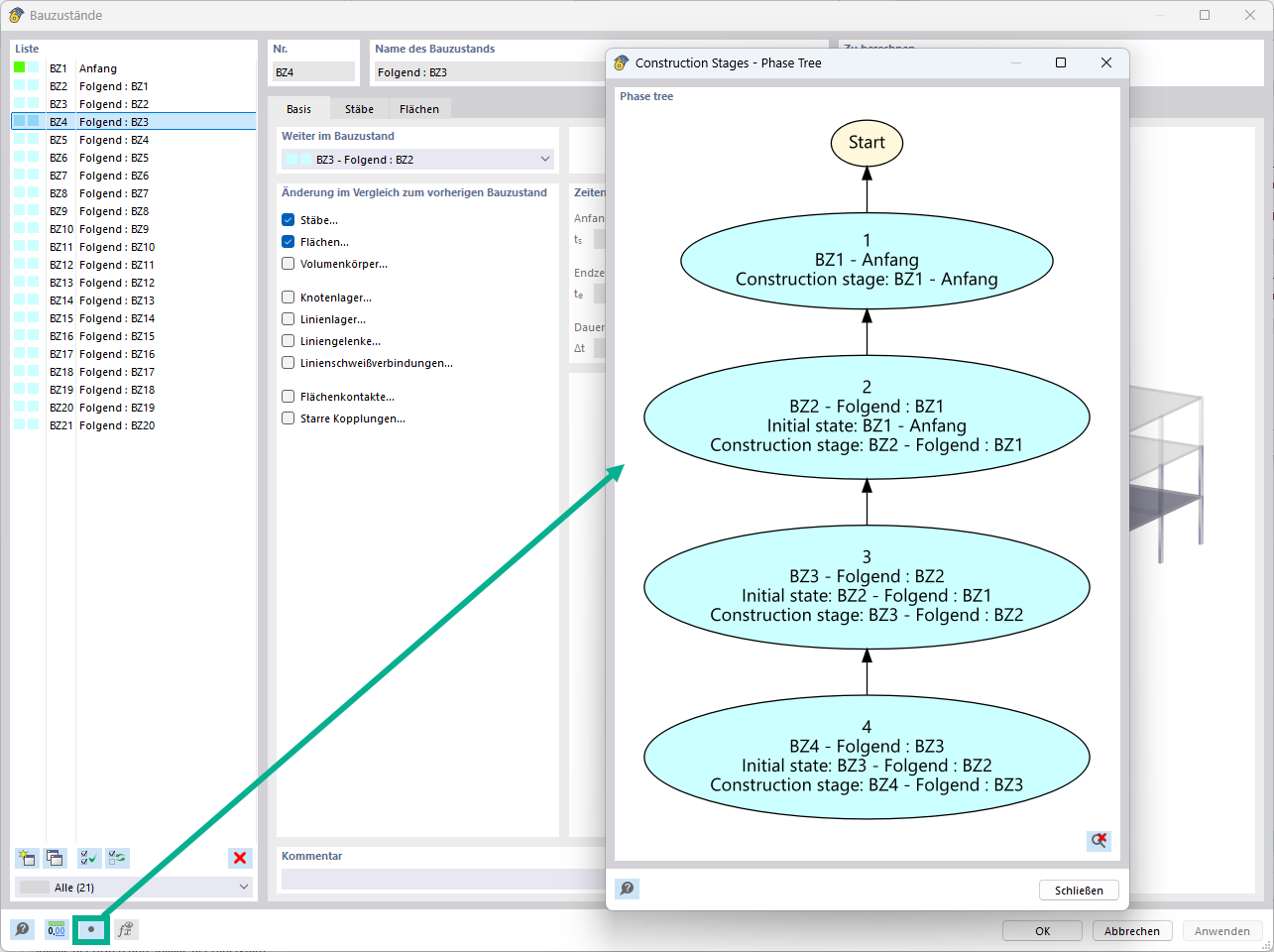
Schemat blokowy etapów budowy w RFEM

Funkcja 002887 | Schematy blokowe dla etapów budowy

Wykorzystano w
  • Schematy blokowe dla etapów budowy
Udostępnij