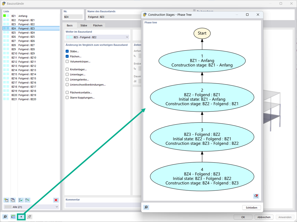
Podczas definiowania etapu budowy i obciążenia można wyświetlić zależności graficznie za pomocą schematu blokowego.
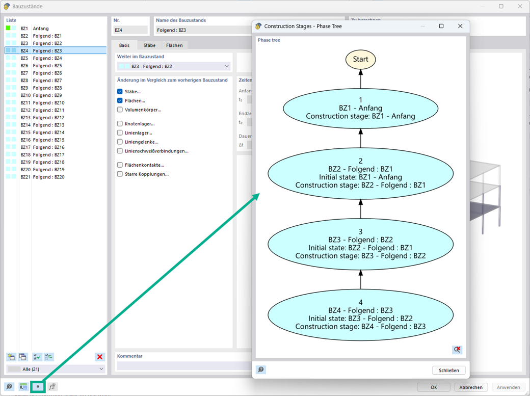
Schematy blokowe dla etapów budowy
;
Zarejestruj się w Extranecie Dlubal, aby maksymalnie wykorzystać możliwości oprogramowania oraz mieć ekskluzywny dostęp do swoich danych osobowych.
Zarejestruj się w Extranecie Dlubal, aby maksymalnie wykorzystać możliwości oprogramowania oraz mieć ekskluzywny dostęp do swoich danych osobowych.
Zarejestruj się w Extranecie Dlubal, aby maksymalnie wykorzystać możliwości oprogramowania oraz mieć ekskluzywny dostęp do swoich danych osobowych.
Podczas definiowania etapu budowy i obciążenia można wyświetlić zależności graficznie za pomocą schematu blokowego.