Obliczanie konstrukcji z metodą 1 w ramach analizy statyczno-wytrzymałościowej
Obliczanie konstrukcji z metodą 1 w ramach analizy statyczno-wytrzymałościowej
2024-11-05
053646
  • RFEM 6

Metoda 1 (kombinacja 1-1)

Obliczanie konstrukcji z metodą 1 w ramach analizy statyczno-wytrzymałościowej

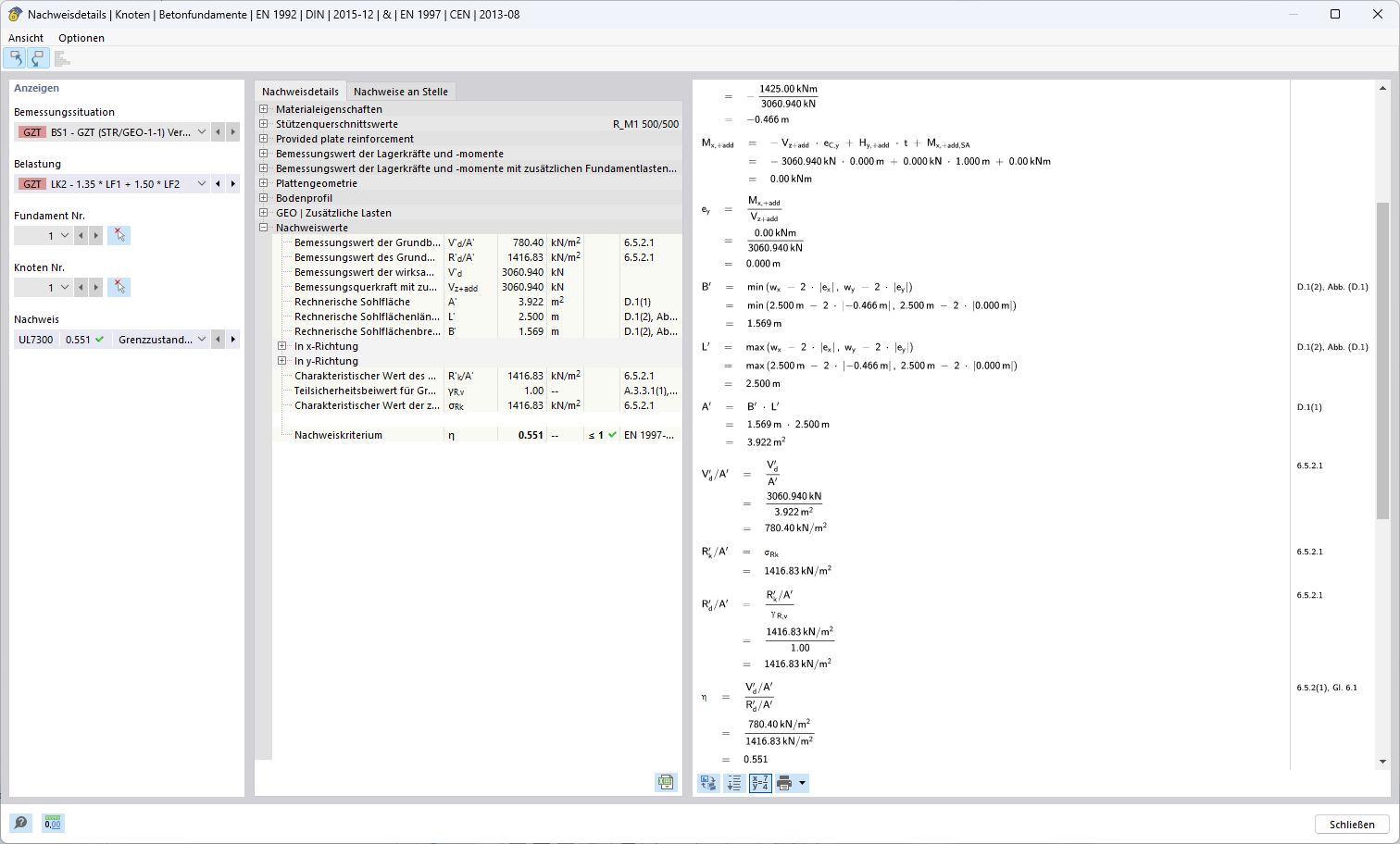
Ilustracja przedstawia zastosowanie metody weryfikacji do sprawdzania kombinacji w analizie statyczno-wytrzymałościowej. Metoda ta jest integralną częścią obliczeń w inżynierii budowlanej w celu zapewnienia nośności i bezpieczeństwa konstrukcji.
  • Metoda projektowania
  • Analiza kombinacji
  • Obliczenia statyczne
Wykorzystano w
  • Podejścia projektowe odnośnie określenia odporności podłoża na uszkodzenie zgodnie z Eurokodem 7 (EN 1997-1)
Udostępnij