6325x
001910
2024-11-05

Podejścia projektowe odnośnie określenia odporności podłoża na uszkodzenie zgodnie z Eurokodem 7 (EN 1997-1)

W Eurokodzie 7 istnieją trzy podejścia projektowe do definiowania odporności podłoża na uszkodzenie.

W tym artykule podejścia porównano na modelu płyty fundamentowej ze słupem. Różnice między poszczególnymi podejściami polegają na częściowych współczynnikach bezpieczeństwa, na które wpływają różne wartości.

W Eurokodzie 7 istnieją trzy podejścia projektowe do definiowania odporności podłoża na uszkodzenie.

  • Podejście 1
  • Podejście 2
  • Podejście 3

W tym artykule podejścia porównano na modelu płyty fundamentowej ze słupem. Różnice między poszczególnymi podejściami polegają na częściowych współczynnikach bezpieczeństwa, na które wpływają różne wartości. Są to między innymi oddziaływania lub obciążenia, parametry gruntu i nośności. Należy wspomnieć, że te redukcje lub wzrosty czasami występują w kombinacji. Ponadto niemiecki załącznik krajowy opisuje specjalne zasady stosowania podejścia 2, znanego również jako podejście 2* lub 2+. W poniższym tekście oraz w programie RFEM 6 dla tego podejścia stosowany jest termin 2*.

Układ płyty fundamentowej ze słupem

Płyta fundamentowa

  • Długość: wx = 2,50 m
  • Szerokość: wy = 2,50 m
  • Grubość: t = 1,00 m
  • Głębokość zagłębienia D = 1,00 m
  • Ciężar własny Gp,k = 156,25 kN przy γ = 25 kN/m³

słup

  • Długość: cx = 0,50 m
  • Szerokość: cy = 0,50 m
  • Wysokość: h = 4,00 m
  • Ciężar własny: Gc,k = 25 kN dla γ = 25 kN/m³

Współczynnik gruntu

  • Kąt tarcia: φ'd = 32°
  • Parametr ścinania dla spójności: c'k = 15 kN/m²
  • Gęstość gruntu w sąsiedztwie płyty fundamentowej: γ1.k 20 kN/m³
  • Ciężar objętościowy gruntu pod płytą fundamentową: γ2,k = 20 kN/m³

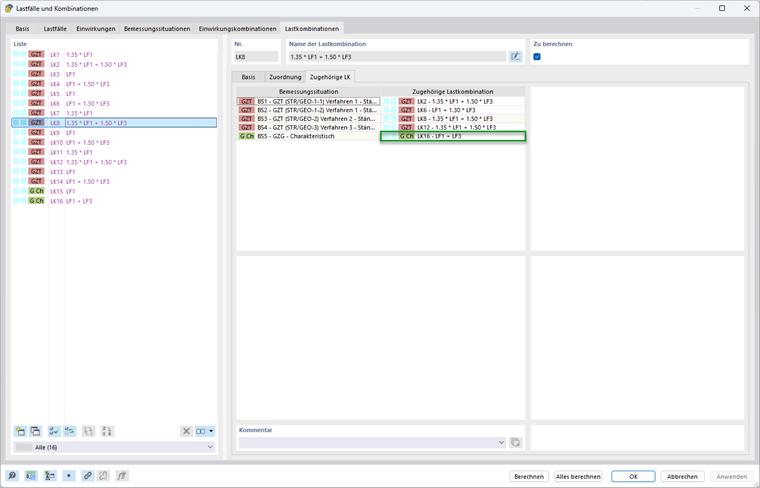
Przypadek obciążenia 1 - Obciążenia stałe

  • Pionowe: VG,z,k = 975 kN

Uwzględniając ciężar własny słupa Gc,k = 25 kN i fundamentu Gp,k = 156,25 kN, suma stałych obciążeń pionowych wynosi VG,k,tot = 156,25 kN + 25 kN + 975 kN = 1 156,25 kN. Ciężar własny fundamentu jest automatycznie uwzględniany z ciężarem własnym konstrukcji, o ile aktywne jest pole wyboru "Aktywny ciężar własny". Jeżeli ciężar własny ma zostać wprowadzony ręcznie, konieczne jest zdefiniowanie dodatkowych obciążeń dla fundamentu.

Przypadek obciążenia 2 - obciążenia zmienne

  • Pionowe: VQ,z,k = 1000 kN
  • Poziomo: HQ,x,k = 190 kN

częściowe współczynniki bezpieczeństwa

Poniższa tabela przedstawia częściowe współczynniki bezpieczeństwa zgodnie z EN 1997-1, A.3.

Oddziaływania A Symbol A1 A2
Obciążenia stałe γG 1.35 1.00
Obciążenia zmienne γQ 1.50 1.30
Parametry gruntu (materiał M) Symbol M1 M2
Kąty efektywnego ścinania γ'φ 1.00 1,25
spójność efektywna γ'c 1.00 1,25
gęstość objętościowa γγ 1.00 1.00
Nośność R Symbol R1 R2 R3
Zniszczenie podłoża γR;v 1.00 1.40 1.00
poślizg γR;h 1.00 1.40 1.00

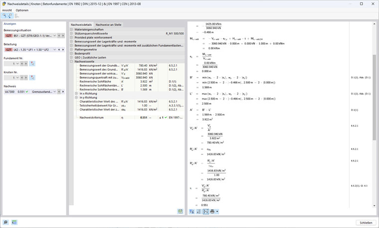
Metoda 1

W tym podejściu obliczeniowym wykorzystywane są dwa różne zestawy częściowych współczynników bezpieczeństwa.

W pierwszej kombinacji 1-1 stosowane są częściowe współczynniki bezpieczeństwa A1, M1 i R1, przy czym A1 (γG = 1,35; γQ = 1,5) zwiększa niekorzystne oddziaływania na podłoże, M1 (γ'φ = γ'c = γγ = 1.00) nie redukuje parametrów gruntu, z kolei R1 (γR;v = γR;h = 1.00) nie zmniejsza nośności.

W drugiej kombinacji stosuje się A2, M2 i R1, przy czym A2 (γG = 1,00; γQ = 1,30) w mniejszym stopniu zwiększa oddziaływania A1, a M2 (γ'φ = γ 'c = 1,25; γ γγ = 1,00) zmniejsza parametry podłoża poprzez zmniejszenie oporu podłoża przy uszkodzeniu.

Aby przeprowadzić obliczenia, należy wykorzystać oba zbiory częściowych współczynników bezpieczeństwa, przy czym decydujący jest zbiór o wyższym stopniu wykorzystania.

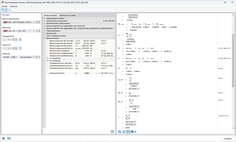
Podejście 1 (Kombinacja 1-1) Zgodnie z EN 1997-1, 2.4.7.3.4.2

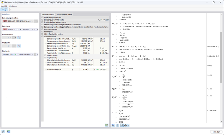
Obliczanie odporności podłoża na zniszczenie

Mimośród ex efektywnego obciążenia pionowego w kierunku x

Obliczeniowa siła tnąca z dodatkowymi obciążeniami fundamentu Vz,+add oraz wartość wypadkowego obliczeniowego momentu zginającego My,+add w środku podstawy fundamentu są wymagane do określenia mimośrodu efektywnych obciążeń pionowych.

Vz,+add,d = γG ⋅ VG,k + γQ ⋅ VQ,k = 1.35 ⋅ 1,156.25 kN + 1.5 ⋅ 1,000 kN = 3,060.94 kN

HQ,x,d = γQ ⋅ HQ,x,k = 1.50 ⋅ 190 kN = 285 kN

My,+add,d = (t + h) ⋅ HQ,x,d = (1.00 m + 4.00 m) ⋅ 285 kN = 1,425 kNm

ex = -My,+add,d / Vz,+add,d = -1,425 kNm / 3,060.94 kN = -0.466 m

Długość, szerokość i podstawa fundamentu

Obciążenie mimośrodowe zmniejsza dopuszczalną podstawę fundamentu.

wx - 2 ⋅ |e x| = 2.50 m - 2 ⋅ 0.466 m = 1.569 m

wy - 2 ⋅ |ey| = 2.50 m - 2 ⋅ 0.000 m = 2.500 m

Długość efektywna: L' = max(wx - 2 ⋅ |ex|; wy - 2 ⋅ |ey|) = 2.500 m

Szerokość efektywna: B' = min(wx - 2 ⋅ |ex|; wy - 2 ⋅ |ey|) = 1.569 m

Powierzchnia efektywna: A' = L' ⋅ B' = 2.500 m ⋅ 1.569 m = 3.922 m²

Parametry gruntu, które należy zastosować

Kąt tarcia: φ'd = arctan(tan(φ'k ) / γ'φ ) = arctan(tan(32°) / 1.00) = 32°

Parametr ścinania dla spójności: c'd = c'k / γ'c = 15 kN/m² / 1.00 = 15 kN/m²

Gęstość objętościowa: γ1d = γ2d = γ1k / γγ = γ2k / γγ = 20 kN/m³ / 1.00 = 20 kN/m³

Kąt tarcia φ' opisuje kąt, przy którym wytrzymałość podłoża na ścinanie zostaje osiągnięta w wyniku tarcia między częściami podłoża. Z kolei spójność c' odnosi się do stosunku wytrzymałości na ścinanie, który wynika z wewnętrznych sił wiążących między elementami podłoża - niezależnie od przyłożonego naprężenia. Oba parametry odgrywają kluczową rolę w określaniu wytrzymałości podłoża na ścinanie w różnych warunkach obciążenia. Ciężar podłoża obok płyty fundamentowej jest oznaczony jako γ1d, ciężar podłoża pod płytą fundamentową jako γ2d.

Współczynniki nośności

Nq = eπ ⋅ tan(φ‘d) ⋅ tan²(45°+φ‘d / 2) = eπ ⋅ tan(32°) ⋅ tan²(45° + 32° / 2) = 23.18

Współczynnik Nq uwzględnia nośność związaną z ciężarem własnym podłoża.

Nc = (Nq - 1) ⋅ cot(φ‘d ) = (23.18 kN - 1) ⋅ cot(32°) = 35.49

Współczynnik Nc uwzględnia nośność wynikającą ze spójności podłoża.

Nγ = 2 ⋅ (Nq - 1) ⋅ tan(φ‘d) = 2 ⋅ (23.18 kN - 1) ⋅ tan(32°) = 27.72 mit δ ≥ φ'd / 2 (rough base)

Współczynnik Nγ uwzględnia nośność gruntu związaną ze ścinaniem.

Nachylenie podstawy fundamentu

bq = (1 - α ⋅ tan(φ'd))² = (1 - 0)² = 1

bc = bq - (1 - bq) / (Nc ⋅ tan(φ'd)) = 1 - 0 = 1

bγ = bq = 1

W tym przykładzie nachylenie powierzchni podstawy α = 0°, a tym samym nie ma wpływu na nośność.

Współczynniki kształtu dla przekrojów prostokątnych

Wzory dla innych przekrojów można znaleźć w Eurokodzie 1997-1, D.4.

sq = 1 + B' / L' ⋅ sin(φ’d) = 1 + 1.569 m / 2.50 m ⋅ sin(32°) = 1.333

sc = (sq ⋅ Nq - 1)/(Nq - 1) = (1,333 ⋅ 23,18 - 1)/(23,18 - 1) = 1,348

sγ = 1 - 0.3 ⋅ B' / L' = 1 - 0.3 ⋅ 1.569 m / 2.50 m = 0.812

Współczynniki nachylenia

m = (2 + L' / B') / (1 + L' / B') ⋅ cos²(ω) + (2 + B' / L') / (1 + B' / L') ⋅ sin²(ω) Zastępnik
= 0 + (2 + 1.569 m / 2.500 m) / (1 + 1.569 m / 2.500 m) ⋅ sin²(90°) = 1.614

iq = (1 - Hd / (Vd + A' ⋅ c'd ⋅ cot(φ‘d)))m Zastępczy
= (1 - 285 kN / (3,060.94 kN + 3.922 m² ⋅ 15kN/m² ⋅ cot(32°)))1.614 = 0.858

ic = iq - (1 - iq) / (Nc ⋅ tan(φ'd)) Zastępczy element
= 0.858 - (1 - 0.858) / (35.49 ⋅ tan(32°)) = 0.852

iγ = (1 - Hd / (Vd + A' ⋅ c'd ⋅ cot(φ'd)))m+1 Zastępnik Zastępnik Zastępnik Zastępnik Zastępnik Zastępnik Zastępnik Zastępnik Zastępnik Zastępnik Zastępnik Zastępnik Zastępnik Zastępnik Zastępnik
= (1 - 285 kN / (3,060.94 kN + 3.922 m² ⋅ 15kN/m² ⋅ cot(32°)))1.614+1 = 0.781

Współczynnik nachylenia zależy od kąta ω.

Opór podłoża

Wpływ wysokości posadowienia (podłoże sąsiadujące z posadowieniem i dodatkowe obciążenia):

σR,q = q'd ⋅ Nq ⋅ bq ⋅ sq ⋅ iq = 20 kN/m² ⋅ 23.18 ⋅ 1 ⋅ 1.333 ⋅ 0.858 = 530.14 kN/m² with q'd = γ1d ⋅ D

Wpływ spójności:

σR,c = c'd ⋅ Nc ⋅ bc ⋅ sc ⋅ ic = 15 kN/m² ⋅ 35.49 ⋅ 1 ⋅ 1.348 ⋅ 0.852 = 611.11 kN/m²

Wpływ szerokości fundamentu (podłoże pod fundamentem):

σR,γ = 0.5 ⋅ γ'd ⋅ B' ⋅ Nγ ⋅ bγ ⋅ sγ ⋅ iγ = 0.5 ⋅ 20 kN/m³ ⋅ 1.569 m ⋅ 27.72 ⋅ 1 ⋅ 0.812 ⋅ 0.781 = 275.57 kN/m² gdzie γ'd = γ2d

Dozwolone parcie gruntu:

σR,k = Rk / A' = σs,q + σs,c + σs,γ = 530.14 kN/m² + 611.11 kN/m² + 275.57 kN/m² = 1,416.83 kN/m²

σR,d = σs,k / γR;v = 1,416.83 kN/m² / 1.00 = 1,416.83 kN/m²

Istniejące parcie gruntu:

σE,d = Vd / A' = 3,060.94 kN / 3.922 m² = 780.40 kN/m²

stopień wykorzystania

η1 = σE,d / σR,d = 780.40 kN/m² / 1,416.83 kN/m² = 0.551 ≤ 1

Podejście 1 (Kombinacja 1-2) Zgodnie z EN 1997-1, 2.4.7.3.4.2

Obliczanie odporności podłoża na zniszczenie

Mimośród ex efektywnego obciążenia pionowego w kierunku x

Vz,+add,d = 1.00 ⋅ 1,156.25 kN + 1.30 ⋅ 1,000 kN = 2,456.25 kN

HQ,x,d = 1.30 ⋅ 190 kN = 247 kN

My,+add,d = (1.00 m + 4.00 m) ⋅ 247 kN = 1,235 kNm

ex = -1,235 kNm / 2,456.25 kN = -0.503 m

Długość, szerokość i podstawa fundamentu

Długość efektywna: L' = max⁡(2.500 m; 2.500 m - 2 ⋅ 0.503 m) = 2.500 m

Szerokość efektywna: B' = min⁡(2.500 m; 2.500 m - 2 ⋅ 0.503 m) = 1.494 m

Powierzchnia efektywna: A' = 2.500 m ⋅ 1.494 m = 3.736 m²

Parametry gruntu, które należy zastosować

Kąt tarcia: φ'd = arctan(tan(32°)/1.25) = 26.56°

Parametr ścinania dla spójności: c'd = 15 kN/m²/ 1.25 = 12 kN/m²

Gęstość objętościowa: γ1d = γ2d = 20 kN/m³ / 1.00 = 20 kN/m³

Współczynniki nośności

Nq = eπ ⋅ tan(26.56°) ⋅ tan²(45° + 26.56° / 2) = 12.59

Nc = (12.59 kN - 1) ⋅ cot(26.56°) = 23.18

Nγ = 2 ⋅ (12.59 kN - 1) ⋅ tan(26.56°) = 11.59 with δ ≥ φ'd / 2 (szorstka podstawa)

Nachylenie podstawy fundamentu

bq = bc = bγ = 1, ponieważ α = 0°

Współczynniki kształtu dla przekrojów prostokątnych

sq = 1 + 1.494 m / 2.500 m ⋅ sin(26.56°) = 1.267

sc = (1,267 ⋅ 12,59-1)/(12,59 - 1) = 1,290

sγ = 1 - 0.3 ⋅ 1.494 m / 2.500 m = 0.821

Współczynniki nachylenia

m = 0 + (2 + 1.494 m / 2.500 m) / (1 + 1.494 m / 2.500 m) ⋅ sin²(90°) = 1.626

iq = (1 - 247 kN / (2,456.25 kN + 3.736 m² ⋅ 12kN/m² ⋅ cot(26.56°)))1.626 = 0.847

ic = 0.847 - (1 - 0.847) / (12.59 ⋅ tan(26.56°)) = 0.834

iγ = (1 - 247 kN / (2,456.25 kN + 3.736 m² ⋅ 12kN/m² ⋅ cot(26.56°)))1.626 + 1 = 0.765

Opór podłoża

Wpływ wysokości posadowienia (podłoże sąsiadujące z posadowieniem i dodatkowe obciążenia):

σR,q = 20 kN/m² ⋅ 12.59 ⋅ 1 ⋅ 1.267 ⋅ 0.847 = 270.26 kN/m² with q'd = γ1d ⋅ D

Wpływ spójności:

σR,c = 12 kN/m² ⋅ 23.18 ⋅ 1 ⋅ 1.1290 ⋅ 0.834 = 299.31 kN/m²

Wpływ szerokości fundamentu (podłoże pod fundamentem):

σR,γ = 0.5 ⋅ 20 kN/m³ ⋅ 1.494 m ⋅ 11.59 ⋅ 1 ⋅ 0.821 ⋅ 0.765 = 108.68 kN/m² with γ'd = γ2d

Dozwolone parcie gruntu:

σR,k = σR,d = 270.26 kN/m² + 299.31 kN/m² + 108.68 kN/m² = 678.25 kN/m²

Istniejące parcie gruntu:

σE,d = 2,456.25 kN / 3.736 m² = 657.45 kN/m²

stopień wykorzystania

η2 = 657.45 kN/m² / 678.25 kN/m² = 0.969 ≤ 1

Podejście projektowe

η = max(η1; η2) = max(0.551; 0.969) = 0.969 ≤ 1

Podejście 2 Zgodnie z EN 1997-1, 2.4.7.3.4.2

W tym podejściu projektowym stosowany jest zbiór częściowych współczynników bezpieczeństwa A1, M1 i R2, przy czym A1 (γG = 1,35; γQ = 1,5) zwiększa niekorzystne oddziaływania na podłoże, a M1 (γ'φ = γ 'c = γγ = 1.00) nie redukuje parametrów gruntu, ale z R2 (γR;v = γR;h = 1.40) redukuje nośności.

Obliczanie odporności podłoża na zniszczenie

Mimośród ex efektywnego obciążenia pionowego w kierunku x

Vz,+add,d = 1.35 ⋅ 1,156.25 kN + 1.50 ⋅ 1,000 kN = 3,060.94 kN

HQ,x,d = 1.50 ⋅ 190 kN = 285 kN

My,+add,d = (1.00 m + 4.00 m) ⋅ 285 kN = 1,425 kNm

ex = -1,425 kNm / 3,060.94 kN = -0.466 m

Długość, szerokość i podstawa fundamentu

Długość efektywna: L' = max(2.500 m; 2.500 m - 2 ⋅ 0.466 m) = 2.500 m

Szerokość efektywna: B' = min(2.500 m; 2.500 m - 2 ⋅ 0.466 m) = 1.569 m

Powierzchnia efektywna: A' = 2.500 m ⋅ 1.569 m = 3.922 m²

Parametry gruntu, które należy zastosować

Kąt tarcia: φ'd = 32°

Parametr ścinania dla spójności: c'd = 15 kN/m²

Gęstość objętościowa: γ1d = γ2d = 20 kN/m³

Współczynniki nośności

Nq = eπ ⋅ tan(32°) ⋅ tan²(45° + 32° / 2) = 23.18

Nc = (23.18 kN - 1) ⋅ cot(32°) = 35.49

Nγ = 2 ⋅ (23,18 kN - 1) ⋅ tan(32°) = 27,72 z δ ≥ φ'd/2 (szorstka podstawa)

Nachylenie podstawy fundamentu

bq = bc = bγ = 1, ponieważ α = 0°

Współczynniki kształtu dla przekrojów prostokątnych

sq = 1 + 1.569 m / 2.500 m ⋅ sin(32°) = 1.333

sc = (1,333 ⋅ 23,18-1)/(23,18-1) = 1,348

sγ = 1 - 0.3 ⋅ 1.569 m / 2.500 m = 0.812

Współczynniki nachylenia

m = 0 + (2 + 1.569 m / 2.500 m) / (1 + 1.569 m / 2.500 m) ⋅ sin²(90°) = 1.614

iq = (1 - 285 kN / (3,060.94 kN + 3.922 m² ⋅ 12kN/m² ⋅ cot(32°) ))1.614 = 0.858

ic = 0.858 - (1 - 0.858) / (23.18 ⋅ tan(32°)) = 0.852

iγ = (1 - 285 kN / (3,060.94 kN + 3.922 m² ⋅ 12kN/m² ⋅ cot(32°)))1.614 + 1 = 0.781

Opór podłoża

Wpływ wysokości posadowienia (podłoże sąsiadujące z posadowieniem i dodatkowe obciążenia):

σR,q = 20 kN/m² ⋅ 23.18 ⋅ 1 ⋅ 1.333 ⋅ 0.858 = 530.14 kN/m² with q‘d = γ1d ⋅ D

Wpływ spójności:

σR,c = 15 kN/m² ⋅ 35.49 ⋅ 1 ⋅ 1.1290 ⋅ 0.852 = 611.11 kN/m²

Wpływ szerokości fundamentu (podłoże pod fundamentem):

σR,γ = 0.5 ⋅ 20 kN/m³ ⋅ 1.569 m ⋅ 27.72 ⋅ 1 ⋅ 0.812 ⋅ 0.781 = 275.57 kN/m² with γ‘d = γ2d

Dozwolone parcie gruntu:

σR,k = σR,d = 530.14 kN/m² + 611.11 kN/m² + 275.57 kN/m² = 1,416.83 kN/m²

σR,d = 1,416.83 kN/m² / 1.40 = 1,012.02 kN/m²

Istniejące parcie gruntu:

σE,d = 3,060.94 kN / 3.922 m² = 780.40 kN/m²

Podejście projektowe 2

η = 780.40 kN/m² / 1,012.02 kN/m² = 0.771 ≤ 1

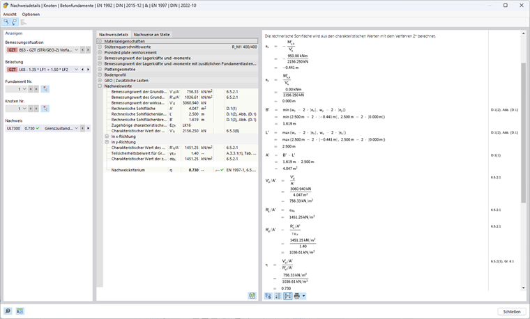
Podejście 2* Zgodnie z EN 1997-1, 2.4.7.3.4.2

W tym podejściu projektowym stosowany jest zbiór częściowych współczynników bezpieczeństwa A1, M1 i R2, przy czym A1 (γG = 1,35; γQ = 1,5) zwiększa niekorzystne oddziaływania na podłoże, a M1 (γ'φ = γ 'c = γγ = 1.00) nie redukuje parametrów gruntu, ale z R2 (γR;v = γR;h = 1.40) redukuje nośności.

Mimośród wypadkowej i współczynników przechyłu nie są określane za pomocą wartości projektowych oddziaływań, jak w podejściu 2, ale za pomocą oddziaływań charakterystycznych. W większości przypadków prowadzi to do mniejszych mimośrodów, a tym samym do większej powierzchni efektywnej, przez co dopuszczalne parcie gruntu jest większe niż w podejściu 2.

Obliczanie odporności podłoża na zniszczenie

Mimośród ex efektywnego obciążenia pionowego w kierunku x

W przeciwieństwie do innych podejść, w tym podejściu wykorzystuje się wartości charakterystyczne obciążenia pionowego z dodatkowymi obciążeniami fundamentu Vz,+add,k oraz wartość charakterystyczną wynikowego obliczeniowego momentu zginającego w środku podstawy fundamentu My,+add ,k, aby określić istniejący mimośród.

Vz,+add,k = 1,156.25 kN + 1,000 kN = 2,156.25 kN

HQ,x,k = 1.50 ⋅ 190 kN = 190 kN

My,+add,k = (1.00 m + 4.00 m) ⋅ 190 kN = 950 kNm

ex = -950 kNm / 2,156.25 kN = -0.441 m

Długość, szerokość i podstawa fundamentu

Długość efektywna: L' = max(2.500 m; 2.500 m - 2 ⋅ 0.441 m) = 2.500 m

Szerokość efektywna: B' = min(2.500 m; 2.500 m - 2 ⋅ 0.441 m) = 1.619 m

Powierzchnia efektywna: A' = 2.500 m ⋅ 1.619 m = 4.047 m²

Parametry gruntu, które należy zastosować

Kąt tarcia: φ'd = 32°

Parametr ścinania dla spójności: c'd = 15 kN/m²

Gęstość objętościowa: γ1d = γ2d = 20 kN/m³

Współczynniki nośności

Nq = eπ ⋅ tan(32°) ⋅ tan²(45° + 32° / 2) = 23.18

Nc = (23.18 kN - 1) ⋅ cot(32°) = 35.49

Nγ = 2 ⋅ (23,18 kN - 1) ⋅ tan(32°) = 27,72 z δ ≥ φ'd/2 (szorstka podstawa)

Nachylenie podstawy fundamentu

bq = bc = bγ = 1, ponieważ α = 0°

Współczynniki kształtu dla przekrojów prostokątnych

sq = 1 + 1.619 m / 2.500 m ⋅ sin(32°) = 1.343

sc = (1,343 ⋅ 23,18 - 1)/(23,18 - 1) = 1,359

sγ = 1 - 0.3 ⋅ 1.619 m / 2.500 m = 0.806

Współczynniki nachylenia

m = (2 + 1.619 m / 2.500 m) / (1 + 1.619 m / 2.500 m) ⋅ sin²(90°) = 1.607

iq = (1 - 190 kN / (2,156.25 kN + 4.047 m² ⋅ 12kN/m² ⋅ cot(32°)))1.607 = 0.868

ic = 0.868 - (1 - 0.868) / (23.18 ⋅ tan(32°)) = 0.862

iγ = (1 - 190 kN / (2,156.25 kN + 4.047 m² ⋅ 12kN/m² ⋅ cot(32°)))1.607 + 1 = 0.795

Opór podłoża

Wpływ wysokości posadowienia (podłoże sąsiadujące z posadowieniem i dodatkowe obciążenia):

σR,q = 20 kN/m² ⋅ 23.18 ⋅ 1 ⋅ 1.343 ⋅ 0.868 = 540.42 kN/m² with q'd = γ1d ⋅ D

Wpływ spójności:

σR,c = 15 kN/m² ⋅ 35.49 ⋅ 1 ⋅ 1.348 ⋅ 0.862 = 623.50 kN/m²

Wpływ szerokości fundamentu (podłoże pod fundamentem):

σR,γ = 0.5 ⋅ 20 kN/m³ ⋅ 1.619 m ⋅ 27.72 ⋅ 1 ⋅ 0.806 ⋅ 0.795 = 287.33 kN/m² with γ'd = γ2d

Dozwolone parcie gruntu:

σR,k = 540.42 kN/m² + 623.50 kN/m² + 287.33 kN/m² = 1,451.25 kN/m²

σR,d = 1,451.25 kN/m² / 1.40 =1,036.61 kN/m²

Istniejące parcie gruntu:

Vz,+add,d = 1.35 ⋅ 1,156.25 kN + 1.50 ⋅ 1,000 kN = 3,060.94 kN

σE,d = 3,060.94 kN / 4.047 m² = 756.33 kN/m²

Podejście projektowe 2*

η = 756.33 kN/m² / 1,036.61 kN/m² = 0.730 ≤ 1

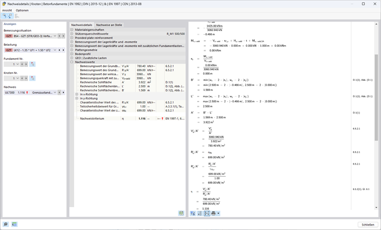
Podejście 3 Zgodnie z EN 1997-1, 2.4.7.3.4.2

W tym podejściu obliczeniowym stosowany jest zbiór częściowych współczynników bezpieczeństwa A1 oraz A2, M2 i R3. W przypadku oddziaływań od konstrukcji stosowane są częściowe współczynniki bezpieczeństwa ze zbioru danych A1 (γG = 1,35; γQ = 1,50), natomiast oddziaływania geometryczne należy zwiększyć o zbiór danych A2 (γG = 1,00; γQ = 1,30). Ponadto właściwości gruntu są zredukowane o M2 (γ'φ = γ'c = 1.25; γγ =1.00). R3 (γR;v = γR;h = 1.00) nie zmniejsza nośności.

Obliczanie odporności podłoża na zniszczenie

Mimośród ex efektywnego obciążenia pionowego w kierunku x

Vz,+add,d = 1.35 ⋅ 1,156.25 kN + 1.50 ⋅ 1,000 kN = 3,060.94 kN

HQ,x,d = 1.50 ⋅ 190 kN = 285 kN

My,+add = (1.00 m + 4.00 m) ⋅ 285 kN = 1,425 kNm

ex = -1,425 kNm / 3,060.94 kN = -0.466 m

Długość, szerokość i podstawa fundamentu

Długość efektywna: L' = max(2.500 m; 2.500 m - 2 ⋅ 0.466 m) = 2.500 m

Szerokość efektywna: B' = min(2.500 m; 2.500 m - 2 ⋅ 0.466 m) = 1.569 m

Powierzchnia efektywna: A' = 2.500 m ⋅ 1.569 m = 3.922 m²

Parametry gruntu, które należy zastosować

Kąt tarcia: φ'd = arctan(tan(32°) / 1.25) = 26.56°

Parametr ścinania dla spójności: c'd = 15 kN/m²/ 1.25 = 12 kN/m²

Gęstość objętościowa: γ1d = γ2d = 20 kN/m³

Współczynniki nośności

Nq = eπ ⋅ tan(26.56°) ⋅ tan²(45° + 26.56° / 2) = 12.59

Nc = (12.59 kN - 1) ⋅ cot(26.56°) = 23.18

Nγ = 2 ⋅ (12,59 kN - 1) ⋅ tan (26,56°) = 11,59 gdzie δ ≥ φ'd/2 (szorstka podstawa)

Nachylenie podstawy fundamentu

bq = bc = bγ = 1, ponieważ α = 0°

Współczynniki kształtu dla przekrojów prostokątnych

sq = 1 + 1.569 m / 2.500 m ⋅ sin(26,56°) = 1.281

sc = (1,281 ⋅ 12,59 - 1)/(12,59 - 1) = 1,305

sγ = 1-0.3 ⋅ 1.569 m / 2.500 m = 0.812

Współczynniki nachylenia

m = (2 + 1.569 m / 2.500 m)/ (1 + 1.569 m / 2.500 m) ⋅ sin²(90°) = 1.614

iq = (1 - 285 kN / (3,060.94 kN + 3.922 m² ⋅ 12kN/m² ⋅ cot(26.56°)))1.614 = 0.858

ic = 0.858 - (1 - 0.858) / (12.59 ⋅ tan(26.56°) ) = 0.846

iγ = (1 - 285 kN / (3,060.94 kN + 3.922 m² ⋅ 12kN/m² ⋅ cot(26.56°)))1.614 + 1 = 0.781

Opór podłoża

Wpływ wysokości posadowienia (podłoże sąsiadujące z posadowieniem i dodatkowe obciążenia):

σR,q = 20 kN/m² ⋅ 12.59 ⋅ 1 ⋅ 1.281 ⋅ 0.858 = 276.70 kN/m² with q'd = γ1d ⋅ D

Wpływ spójności:

σR,c = 12 kN/m² ⋅ 23.18 ⋅ 1 ⋅ 1.305 ⋅ 0.846 = 307.07 kN/m²

Wpływ szerokości fundamentu (podłoże pod fundamentem):

σR,γ = 0.5 ⋅ 20 kN/m³ ⋅ 1.569 m ⋅ 11.59 ⋅ 1 ⋅ 0.812 ⋅ 0.781 = 115.19 kN/m² with γ'd = γ2d

Dozwolone parcie gruntu:

σR,k = σR,d = 276.70 kN/m² + 307.07 kN/m² + 115.19 kN/m² = 698.95 kN/m²

Istniejące parcie gruntu:

σE,d = 3,060.94 kN / 3.922 m² = 780.40 kN/m²

Podejście projektowe 3

η = 780.40 kN/m² / 698.95 kN/m² = 1.117 ≥ 1

Porównanie warunków projektowych

Różnice w procesie projektowania Podejścia 1 (kombinacja 1-1), 1 (kombinacja 1-2), 2, 2* i 3 dotyczą głównie częściowych współczynników bezpieczeństwa. Poniższa tabela w przejrzysty sposób przedstawia wpływ różnych koncepcji bezpieczeństwa.

Symbol Jednostka Podejście
1-1 1-2 2 2* 3
Częściowe współczynniki (Oddziaływania A) [−] 1 2 1 1 1 (2) 1)A
γGAAAA [−] 1.35 1.00 1.35 1.35 1.35 (1.00)
γQ [−] 1.50 1.30 1.50 1.50 1.50 (1.30)
Obciążenie pionowe w z VG,z+add,k kN 1156.25
VQ,z kN 1000
∑Vz+add,k kN 2156.25
Vz+add,d kN 3060.94 2,456.25 3060.94 3060.94 3060.94
Obciążenie poziome w x HQ,x,k kN 190
HQ,x,d kN 285 247 285 285 285
Obciążenia do obliczania nośności Vz kN 3060.94 2,456.25 3060.94 2,156.25 2) 3060.94
hx kN 285 247 285 1902) 285
Moment obliczeniowy w podstawie fundamentu My,x+add kNm 1425 1235 1425 950 1425
  1. Mimośród w x
e x m -0.466 -0.503 -0.466 -0.441 -0.466
Długość efektywna L' m 2.500
Szerokość efektywna B' m 1.569 1.494 1.569 1.619 1.569
Efektywne pole przekroju A' 3.922 3.736 3.922 4.047 3.922
Częściowe współczynniki bezpieczeństwa (materiał M) M [−] 1 2 1 1 2
γ‘φ [−] 1.00 1,25 1.00 1.00 1,25
γ'c [−] 1.00 1,25 1.00 1.00 1,25
γγ [−] 1.00 1.00 1.00 1.00 1.00
Kąt tarcia φ'k ° 32
φ'd ° 32 26.56 32 32 26.56
Kohezja c'k kN/m² 15
c'd kN/m² 15 12 15 15 12
gęstość objętościowa γ1,k = γ2,k kN/m³ 20
γ1,d = γ2,d kN/m³ 20
Współczynnik nośności Nq [−] 23.18 12.59 23.18 23.18 12.59
Nc [−] 35.49 23.18 35.49 35.49 23.18
Nγ [−] 27.72 11.59 27.72 27.72 11.59
Współczynnik kształtu dla przekrojów prostokątnych sq [−] 1.333 1.267 1.333 1.343 1.281
sc [−] 1.348 1.290 1.348 1.359 1.305
sγ [−] 0.812 0.821 0.812 0.806 0.812
m [−] 1.614 1.626 1.614 1.607 1.614
Współczynniki nachylenia iq [−] 0.858 0.847 0.858 0.868 0.858
ic [−] 0.852 0.834 0.852 0.862 0.846
iγ [−] 0.781 0.765 0.781 0.795 0.781
Wysokość naprężenia w fundamencie σR,q kN/m² 530.14 270.26 530.14 540.42 276.70
Spójność naprężeń σR,c kN/m² 611.11 299.31 611.11 623.50 307.07
Wysokość naprężenia w fundamencie σR,γ kN/m² 275.57 108.68 275.57 287.33 115.19
Współczynniki częściowe (opór R) [SCHOOL.SCHOOLORINSTITUTION] [−] 1 1 2 2 3
γR;v [−] 1.00 1.00 1.40 1.40 1.00
Dozwolone parcie gruntu σR,k kN/m² 1,416.83 678.25 1,416.25 1,451.25 698.95
σR,d kN/m² 1,416.83 678.25 1,012.02 1,036.61 698.95
Istniejące parcie gruntu σE,d kN/m² 780.40 657.45 780.40 756.33 780.40
stopień wykorzystania η [−] 0.551 0.969 0.771 0.730 1.117
0.969
1) W przypadku oddziaływań od konstrukcji wsporczej stosowane są częściowe współczynniki bezpieczeństwa ze zbioru danych A1, natomiast oddziaływania geometryczne muszą zostać zwiększone o zbiór danych A2.
2) Oddziaływania charakterystyczne służą do określenia nośności w podejściu 2*.

Uwagi końcowe

Podsumowując, można stwierdzić, że metody opisane w DIN EN 1997-1 oferują różne poziomy bezpieczeństwa i opłacalności.

Podejście 1 charakteryzuje się tym, że wymaga dwóch kombinacji o różnych koncepcjach bezpieczeństwa. Pozwala to uzyskać inny pogląd na wymagania bezpieczeństwa i zapewnia, że decydujące znaczenie ma kombinacja o wyższym stopniu wykorzystania. Kombinacja 1-1 zwiększa oddziaływania na fundament, podczas gdy Kombinacja 1-2 zmniejsza właściwości materiału.

Podejście 2 i Podejście 2* upraszczają obliczenia w porównaniu z podejściem 1, ponieważ każde z nich wykorzystuje tylko jeden zbiór danych. Ten zbiór danych zwiększa oddziaływania i zmniejsza nośności bez redukcji parametrów gruntu. Podczas obliczania nośności gruntu ważnymi danymi wejściowymi są położenie (mimośród) i nachylenie wypadkowej obciążenia. Podejście 2 wykorzystuje w tym celu wartości obliczeniowe, podczas gdy podejście 2* wykorzystuje oddziaływania charakterystyczne, co prowadzi do większej nośności w podejściu 2*.

Podejście 3 zazwyczaj prowadzi do szczególnie ostrożnych wyników, ponieważ zastosowany tutaj zbiór danych częściowych współczynników bezpieczeństwa zwiększa oddziaływania i zmniejsza parametry gruntu bez zmniejszania nośności. Takie podejście zazwyczaj zapewnia najwyższy poziom bezpieczeństwa.

Poniższy rysunek ilustruje, które kraje dopuszczają którą metodę. W programie RFEM dozwolone są tylko te metody, które są określone w odpowiednich załącznikach krajowych.


Autor

Ann-Kathrin pracuje w dziale Product Engineering ze specjalizacją w geotechnice i dodatkowo wspiera Customer Support.



;