Prezentacja wyników metody obliczeniowej dla kombinacji 1-2 w zastosowaniu inżynieryjnym.
Prezentacja wyników metody obliczeniowej dla kombinacji 1-2 w zastosowaniu inżynieryjnym.
2024-11-05
053647
  • RFEM 6

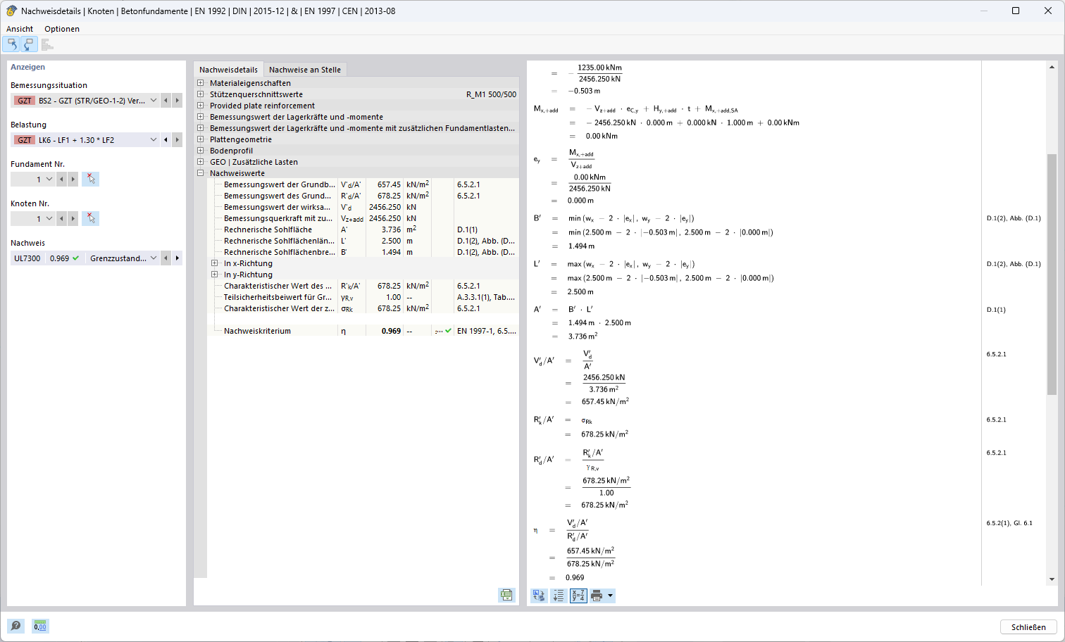
Metoda weryfikacji 1 (Kombinacja 1-2)

Prezentacja wyników metody obliczeniowej dla kombinacji 1-2 w zastosowaniu inżynieryjnym.

Ilustracja przedstawia wyniki metody weryfikacji technicznej dla kombinacji 1-2. Jest to szczegółowa analiza lub obliczenia w ramach zastosowania konstrukcyjnego. Dane i wyniki są specyficzne dla wymagań inżynieryjnych i odpowiednich faz planowania.
  • Metoda projektowania
  • Kombinacja 1-2
  • Zastosowania w inżynierii
  • Wyniki
Wykorzystano w
  • Podejścia projektowe odnośnie określenia odporności podłoża na uszkodzenie zgodnie z Eurokodem 7 (EN 1997-1)
Udostępnij