Ilustracja modelu analitycznego konstrukcji poprzez Regulamin 2 obliczania obciążeń
Ilustracja modelu analitycznego konstrukcji poprzez Regulamin 2 obliczania obciążeń
2024-11-05
053648
  • RFEM 6

Metoda obliczeń 2*

Ilustracja modelu analitycznego konstrukcji poprzez Regulamin 2 obliczania obciążeń

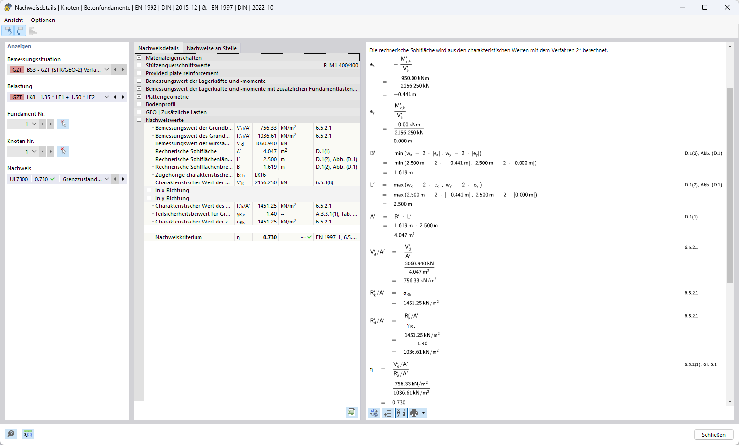
Rysunek przedstawia model analizy statyczno-wytrzymałościowej, w którym zastosowano metodę 2 w celu optymalizacji obliczeń obciążeń. Wszystkie elementy konstrukcyjne modelu są dobrze widoczne i dostosowane do specyfikacji metody 2. Metoda ta zapewnia precyzyjną integralność narzędzia i dokładność szczegółów, które mają zasadnicze znaczenie dla odpowiednich, wydajnych obliczeń obciążeń.
  • Metoda 2
  • Analiza statyczno-wytrzymałościowa
  • Obliczanie obciążeń
  • Model statyczny
  • Metoda obliczeniowa
Wykorzystano w
  • Podejścia projektowe odnośnie określenia odporności podłoża na uszkodzenie zgodnie z Eurokodem 7 (EN 1997-1)
Udostępnij