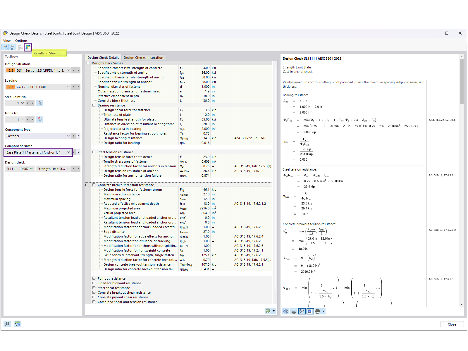
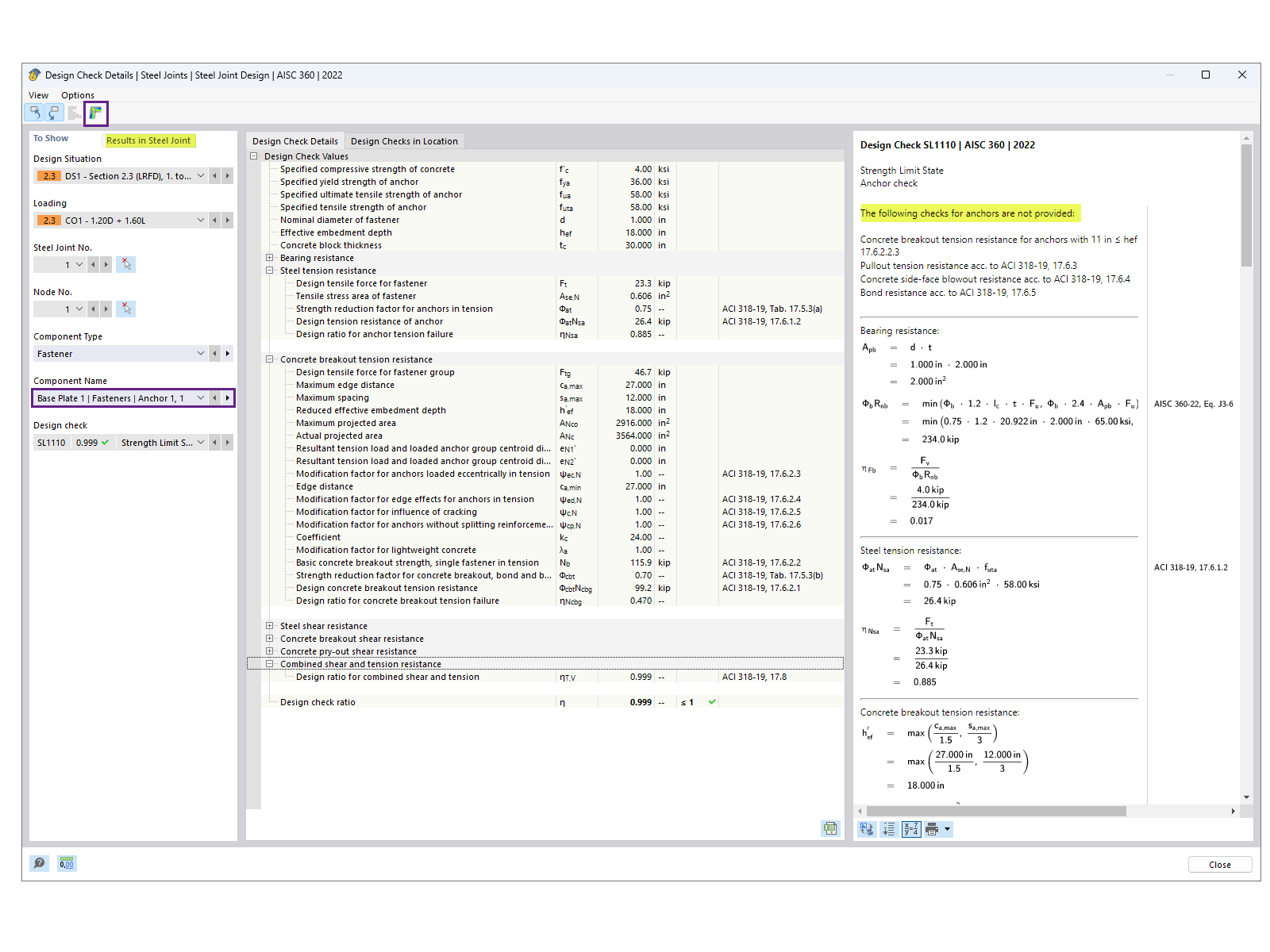
Szczegół weryfikacji projektowania kotwy pokazujący rozkład naprężeń i obliczenia
Szczegół weryfikacji projektowania kotwy pokazujący rozkład naprężeń i obliczenia
2024-11-18
053945
  • RFEM 6

Szczegóły warunku projektowego kotwy

Szczegół weryfikacji projektowania kotwy pokazujący rozkład naprężeń i obliczenia

Rysunek przedstawia szczegóły kontroli obliczeń kotwy, ze szczególnym uwzględnieniem obliczania naprężeń i obciążeń. Zawiera obliczenia związane z wydajnością kotwy przy określonych warunkach.
  • Projektowanie kotew
  • Rozkład naprężeń
  • Analiza statyczno-wytrzymałościowa
  • Obliczanie obciążeń
  • Szczegóły techniczne
Wykorzystano w
  • Projektowanie płyty podstawy według AISC w programie RFEM 6
Udostępnij