2290x
001916
2024-11-15

Projektowanie płyty podstawy według AISC w programie RFEM 6

Projektowanie płyt podstawy zgodnie z AISC 360 [1] i ACI 318 [2] jest teraz dostępne w dodatku Połączenia Stalowe. Ten artykuł pokazuje, jak łatwo modelować połączenie płyty podstawy i porównywać wyniki z przykładem z AISC Design Guide 1 [3].

Modelowanie połączenia płyty podstawy

1) W zakładce Main przypisz nowe połączenie stalowe do odpowiedniego węzła. Sprawdź „Strength configuration”, aby potwierdzić, że ustawienia domyślne są odpowiednie, i w razie potrzeby wprowadź wymagane zmiany (Obraz 01).

2) W zakładce Components wybierz „Insert component at beginning” i wskaż „Base Plate” (Obraz 02).

3) W sekcji „Component Settings” określ materiały, wymiary oraz położenia płyty podstawy, bloku betonowego, podlewki, kotew i spoin spawalniczych (Obraz 03).

Podlewka jest modelowana za pomocą sztywnych połączeń w podmodelu, co modyfikuje geometrię węzła, a następnie wpływa na siły wewnętrzne (Obraz 04).

Dostępna jest również opcja uwzględnienia zarysowanego betonu. Domyślnie ACI zakłada występowanie zarysowania. Jeśli można wykazać, że beton nie ulega zarysowaniu, odznaczenie tej opcji zapewnia większą wytrzymałość kotew na wyrwanie przy rozciąganiu, na wyciąganie oraz na zniszczenie betonu przy ścinaniu.

Opcję „Reinforcement to control splitting”, zgodnie z sekcją 17.3.5 ACI, można aktywować, gdy zastosowano dodatkowe zbrojenie w celu kontrolowania zniszczenia rozszczepiającego spowodowanego siłami montażowymi i/lub późniejszym dokręcaniem. Gdy opcja ta jest wyłączona, program wyświetla następującą uwagę:
„Reinforcement to control splitting is not provided. Check the minimum spacing, edge distances, and minimum concrete thickness.”

Dostępne jest również przenoszenie sił tnących przez kotwy, żebra ścinające oraz tarcie. Dodatkowe informacje podano w następującym artykule.

Dostępne są cztery typy kotew: 1 montowana po wykonaniu betonu oraz 3 zabetonowane (z łbem sześciokątnym, hakowa L i hakowa J). W tym przykładzie wybrano zabetonowaną kotwę z łbem sześciokątnym.

Płyty podkładkowe

Zgodnie z AISC Design Guide 1, sekcja 4.3.2.2 [3], „For higher strength anchor rods or concrete with a lower compressive strength, washer plates may be necessary to obtain the full strength of the anchors. The size of the washers should be minimized while developing the required strength.”
Dostępna jest opcja uwzględnienia podkładki. Wymagane parametry to kształt podkładki (okrągły lub kwadratowy), średnica/szerokość oraz grubość. Średnica/szerokość służy do obliczenia netto pola docisku kotwy, Abrg, na potrzeby wyznaczenia nośności kotwy na wyrwanie. Grubość podkładki nie wpływa na równania projektowe ani na model MES i służy wyłącznie do prezentacji graficznej.

Sprawdzenia wg AISC 360 i ACI 318

Siły w prętach kotwiących są oparte na analizie metodą elementów skończonych (MES), która uwzględnia sztywności elementów łączących (prętów kotwiących, płyt podstawy, bloku betonowego itp.). Działanie podważające może wystąpić, gdy podatność płyty podstawy powoduje odkształcenie zwiększające rozciąganie w prętach kotwiących. Te siły podważające są również uwzględniane w obliczeniach MES.

Dostępne są następujące sprawdzenia projektowe dla zabetonowanych prętów kotwiących:

  • Nośność dociskowa płyty podstawy w otworach na śruby, ϕbRnb
  • Nośność stali kotwy na rozciąganie, ϕatNsa
  • Nośność betonu na wyrwanie przy rozciąganiu, ϕcbtNcbg
  • Nośność kotwy na wyrywanie, ϕpnNpn
  • Nośność betonu na wykruszenie bocznej powierzchni, ϕcbtNsbg
  • Nośność stali kotwy na ścinanie, ϕavVsa
  • Nośność betonu na wyrwanie przy ścinaniu, ϕcbvVcbg
  • Nośność betonu na wyrywanie przez podważanie przy ścinaniu, ϕcpvVcpg

Dostępne są również inne sprawdzenia projektowe, w tym nośność betonu na ściskanie pod naciskiem, nośność spoin spawalniczych oraz odkształcenia plastyczne płyt podstawy i elementów.

Przykład

Przedstawiono przykład 4.7-11 z AISC Design Guide 1 w celu weryfikacji wyników z modelu RFEM. W tym przykładzie projektowane jest połączenie płyty podstawy dla słupa W12x96 poddanego ściskaniu i momentowi. Słup jest zamocowany do fundamentu betonowego o określonej wytrzymałości na ściskanie, ƒ'c = 4,000 psi. Płyta podstawy ma grubość 2.0 in przy założonej grubości podlewki 1.0 in. Efektywna długość zakotwienia, hef, wynosi 18.0 in. Obciążenia i właściwości materiałowe przedstawiono na Obrazie 05.

W przykładzie rzeczywiste wymiary betonu nie są podane i przyjmuje się, że dostępna jest wystarczająca powierzchnia, aby mogły się utworzyć stożki zniszczenia przy rozciąganiu dla prętów kotwiących w odniesieniu do odległości od krawędzi. Aby spełnić to założenie, zastosowano wymiary bloku betonowego równe 1.5hef + rozstaw prętów +1.5hef (66.0 in x 72.5 in).
Pełne dane wejściowe dla połączenia stalowego przedstawiono powyżej na Obrazie 03.

Wyniki

Po uruchomieniu obliczeń połączenia stalowego wynik dla każdego komponentu jest przedstawiony w zakładce Design Ratios by Component. Następnie wybierz Anchor 1,1, aby wyświetlić szczegóły sprawdzenia projektowego (Obraz 06).

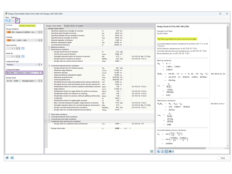
Szczegóły sprawdzenia projektowego zawierają wszystkie wzory i odniesienia do norm AISC 360 i ACI 318 (Obraz 07). Podano również uwagę dotyczącą wykluczonych sprawdzeń projektowych w celu wyjaśnienia.
Następnie wybierz „Results in Steel Joint”, aby graficznie wyświetlić siły wewnętrzne kotew (Obraz 08).

Poniżej zestawiono wyniki z AISC i Steel Joints wraz z przyczynami rozbieżności.

Kotwy

Beton (nośność na docisk)

Naprężenie dociskowe 2.21 ksi pochodzi z przykładu 4.7-10 przy założeniu A1 = A2, co zapewnia najmniejszą możliwą nośność. Pole płyty podstawy oblicza się jako 22 in × 24 in = 528 in2, co daje betonową nośność na ściskanie pod naciskiem, ϕPp =2.2 ksi × 528 in2 = 1,166.9 kips, przy założeniu, że cała powierzchnia płyty podstawy przenosi ściskanie.

W dodatku Steel Joints przyjmuje się A2 ≫ A1, aby spełnić warunek nośności na wyrwanie przy rozciąganiu. Efektywne pole ściskane płyty podstawy, Aeff, można wyznaczyć na podstawie analizy FEM albo AISC Design Guide 1, Załącznik B.3, gdzie Aeff rozciąga się na odległość c = 1.5*grubość płyty podstawy poza środniki i półki. Podana wartość ϕPp = 1,242.3 kips opiera się na Aeff obliczonym zgodnie z Design Guide 1. Alternatywnie, przy użyciu analizy FEM, Aeff zależy od progu naprężenia kontaktowego określonego w Strength Configuration; zmniejszenie tego progu (do nawet 1%) zwiększa efektywne pole ściskane.

Płyta podstawy

Projekt grubości płyty podstawy jest zdeterminowany przez interfejs ściskany lub rozciągany. Zgodnie z obliczeniami AISC wymagana grubość na podstawie docisku wynosi 1.92 in (zaokrąglona do 2.0 in), co decyduje o projekcie, podczas gdy grubość wynikająca z rozciągania wynosi 0.755 in.

W dodatku Steel Joints projekt płyty jest wykonywany metodą analizy plastycznej poprzez porównanie rzeczywistego odkształcenia plastycznego z dopuszczalnym limitem 5% określonym w Strength Configuration. Płyta podstawy o grubości 2.0 in ma maksymalne równoważne odkształcenie plastyczne 0.09%, co wskazuje, że cieńsza płyta może być wystarczająca. Jednak zmniejszenie grubości płyty może zwiększyć siły rozciągające w kotwach.

W większości przypadków dodatek Steel Joints prowadzi do znacznie cieńszej płyty podstawy, ponieważ uwzględnia podatność płyty podstawy, w przeciwieństwie do podejścia w AISC Design Guide 1, rozdział 4.3.1, które zakłada sztywną płytę podstawy.

AISC Design Guide 1, Załącznik B.3 [3], wyjaśnia, w jaki sposób uwzględnienie podatności płyty podstawy może znacząco zmniejszyć wymaganą grubość. Stan graniczny uplastycznienia płyty odpowiada wygięciu płyty podstawy ku górze w przyjętych lokalizacjach linii uplastycznienia pod wpływem skierowanego ku górze nacisku dociskowego. Zakłada się przy tym, że nacisk ten jest stały, co implicite sugeruje, że płyta podstawy jest sztywna.
Jednak w przypadku większych płyt podstawy o dużym zasięgu takie założenie może prowadzić do nadmiernie dużych momentów w liniach uplastycznienia, a w konsekwencji do zbyt dużej grubości płyt podstawy.
Jest to założenie konserwatywne, ponieważ duża płyta podstawy jest również podatna, przez co naprężenia dociskowe koncentrują się pod półkami i środnikiem słupa. W rzeczywistości taki rozkład naprężeń prowadzi do znacznie mniejszych momentów w płycie podstawy, co zmniejsza wymaganą grubość.

Wniosek

Dodatek Steel Joints w RFEM 6 oferuje zaawansowane podejście do projektowania płyt podstawy, uwzględniające podatność płyty podstawy oraz działania podważające, które mogą wystąpić. W porównaniu z tradycyjnymi metodami opisanymi w AISC Design Guide 1, podejście to często prowadzi do zoptymalizowanych projektów z cieńszymi płytami podstawy.
Porównując wyniki z przykładem AISC, dodatek dowodzi swojej zdolności do zapewniania precyzyjnych i ekonomicznych rozwiązań dla połączeń płyt podstawy.


Autor

Firma Cisca jest odpowiedzialna za szkolenia klientów, wsparcie techniczne i ciągły rozwój programów na rynek północnoamerykański.

Odnośniki
Odniesienia


;