2024-11-19
053996
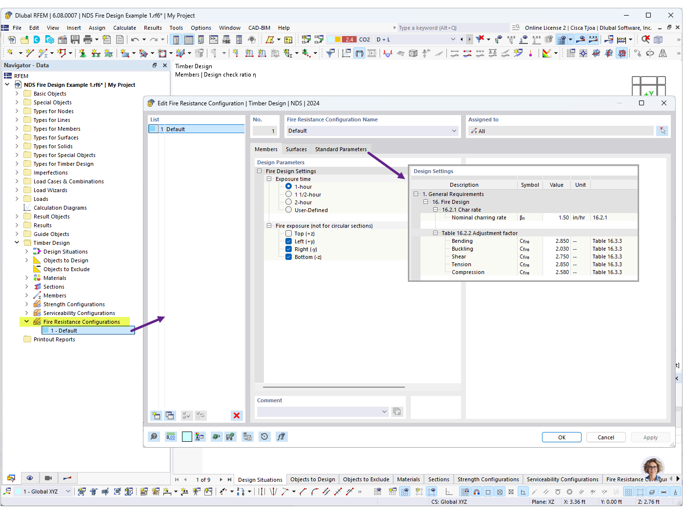
  • RFEM 6

Konfiguracje Odporności Pożarowej


Wykorzystano w
  • Projektowanie z uwagi na warunki pożarowe NDS dla prętów drewnianych w RFEM 6
Udostępnij