378x
001918
2024-11-19

Projektowanie z uwagi na warunki pożarowe NDS dla prętów drewnianych w RFEM 6

Obliczanie odporności ogniowej prętów i powierzchni drewnianych zgodnie z rozdziałem 16 NDS [1] jest dostępne w rozszerzeniu Projektowanie konstrukcji drewnianych. W artykule tym pokazano, w jaki sposób można uwzględnić zwęglanie drewna i zredukowane wymiary przekroju w obliczeniach z uwagi na warunki pożarowe na przykładzie z Raportu technicznego nr 10 [2] AWC [2].

Przykład

W celu weryfikacji wyników z modelu RFEM przedstawiono przykład 1 Raportu technicznego nr 10 AWC „Obliczanie odporności ogniowej prętów i złożeń drewnianych” [2]. Belka z drewna klejonego warstwowo z daglezji jest przystosowana do oddziaływania pożaru przez 1 godzinę. Deskowanie przybite do krawędzi ściskanej (góra) belki zapewnia stężenie boczne (współczynnik stateczności belki, CL = 1.0). Obciążenia, wymiary i właściwości materiału pokazano na rysunku 01.

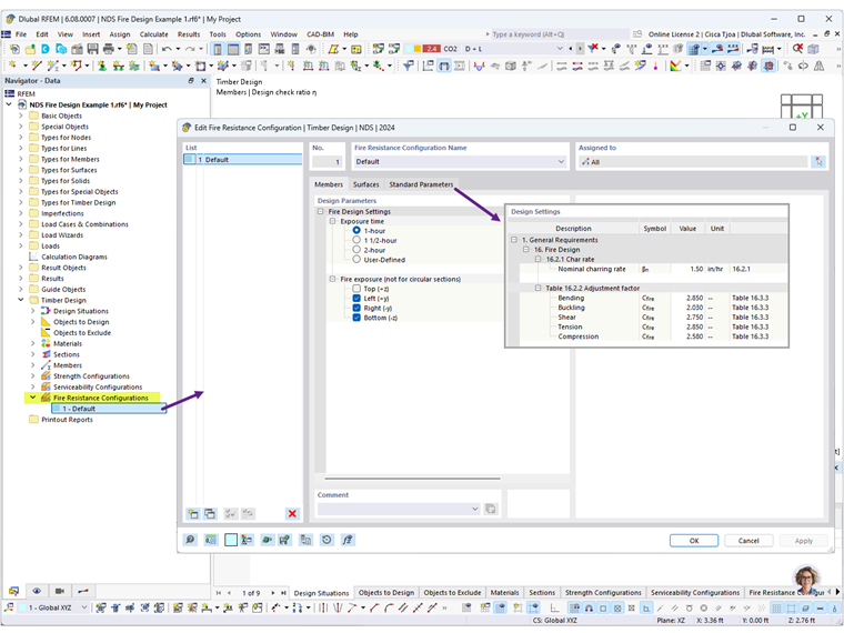
W opcjach Konfiguracje odporności ogniowej można zdefiniować czas ekspozycji na ogień oraz wyeksponowane strony belki. Należy wybrać opcję 1 godzina i usunąć zaznaczenie opcji Góra (+z) , ponieważ zakłada się, że drewniana deska zapewnia okrycie górną stronę belki.

Dodatkowo, w zakładce Parametry standardowe (rysunek 02) można w razie potrzeby zmienić domyślne wartości prędkości zwęglania i współczynników korekcyjnych.

W przypadku sytuacji obliczeniowej DS2 typ stanu granicznego jest ustawiony na Stan graniczny pożaru, aby przeprowadzić obliczenia z uwagi na warunki pożarowe. Po uruchomieniu obliczeń Projektowanie konstrukcji drewnianych wyświetlane są wyniki obliczeń wytrzymałości i odporności ogniowej (Rysunek 03).


Wybierz warunek projektowy FR 4100, aby wyświetlić szczegóły sprawdzenia odporności ogniowej na zginanie (rysunek 04). W przypadku pręta zginanego znajdującego się w warunkach pożaru uszkodzenie następuje, gdy maksymalna nośność na zginanie zostanie przekroczona ze względu na redukcję wskaźnika wytrzymałości S [2].

Zredukowany wskaźnik wytrzymałości Sy belki odsłoniętej z trzech stron oblicza się ze wzoru:



Następnie wybierz warunek projektowy FR 3100, aby wyświetlić szczegóły sprawdzania ognioodporności na ścinanie (rysunek 05). Belka jest również poddawana ścinaniu indukowanemu równolegle do włókien, przy czym uszkodzenie następuje w przypadku przekroczenia maksymalnej nośności na ścinanie w wyniku zmniejszenia pola przekroju A.


Jak pokazano powyżej, wyniki z rozszerzenia Projektowanie konstrukcji drewnianych w programie RFEM 6 są zgodne z wynikami w raporcie technicznym AWC nr 10.

Linki poniżej umożliwiają wymiarowanie na warunki pożarowe powierzchni 2D, w tym drewna klejonego krzyżowo (CLT). Webinarium Projektowanie odporności ogniowej w CSA O86 rozpocznie się o godzinie 34:35.


Autor

Firma Cisca jest odpowiedzialna za szkolenia klientów, wsparcie techniczne i ciągły rozwój programów na rynek północnoamerykański.

Odnośniki
Odniesienia


;