Ilustracja objaśniająca równoważenie obciążeń stałych (0,9D) w kombinacjach obciążeń NBC dla optymalizacji inżynierskiej
Ilustracja objaśniająca równoważenie obciążeń stałych (0,9D) w kombinacjach obciążeń NBC dla optymalizacji inżynierskiej
2025-01-13
054928
  • RFEM 6
  • Konstrukcje drewniane
  • Analiza statyczno-wytrzymałościowa
    • NBC 2015 | NBC 2020

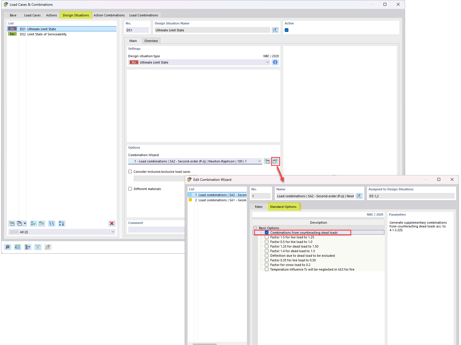
Przeciwdziałanie obciążeniom stałym w kombinacjach NBC

Ilustracja objaśniająca równoważenie obciążeń stałych (0,9D) w kombinacjach obciążeń NBC dla optymalizacji inżynierskiej

Ten obraz przedstawia zapytanie FAQ dotyczące integracji z NBC obciążeń przeciwdziałających obciążeniom własnym (0,9D) w kombinacjach obciążeń. Opisuje techniczne podejście do włączenia obciążenia przeciwdziałającego w kalkulacjach obciążeń inżynierskich, jak określono w FAQ 005645.
  • Obciążenie przeciwdziałające
  • Kombinacja obciążeń Nbc
  • Kombinacja obciążeń
  • Obciążenie przeciwdziałające
  • 0.9d
Wykorzystano w
  • Przeciwdziałanie obciążeniu stałemu w kombinacjach obciążeń NBC
Udostępnij