157x
005645
2025-01-13

Przeciwdziałanie obciążeniu stałemu w kombinacjach obciążeń NBC

Jak mogę dodać przeciwdziałające obciążenia stałe (0,9*D) w kombinacjach obciążeń NBC?


Odpowiedź:

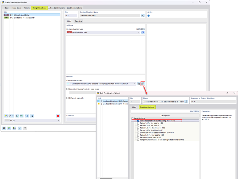
Aby wygenerować kombinacje obciążeń uwzględniające przeciwdziałające obciążenia stałe zgodnie z Sekcją 4.1.3.2(5), edytuj opcję Generator kombinacji (Obraz 01). W zakładce Opcje standardowe aktywuj opcję "Kombinacje z przeciwdziałającymi obciążeniami stałymi".

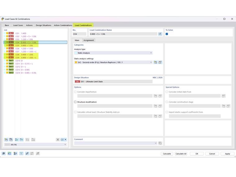
Kombinacje obciążeń, w tym przeciwdziałające obciążenia stałe, są pokazane na Obrazie 02.


Autor

Firma Cisca jest odpowiedzialna za szkolenia klientów, wsparcie techniczne i ciągły rozwój programów na rynek północnoamerykański.



;