FAQ dotyczące dodawania przeciwdziałających obciążeń stałych (0.9D) w kombinacjach obciążeń NBC
FAQ dotyczące dodawania przeciwdziałających obciążeń stałych (0.9D) w kombinacjach obciążeń NBC
2025-01-13
054929
  • RFEM 6
  • Konstrukcje drewniane
  • Analiza statyczno-wytrzymałościowa
    • NBC 2015 | NBC 2020

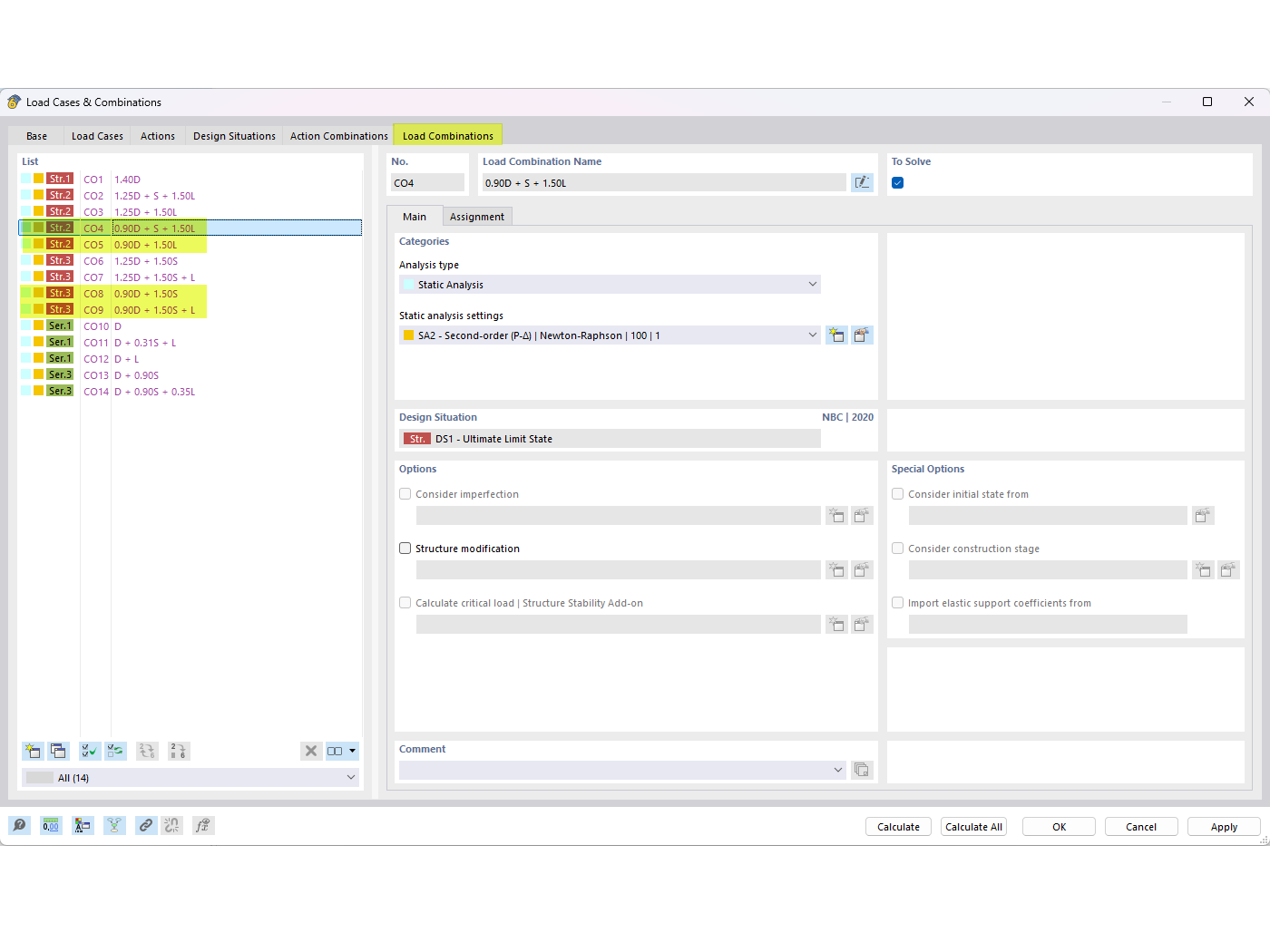
Przeciwdziałanie obciążeniom stałym w kombinacjach NBC

FAQ dotyczące dodawania przeciwdziałających obciążeń stałych (0.9D) w kombinacjach obciążeń NBC

The image displays a FAQ entry that addresses how to incorporate counteracting dead loads (0.9D) in NBC load combinations. It specifies FAQ 005645 and focuses on achieving load balance through precise adjustments within the NBC system.
  • Kombinacje obciążeń
  • FAQ 005645
  • Przeciwdziałanie obciążeniom stałym
  • Kombinacja obciążeń NBC
  • 0.9D
Wykorzystano w
  • Przeciwdziałanie obciążeniu stałemu w kombinacjach obciążeń NBC
Udostępnij