Okno do modyfikacji sztywności powierzchni w RFEM 6 z pojedynczym mnożnikiem sztywności
Okno do modyfikacji sztywności powierzchni w RFEM 6 z pojedynczym mnożnikiem sztywności
2025-01-24
055133
  • RFEM 6

Modyfikacja całkowitej sztywności powierzchni w programie RFEM 6

Okno do modyfikacji sztywności powierzchni w RFEM 6 z pojedynczym mnożnikiem sztywności

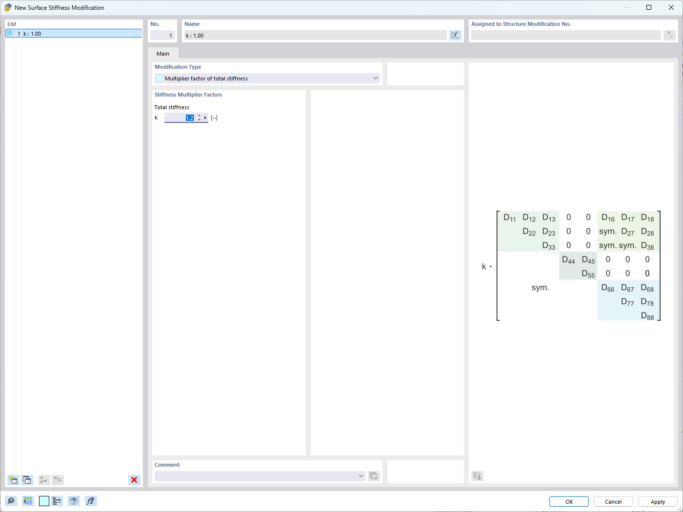
Rysunek przedstawia okno modyfikacji sztywności powierzchni w RFEM 6, oprogramowaniu do analizy statyczno-wytrzymałościowej. Ukazuje metodę dostosowywania całkowitej sztywności powierzchni poprzez zdefiniowanie pojedynczego mnożnika sztywności. Funkcja ta pozwala inżynierom na efektywną modyfikację właściwości materiałowych w celu symulacji różnych zachowań konstrukcji i oceny ich wpływu na wydajność modelu.
  • Sztywność powierzchni
  • RFEM 6
  • Modyfikacja sztywności
  • Obliczenia statyczno-wytrzymałościowe
  • Oprogramowanie inżynierskie
Wykorzystano w
  • Modyfikacja sztywności powierzchni w RFEM 6
Udostępnij