446x
005662
2025-02-24

Modyfikacja sztywności powierzchni w RFEM 6

Jakie są najlepsze przypadki użycia dla każdej metody modyfikacji sztywności powierzchni w RFEM 6?


Odpowiedź:

RFEM 6 oferuje kilka metod modyfikacji sztywności powierzchni, z których każda jest odpowiednia do różnych zastosowań. Oto podział najlepszych przypadków użycia każdej z metod:

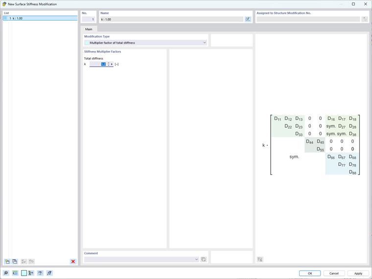
  • Modyfikacja całkowitej sztywności

Ta metoda jest najlepsza do globalnych zmian w celu symulacji powierzchni o zwiększonej lub zmniejszonej sztywności lub do uproszczonego modelowania powierzchni o jednolitych właściwościach materiału. Polega na jednolitym skalowaniu wszystkich elementów macierzy sztywności jednym współczynnikiem.

  • Częściowa modyfikacja sztywności, ciężaru i masy

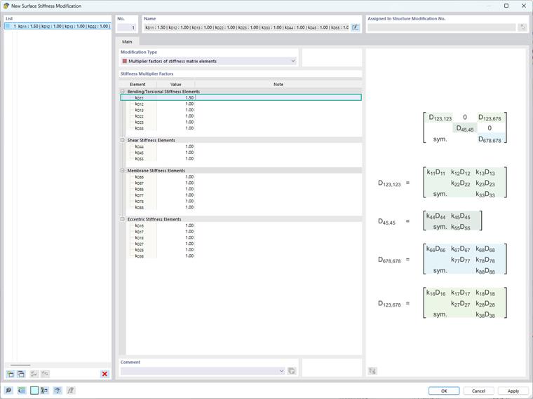
Ta metoda jest stosowana do ukierunkowanych modyfikacji, gdzie konieczne jest dostosowanie konkretnych składników macierzy sztywności przy zachowaniu innych bez zmian. Jest przydatna do symulacji złożonych materiałów wielowarstwowych lub kompozytowych oraz uwzględniania efektów pełzania i skurczu w pomostach zespolonych stalowo-betonowych. Przykładem jest uwzględnienie efektów pełzania i skurczu w pomostach zespolonych stalowo-betonowych, gdzie terminy związane z zginaniem i skręcaniem w macierzy sztywności powierzchni mogą być jednolicie redukowane poprzez współczynnik reprezentujący zależne od czasu obniżenie sztywności.

  • Modyfikacja sztywności dla określonego elementu

Ta metoda jest szczególnie przydatna do symulacji skomplikowanych zachowań materiałów i adresowania lokalnych efektów w strukturze. Na przykład, może być stosowana w przypadku płyty kompozytowej z włóknami przeważnie zorientowanymi wzdłuż osi x, co skutkuje znacznie większą sztywnością w tym kierunku. Aby uwzględnić to anizotropowe zachowanie, termin sztywności na zginanie k, który odpowiada D11 w macierzy sztywności powierzchni, może być zwiększony, podczas gdy inne terminy pozostają niezmienione.

  • Modyfikacja sztywności specyficzna dla normy (ACI 318-19 i CSA A23.3-19)

Ta metoda służy do uwzględniania redukcji sztywności członów betonowych i powierzchni różnych typów elementów zgodnie z Sekcją 6.6.3.1.1 ACI 318-19 oraz Klauzulą 10.14.1.2 CSA A23.3-19. Dostępne opcje obejmują ściany popękane i niepopękane, płyty płaskie, płyty, belki i słupy. Program wykorzystuje współczynniki bezpośrednio pochodzące z tabel w normach.

Należy pamiętać, że wdrożenie tych modyfikacji wymaga dokładnej oceny kontekstu strukturalnego i pożądanych celów, ponieważ zmiany w macierzy sztywności bezpośrednio wpływają na rozkład naprężeń i odkształceń w strukturze.


Autor

Pani Kirova jest odpowiedzialna za tworzenie artykułów technicznych i zapewnia wsparcie techniczne dla klientów firmy Dlubal.



;