Interfejs programu RFEM 6 pokazujący ustawienia modyfikacji sztywności specyficzne dla elementu
Interfejs programu RFEM 6 pokazujący ustawienia modyfikacji sztywności specyficzne dla elementu
2025-01-24
055137
  • RFEM 6

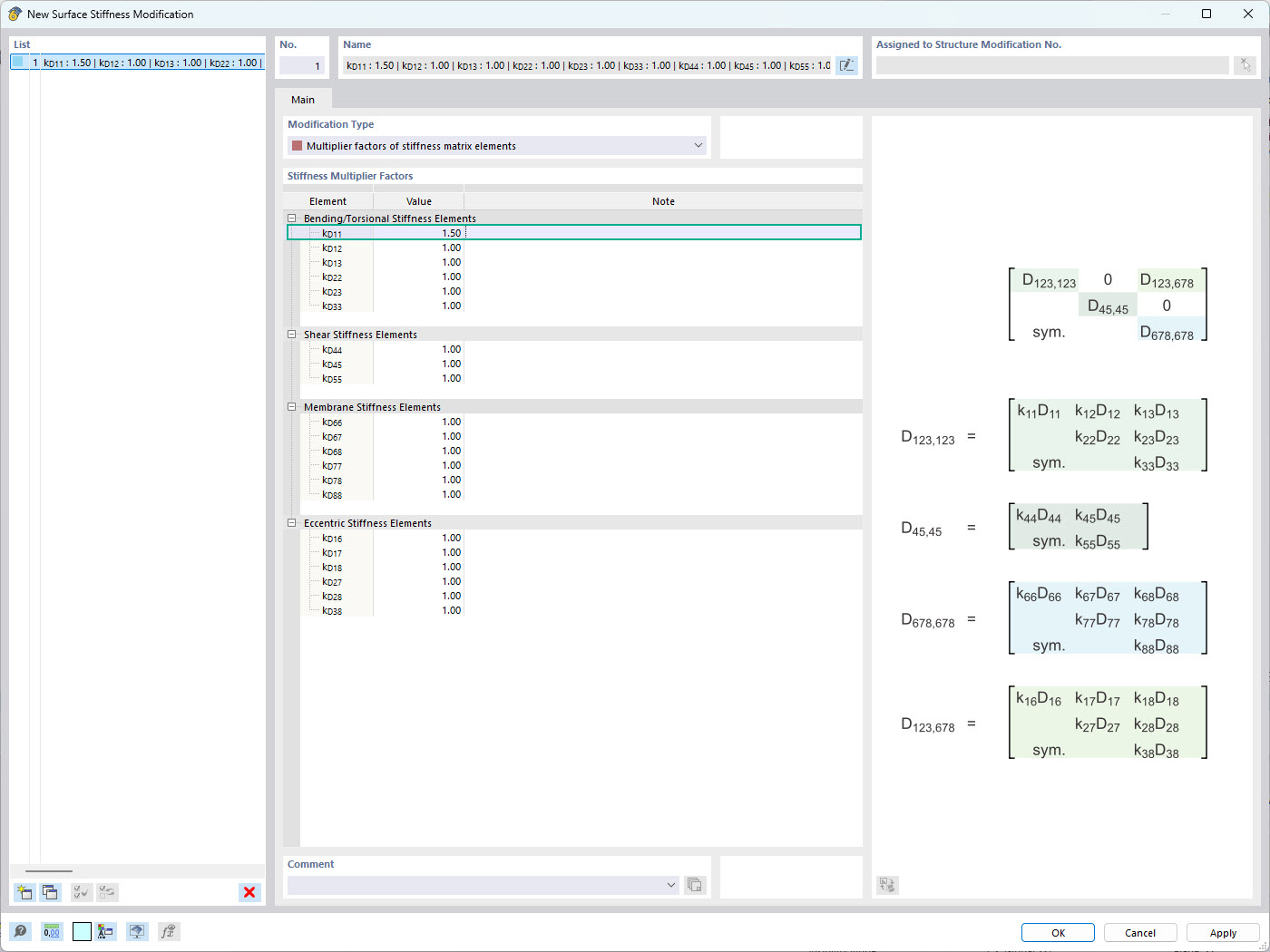
Modyfikacja sztywności w RFEM 6

Interfejs programu RFEM 6 pokazujący ustawienia modyfikacji sztywności specyficzne dla elementu

Obraz przedstawia interfejs programu RFEM 6, w którym można stosować modyfikacje sztywności specyficzne dla elementów. Pokazuje okno modyfikacji sztywności powierzchni, pozwalając na definiowanie osobnych współczynników sztywności dla każdego składnika macierzy sztywności. Ta funkcja umożliwia precyzyjną kontrolę nad zachowaniem konstrukcyjnym powierzchni, co zwiększa dokładność symulacji w analizie statyczno-wytrzymałościowej.
  • Modyfikacja sztywności
  • Sztywność powierzchni
  • Oprogramowanie inżynierskie
  • Obliczanie konstrukcji
Wykorzystano w
  • Modyfikacja sztywności powierzchni w RFEM 6
Udostępnij