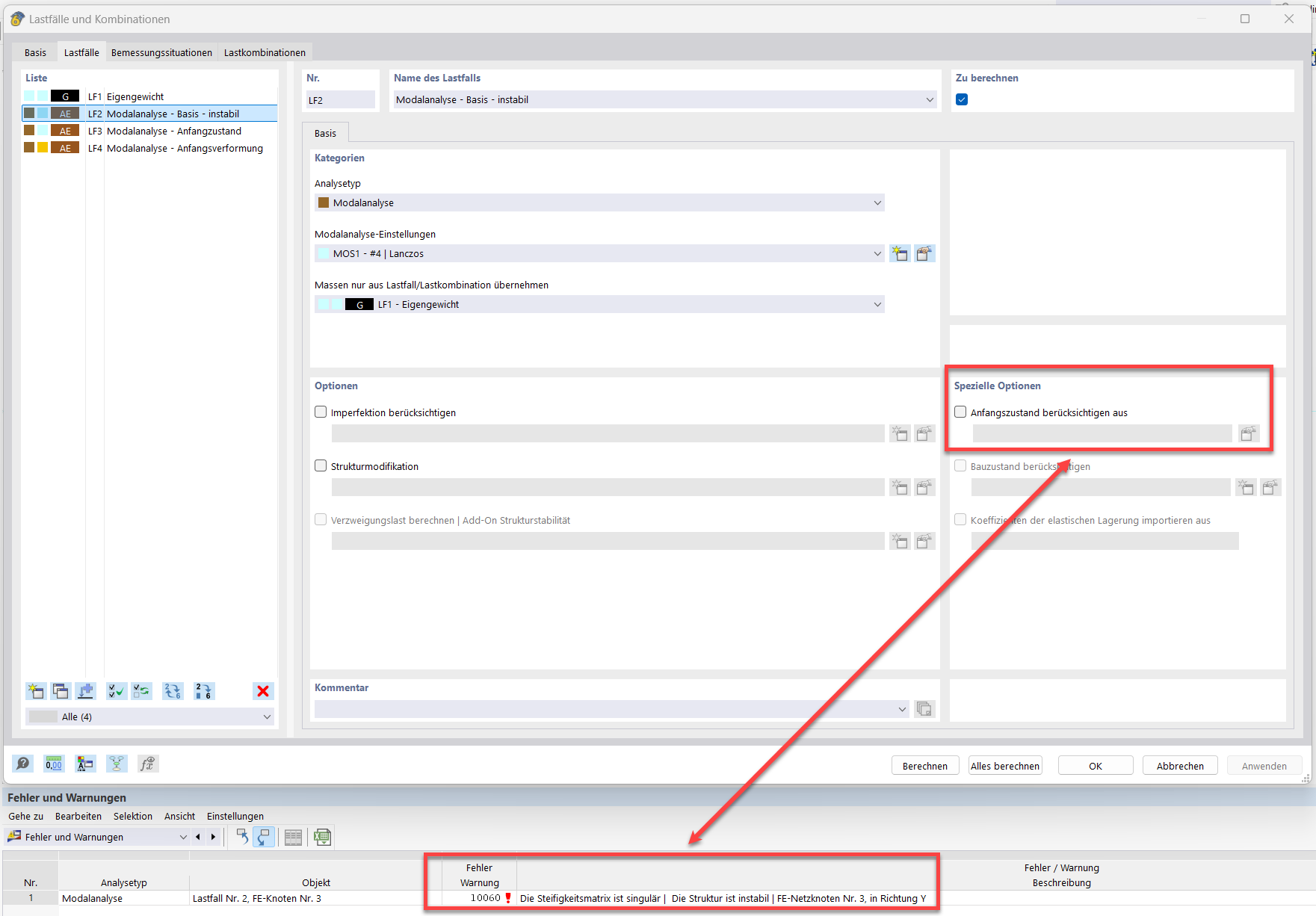
Obraz przedstawia podejście do rozwiązania problemu niestabilności w analizie modalnej bez stanu początkowego.
Obraz przedstawia podejście do rozwiązania problemu niestabilności w analizie modalnej bez stanu początkowego.
2025-02-27
055589

Analiza modalna bez stanów początkowych

Obraz przedstawia podejście do rozwiązania problemu niestabilności w analizie modalnej bez stanu początkowego.

Obraz ilustruje rozwiązywanie problemu z komunikatem o błędzie "10060 - Konstrukcja niestabilna" w analizie modalnej bez stanu początkowego. Bezpośrednio uwzględnia parametry techniczne, takie jak pręt linowy, wstępne naprężenie, stan początkowy i minimalna zmiana długości. Ilustracja dostarcza konkretnych wskazówek dotyczących stabilizacji konstrukcji.
  • Analiza modalna
  • Pręt kablowy
  • Wstępne naprężenie
  • Stan początkowy
  • Minimalna zmiana długości
Wykorzystano w
  • Analiza modalna z membranami/prętami linowymi, konstrukcja niestabilna
Udostępnij