441x
005668
2025-02-27

Analiza modalna z membranami/prętami linowymi, konstrukcja niestabilna

Jak naprawić błąd ostrzegawczy "10060 - Konstrukcja jest niestabilna" spowodowany niestabilnością analizy modalnej?


Odpowiedź:

W modelach z membranami/lina początkowe naprężenie umożliwia zbieżność obliczeniową. W RFEM 6 istnieją dwa sposoby uwzględnienia początkowego naprężenia: stan początkowy lub minimalna zmiana długości. Poza zbieżnością numeryczną ważne jest, aby pamiętać, że częstotliwości własne liny zależą od wstępnego naprężenia. Musi być obecne naprężenie, a jego wielkość wpływa na wyniki.

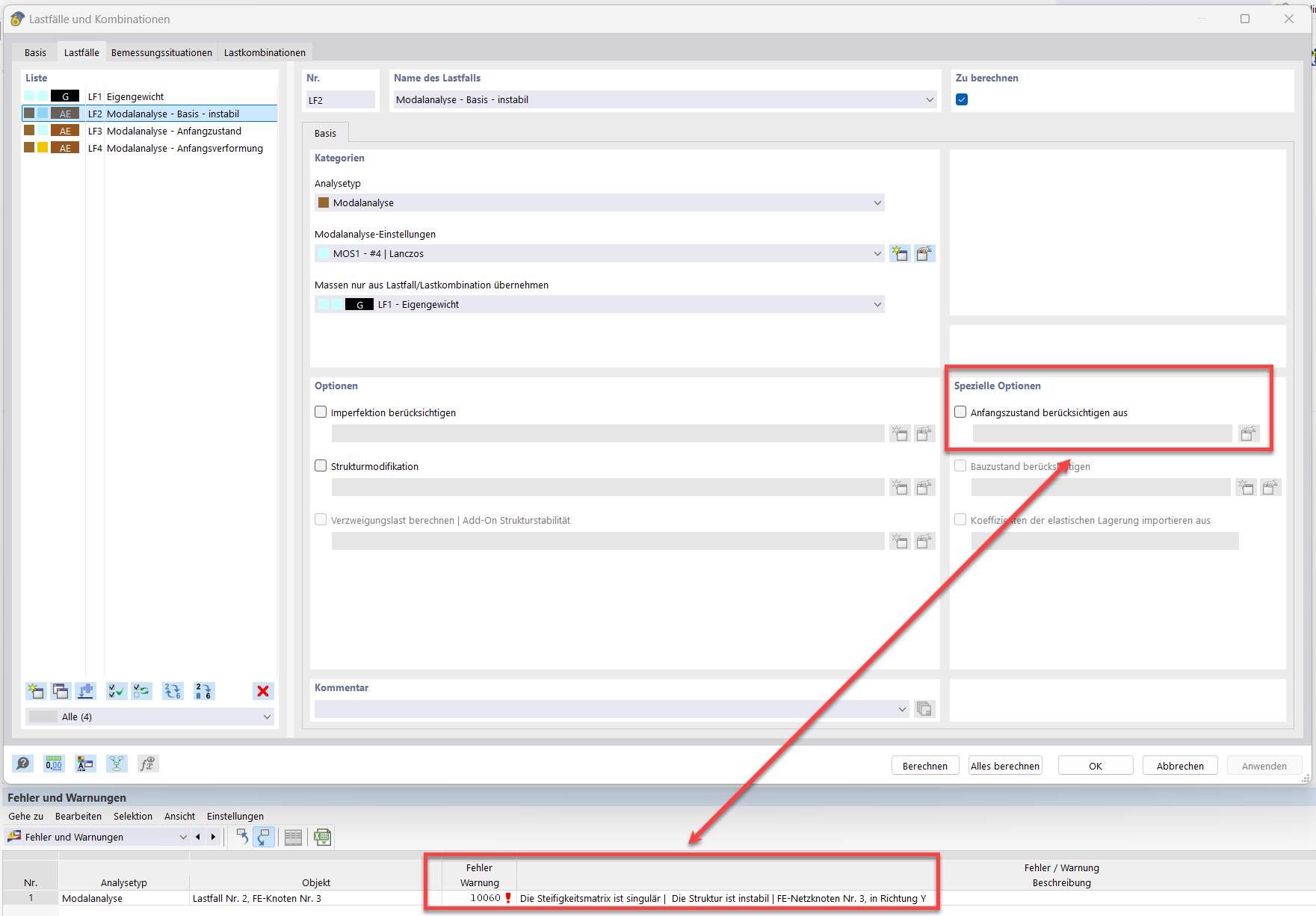
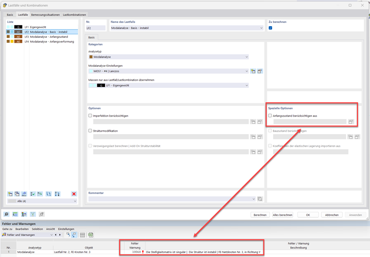
Dla liny prosto podpartej z samym ciężarem własnym zdefiniowana jest analiza modalna bez stanu początkowego:

Wynikiem jest komunikat o błędzie "10060 - Macierz sztywności jest osobliwa | Konstrukcja jest niestabilna":

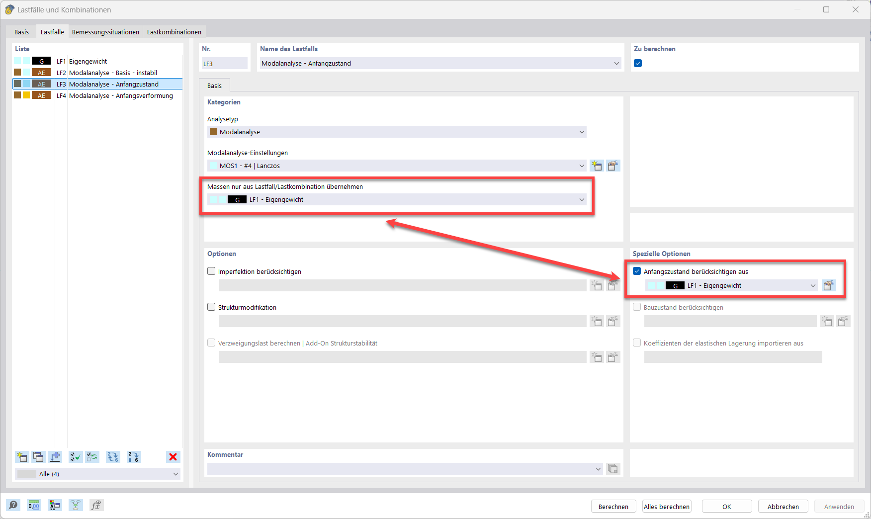
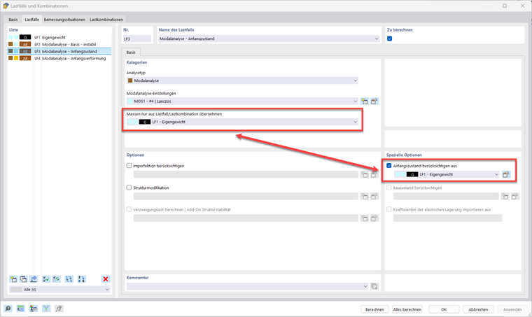
Pierwszym rozwiązaniem jest wybór przypadku obciążenia z siłą naciągu jako stanu początkowego. W takim przypadku, przy uwzględnieniu nieliniowości (teoria III rzędu) liny, występuje reakcja pozioma wynikająca z czysto pionowego obciążenia. Reakcja pozioma odpowiada sile naciągu. Ważne jest, aby zaznaczyć, że przypadki obciążenia lub kombinacje obciążeń w opcji "Źródło mas" nie mają wpływu na macierz sztywności. Dlatego muszą być dokonane dwa wybory.

Drugą opcją jest zdefiniowanie początkowego odkształcenia w ustawieniu przypadku modalnego.

Zaleca się ocenę wpływu wartości początkowych (stanu początkowego lub minimalnej zmiany długości) na tryby drgań. Stosunkowo małe zmiany tych wartości mogą prowadzić do istotnych zmian w częstotliwościach własnych.


Autor

Pan Hidalgo jest odpowiedzialny za rozwój w obszarze dynamiki.



;