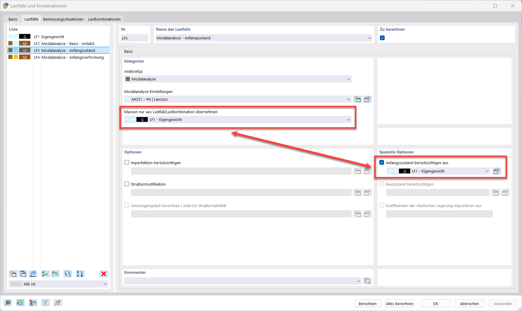
Ilustracja przedstawia analizę modalną z warunkiem początkowym, prętem kablowym, początkowym wstępnym naprężeniem i minimalną zmianą długości.
Ilustracja przedstawia analizę modalną z warunkiem początkowym, prętem kablowym, początkowym wstępnym naprężeniem i minimalną zmianą długości.
2025-02-27
055590

Analiza modalna z warunkiem początkowym

Ilustracja przedstawia analizę modalną z warunkiem początkowym, prętem kablowym, początkowym wstępnym naprężeniem i minimalną zmianą długości.

Obraz ilustruje początkowy stan analizy modalnej. Wyraźnie przedstawia element kablowy, początkowe naprężenia wstępne oraz minimalną zmianę długości. Pomaga to zrozumieć błąd „10060 - Struktura jest niestabilna” i rozwiązać problemy z niestabilnością. FAQ 005668 dostarcza praktycznych wskazówek na ten temat.
  • Analiza modalna
  • Stan początkowy
  • Komunikat ostrzegawczy 10060
  • Pręt linowy
  • Początkowy stan naprężenia
  • Minimalna zmiana długości
Wykorzystano w
  • Analiza modalna z membranami/prętami linowymi, konstrukcja niestabilna
Udostępnij