Analiza etapów budowy pozwala na dostosowanie właściwości, takich jak pręty i powierzchnie, w różnych fazach budowy.
Analiza etapów budowy pozwala na dostosowanie właściwości, takich jak pręty i powierzchnie, w różnych fazach budowy.
2025-03-27
056012
  • RFEM 6
  • Analiza etapów budowy (CSA) dla RFEM 6

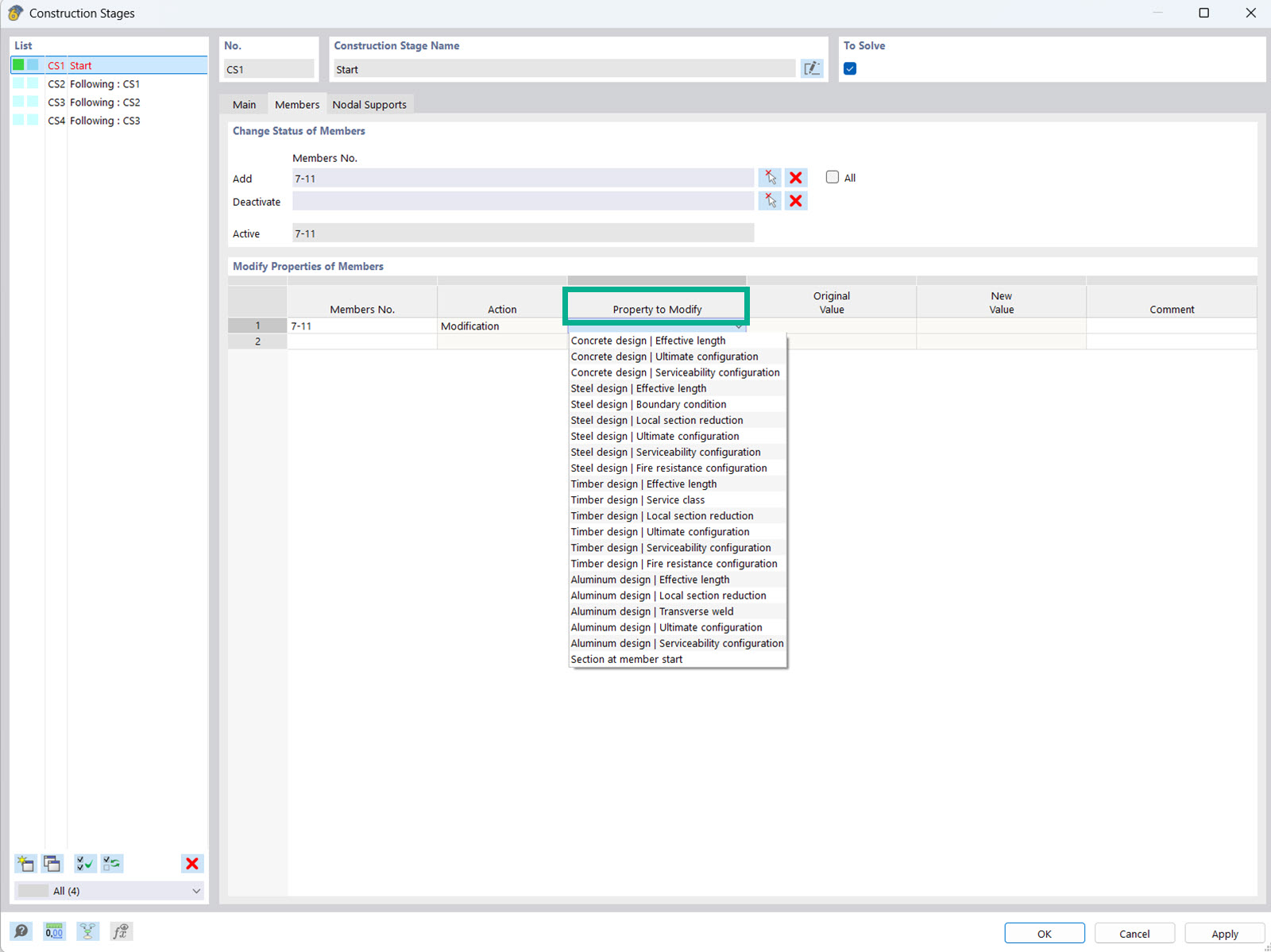
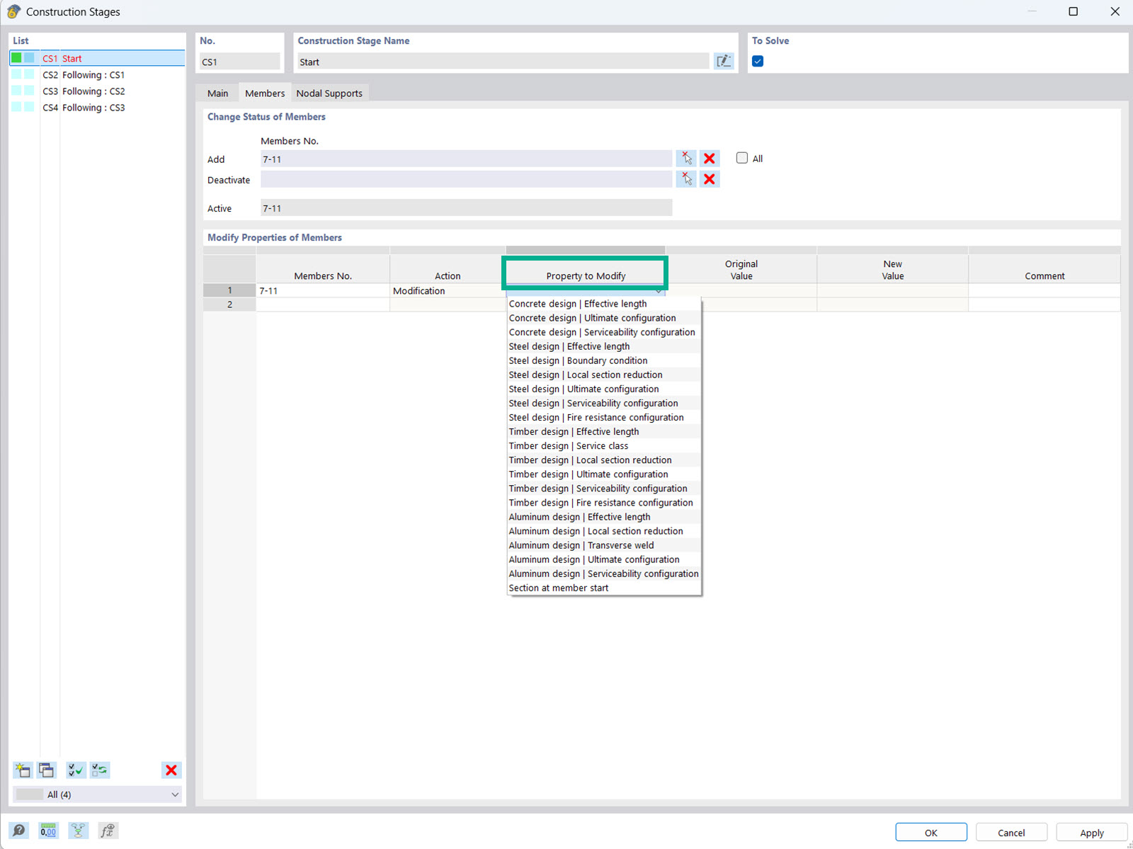
Modyfikacja własności pręta dla etapu budowy

Analiza etapów budowy pozwala na dostosowanie właściwości, takich jak pręty i powierzchnie, w różnych fazach budowy.

Rysunek przedstawia interfejs rozszerzenia Analiza etapów budowy (CSA), gdzie inżynierowie mogą dostosowywać i modyfikować właściwości obiektów i projektowe prętów oraz powierzchni w różnych stanach budowy. Dzięki tej funkcji można uwzględnić różne etapy budowy, co pozwala na dokładniejszą analizę właściwości konstrukcyjnych. Te dostosowania są kluczowe dla optymalizacji i zapewnienia statyki na różnych etapach budowy.
  • Analiza etapów budowy
  • Właściwości obiektów i obliczeń
  • Pręty i powierzchnie
Wykorzystano w
  • Modyfikacja właściwości projektowych dla etapów budowy
Udostępnij