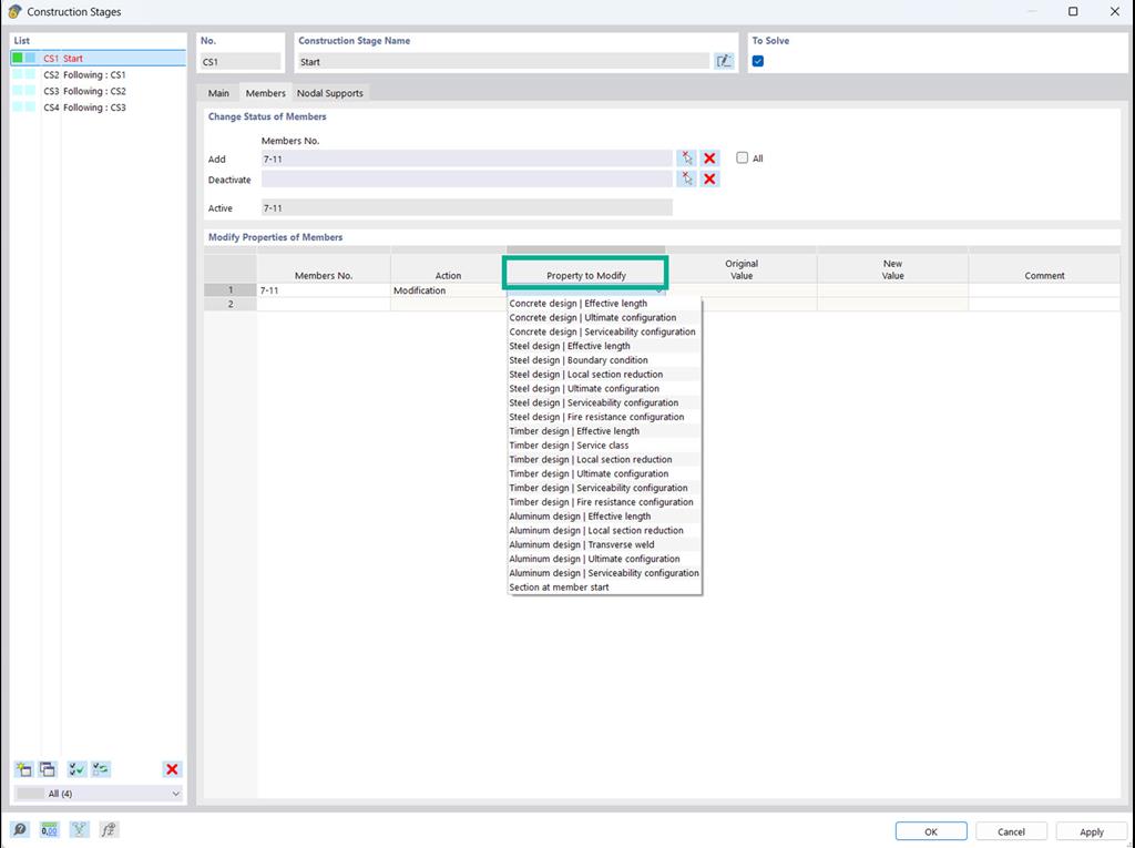
W rozszerzeniu Analiza etapów budowy (CSA) istnieje możliwość modyfikowania właściwości obiektu i właściwości prętów, powierzchni itp. na poszczególnych etapach budowy.
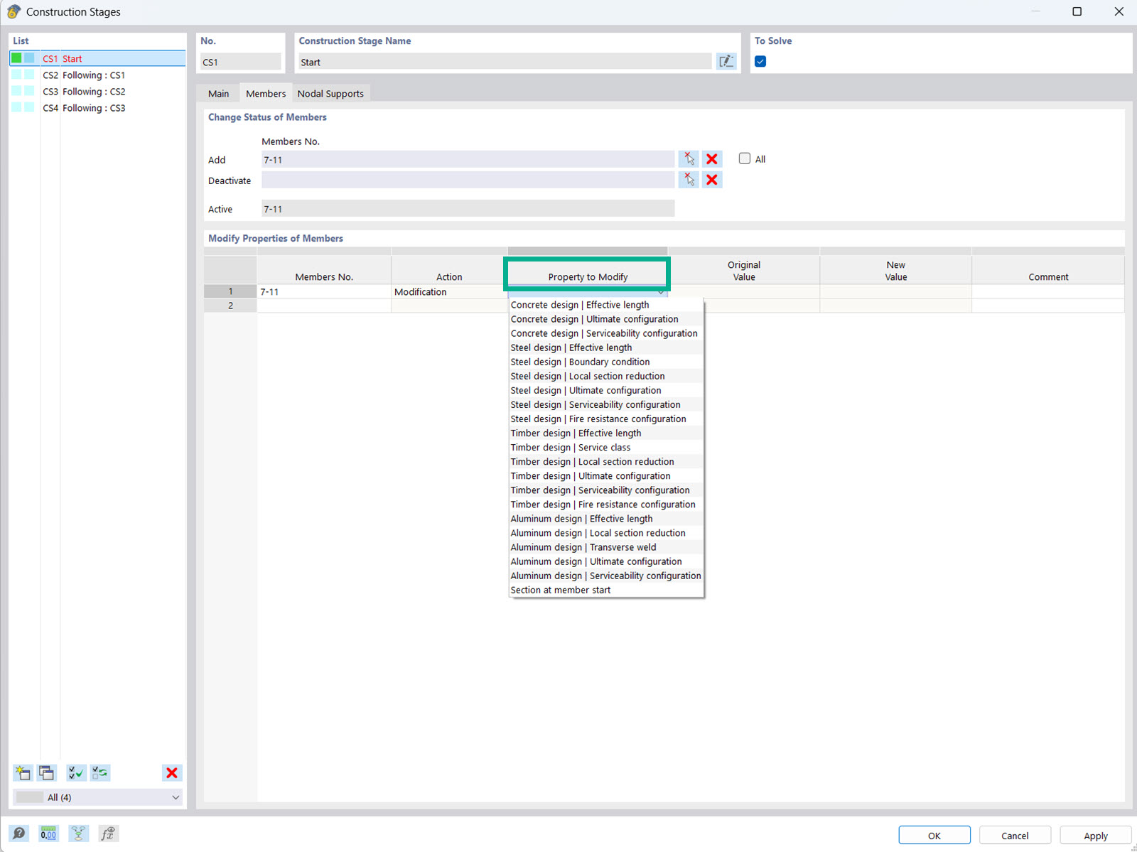
Modyfikacja właściwości projektowych dla etapów budowy
;
Zarejestruj się w Extranecie Dlubal, aby maksymalnie wykorzystać możliwości oprogramowania oraz mieć ekskluzywny dostęp do swoich danych osobowych.
Zarejestruj się w Extranecie Dlubal, aby maksymalnie wykorzystać możliwości oprogramowania oraz mieć ekskluzywny dostęp do swoich danych osobowych.
Zarejestruj się w Extranecie Dlubal, aby maksymalnie wykorzystać możliwości oprogramowania oraz mieć ekskluzywny dostęp do swoich danych osobowych.
W rozszerzeniu Analiza etapów budowy (CSA) istnieje możliwość modyfikowania właściwości obiektu i właściwości prętów, powierzchni itp. na poszczególnych etapach budowy.