Analiza różnic w efektywnej głębokości kontroli ścinania, wskazanie przyczyn rozbieżności w projektowaniu konstrukcji żelbetowych.
Analiza różnic w efektywnej głębokości kontroli ścinania, wskazanie przyczyn rozbieżności w projektowaniu konstrukcji żelbetowych.
2025-04-09
056198
  • Projektowanie konstrukcji betonowych RFEM 6
  • Konstrukcje betonowe
  • Analiza statyczno-wytrzymałościowa
    • Analiza metodą elementów skończonych
    • ACI 318

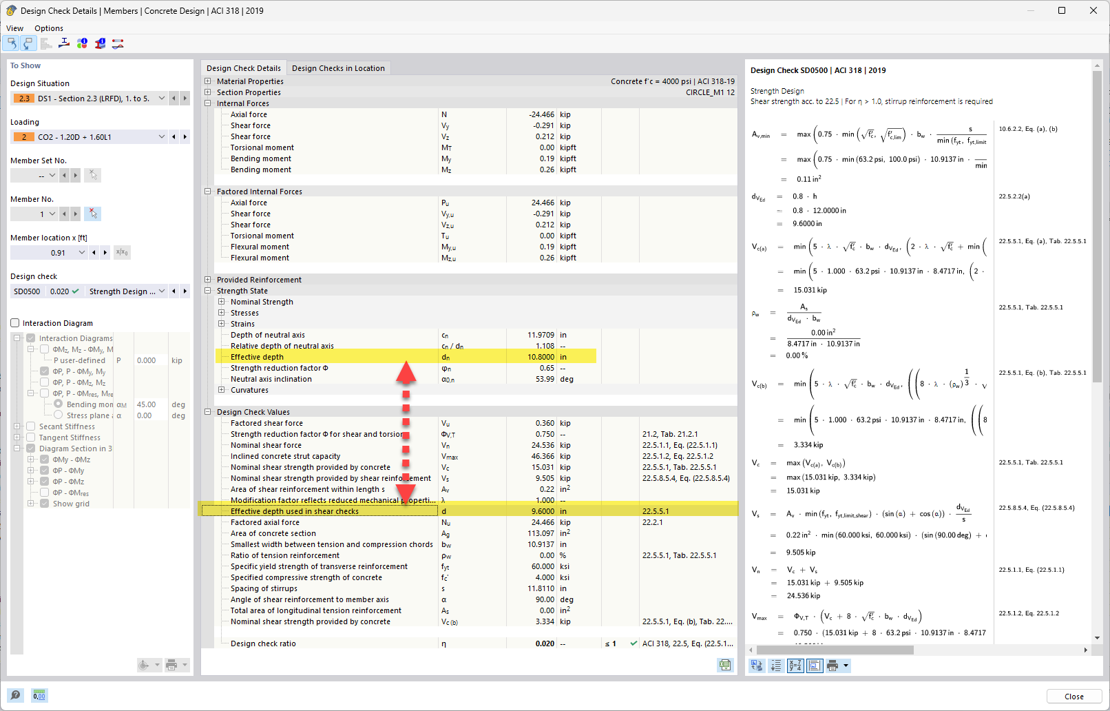
Głębokość efektywna a głębokość efektywna stosowana w obliczeniach ścinania

Analiza różnic w efektywnej głębokości kontroli ścinania, wskazanie przyczyn rozbieżności w projektowaniu konstrukcji żelbetowych.

W omawianym temacie efektywna głębokość w kontrolach ścinania jest porównywana z obliczoną głębokością efektywną. Analiza wyjaśnia, dlaczego różnice w głębokości efektywnej wynikają z rozważań projektowych i założeń w żelbecie. Temat ten ma znaczenie dla dokładnej oceny nośności i wydajności elementów konstrukcyjnych. Kontrole ścinania są niezbędne dla zapewnienia bezpieczeństwa i stabilności konstrukcji.
  • Różnice głębokości efektywnej
  • Kontrola ścinania betonu
  • Projektowanie betonu zbrojonego
  • Analiza głębokości efektywnej
Wykorzystano w
  • Obliczanie głębokości efektywnej (d) dla zbrojenia na ścinanie w żelbecie - ACI 318
Udostępnij