1075x
005680
2025-04-09

Obliczanie głębokości efektywnej (d) dla zbrojenia na ścinanie w żelbecie - ACI 318

Dlaczego użyteczne głębokość efektywna różni się od głębokości efektywnej wykorzystanej przy obliczaniu ścinania?


Odpowiedź:

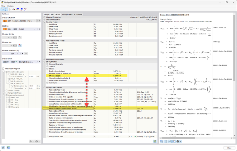
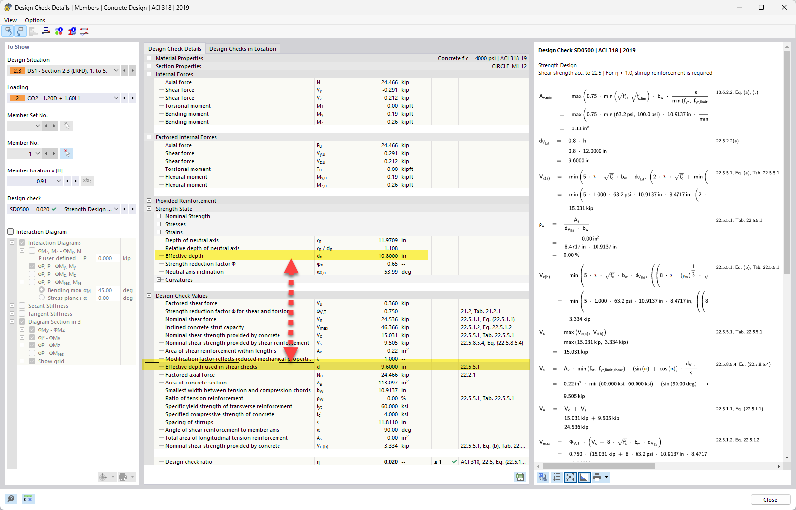
W przypadku zginania efektywna głębokość "d" to odległość od najbardziej ściskanego włókna (górna część belki) do środka ciężkości zbrojenia rozciągającego. Zasadniczo jest to odległość prętów zbrojenia od strefy ściskania - wpływa to na to, jaki moment przekrój może znieść. W przypadku ścinania patrzymy na to, jak przekrój opiera się skośnemu pękaniu i naprężeniom ścinającym przepływającym wzdłuż przekroju. Wewnętrzne ramię dźwigni i kierunek dróg naprężeń niekoniecznie są takie same jak dla zginania, szczególnie w elementach o skomplikowanym obciążeniu lub geometrii (jak belki T czy płyty).

Gdy kierunek wypadkowego momentu i wypadkowej siły tnącej jest taki sam, nie ma różnicy między d, z, bw dla zginania i ścinania. Ale gdy wypadkowa siła tnąca zmienia kierunek, musimy szukać d, z w tym kierunku (a nie w kierunku prostopadłym do osi normalnej). Im większa zmiana kierunku siły tnącej w porównaniu do kierunku zginania, tym większa różnica między d, z, bw. Możliwa różnica pokazana jest na załączonym obrazku. Tak więc, mimo że jest to ta sama belka, kierunek i charakter sił wewnętrznych różnią się, a geometria, która opiera się tym siłom, zmienia się odpowiednio.


Autor

Alex jest odpowiedzialny za szkolenie klientów, wsparcie techniczne i ciągły rozwój programów na rynek północnoamerykański.



;