Ustawienia materiału w RFEM 6 dla modelowania konstrukcji szklanych w analizie statyczno-wytrzymałościowej.
Ustawienia materiału w RFEM 6 dla modelowania konstrukcji szklanych w analizie statyczno-wytrzymałościowej.
2025-05-13
056710
  • RFEM 6

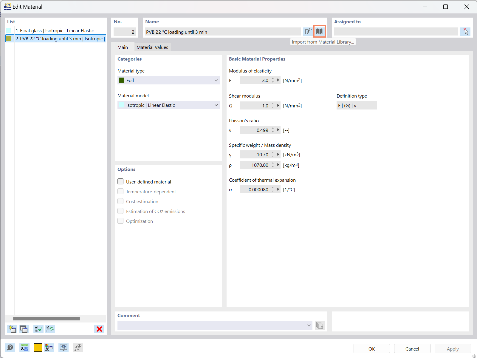
Definiowanie materiałów dla konstrukcji szklanych w RFEM 6

Ustawienia materiału w RFEM 6 dla modelowania konstrukcji szklanych w analizie statyczno-wytrzymałościowej.

Rysunek ilustruje proces definiowania materiałów stosowanych w konstrukcjach szklanych przy użyciu oprogramowania RFEM 6. Przedstawia interfejs, w którym inżynierowie mogą wprowadzać właściwości materiałów na potrzeby analityczne w projektach budowlanych.
  • Parametry materiałowe
  • Konstrukcje szklane
  • RFEM 6
  • Analiza statyczno-wytrzymałościowa
  • Materiały
Wykorzystano w
  • Projektowanie konstrukcji szklanych w RFEM 6: kompleksowy przegląd
Udostępnij