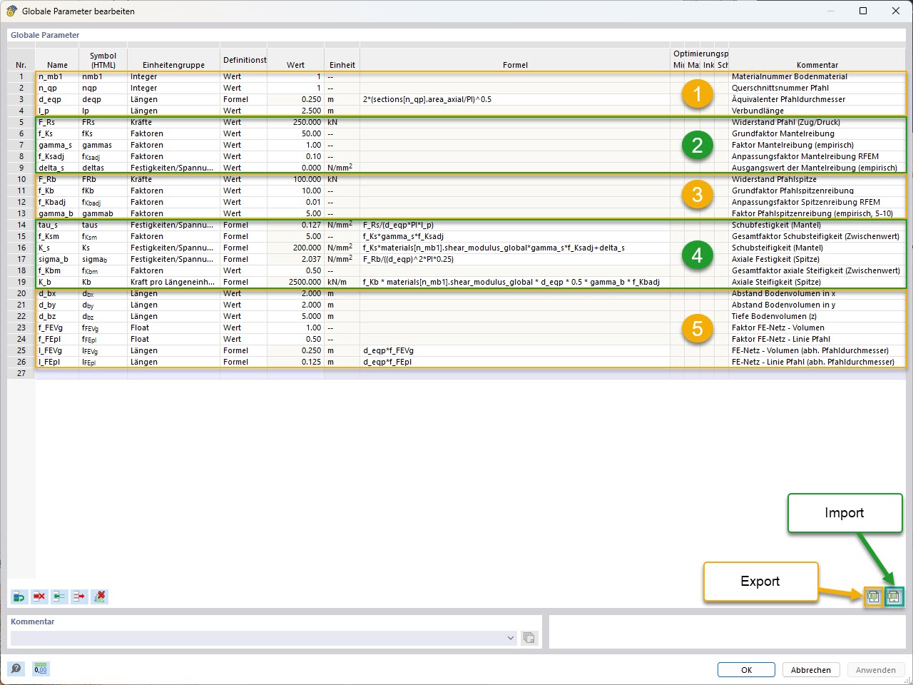
KB 001955 | Modelowanie parametryczne pali z zastosowaniem empirycznych nośności według Tschuchnigga | Parametry globalne (z grupowaniem i oznaczaniem importu/eksportu)
KB 001955 | Modelowanie parametryczne pali z zastosowaniem empirycznych nośności według Tschuchnigga | Parametry globalne (z grupowaniem i oznaczaniem importu/eksportu)
2025-05-22
056824

KB 001955 | Parametryczne modelowanie pali | Parametry globalne (z grupowaniem i oznaczaniem importu/eksportu)

KB 001955 | Modelowanie parametryczne pali z zastosowaniem empirycznych nośności według Tschuchnigga | Parametry globalne (z grupowaniem i oznaczaniem importu/eksportu)

  • Analiza geotechniczna
  • Pal
  • Nośność pala
  • Parametry globalne
Wykorzystano w
  • Parametryczne modelowanie pali ze statycznymi oporami pali wg Tschuchnigga
Udostępnij