Poprzez wykorzystanie globalnych parametrów można określić wymagane wartości w zakładce Typ oporu pala w zależności od geometrii pala i parametrów gruntu. Przykład przedstawiony w tym artykule zakłada uproszczony model jednorodnego gruntu i korzysta z empirycznych ustaleń Tschuchnigga [1]. Więcej informacji na temat typu pręta "pal" znajdują się w poniższych linkach.
- Podręczniki Online RFEM 6 | Analiza geotechniczna | Podstawy teoretyczne | Element konstrukcyjny Pal
- Podstawowe obiekty - Pręty
- KB 1924 | Modelowanie pali w programie RFEM 6: Kompleksowe wprowadzenie
Model opisany poniżej składa się z 3D objętości gruntu z wbudowanym prętem typu "pal". Należy zaznaczyć, że dla uproszczenia przyjęto liniowo-sprężyste zachowanie materiału gruntu. Dla wytrzymałości i oporu pala założono równomierny rozkład oraz opory o wartości 250 kN (tarcza) i 100 kN (czubek).
Parametryzacja
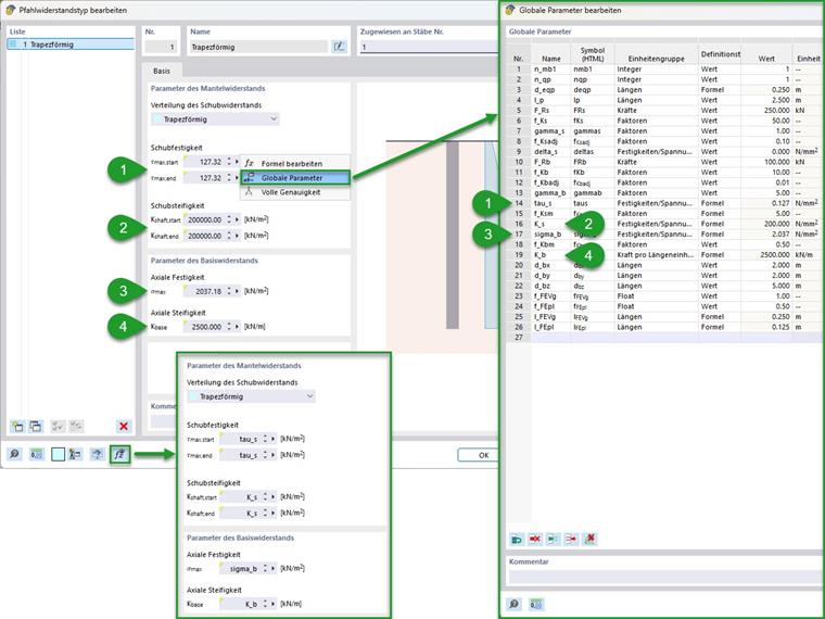
Przeprowadzono kompleksową parametryzację. Zostało to pokazane na poniższym rysunku, który przedstawia używane globalne parametry. Dodatkowo zaznaczono tu grupowanie (numery od 1 do 4) oraz oznaczenie opcji importu i eksportu globalnych parametrów.
Grupowanie:
- Ogólne wartości wejściowe (numer materiału/numer przekroju dla gruntu/pala oraz jego długość związki i rozmiary objętości gruntu)
- Parametry siatki MES (grunt/pal)
- Wartości wejściowe dla oporu pala
- Obliczone parametry oporu dla tarczy/czubka pala
Opory pala obliczone w punkcie 4 mogą być wprowadzone w zakładce "Opory pala" jako globalne parametry obok odpowiednich pól wejściowych. Jest to przedstawione na poniższym rysunku. Dla kontroli zaleca się sprawdzenie wprowadzenia za pomocą przycisku "Pokaż formuły".
Obliczenia
Obliczenia oporów pala przeprowadza się zgodnie z pokazanym w podręczniku w sekcji "Podstawy teoretyczne". Podręczniki Online RFEM 6 | Analiza geotechniczna | Podstawy teoretyczne | Element konstrukcyjny Pal Ponieważ w tym przykładzie wybrano okrągły przekrój pala, odpowiada to ekwiwalentnej średnicy. Dla innych rodzajów przekroju można to określić według poniższego wzoru.
W zależności od ekwiwalentnej średnicy pala można teraz określić inne parametry. Dotyczy to najpierw gęstości siatki objętości gruntu i linii przypisanej do pala. Tutaj wpis podręcznika do typu pręta "pal" w punkcie "Siatka" zawiera zalecenia, które zostały tu zastosowane.
Podstawowe obiekty - PrętyObliczanie wytrzymałości na ścinanie może być realizowane poprzez długość związki i ekwiwalentną średnicę z całkowitej wytrzymałości na ścinanie. Poniższy wzór pokazuje to przy założeniu stałej wytrzymałości na ścinanie i przekrojów. W tym przykładzie, z całkowitego oporu 250 kN wynika wytrzymałość na ścinanie tarczy pala wynosząca 127 kN/m².
|
Fr,s |
Całkowita nośność trzonu pala (tarcie) |
|
deq |
Średnica zastępcza pala (powierzchnia koła) |
|
lb |
Długość zespolenia pala |
Tarcie na tarczy określa się tutaj za pomocą empirycznych formuł Tschuchnigga [1]. Z różnych czynników i modułu ścinania obecnego gruntu wynoszącego 40 N/mm² wynika stała sztywność ścinania 200 N/mm². Dla uproszczenia i kontroli można stworzyć całkowity współczynnik z zalecanych współczynników korekcyjnych.
|
|
Moduł ścinania gruntu oporowego (z poprzecznego współczynnika odkształcenia i modułu elastyczności; moduł elastyczności dla nieliniowego modelu materiału: prosty (np. Mohr-Coulomb) początkowe obciążenie Eprim lub wyższego rzędu (np. Hardening-Soil) Eur ~5 x E(50),prim) |
|
Γs |
Współczynnik dostosowawczy dla trzonu pala (empiryczny; zalecany: 1) |
|
Δs |
Wartość początkowa tarcia skorupy (empiryczna; zalecana wartość: 0) |
|
fs,RF |
Współczynnik dopasowania RFEM (zalecana wartość: 0,1) |
|
|
Sztywność na ścinanie gruntu (oparta na współczynniku Poissona i module sprężystości; moduł sprężystości dla nieliniowego modelu materiału: prosty (np. Mohr-Coulomb) - Eprim lub wyższego rzędu (np. Hardening-Soil) Eur~5 x E(50),prim) |
Określenie wytrzymałości osiowej czubka pala z całkowitego oporu może również być przeprowadzone przez ekwiwalentną średnicę pala. W tym przykładzie, z przyjętych 100 kN wynika wytrzymałość 2,037 N/mm².
|
Fr,b |
Całkowita nośność końcówki pala |
|
deq |
Średnica zastępcza pala (powierzchnia koła) |
Analogicznie do określenia tarcia na tarczy, można również określić osiową sztywność. Tutaj otrzymuje się wartość 2500 kN/m.
|
G |
Skuteczny moduł ścinania gruntu (na podstawie modułu sprężystości i współczynnika Poissona; Moduł sprężystości dla nieliniowego modelu materiału: prosty (np. Mohr-Coulomb) początkowe obciążenie Eprim lub wyższego rzędu (np. materiał ulegający utwardzeniu) Eur~5 x E(50),prim) |
|
Γb |
Współczynnik dostosowania dla ostrza pala (empiryczny; zalecane: 5 do 10) |
|
req |
Promień równoważny ostrza pala |
|
fb,RF |
Współczynnik adaptacji dla RFEM (zalecana wartość: 0,01) |
|
req |
Promień równoważny ostrza pala |
Wyniki
Uzyskane w ten sposób wyniki dają wgląd w zachowanie nośne pręta typu "pal". Na poniższym rysunku pokazano siły normalne w palu i główne naprężenia ścinające w gruncie w dwóch etapach obciążenia. Po lewej stronie przedstawiony jest stan przed osiągnięciem oporu tarczy (mniej niż 250 kN wkładu siły). Po prawej stronie znajduje się stan tuż przed całkowitą awarią (mniej niż 250 kN + 100 kN). Jak widać, zachowanie nośne przechodzi od kombinowanego przenoszenia obciążenia przez tarczę i czubek pala do czystego przejmowania dodatkowych obciążeń przez czubek pala.
Dla sprawdzenia zachowania nośnego pala zaleca się również stworzenie diagramu obliczeniowego. Na poniższym rysunku znajduje się on dla siły normalnej pręta w odniesieniu do jego przemieszczenia wzdłuż osi na węźle czubka pala.
Możliwość rozszerzenia
Dla warstwowego gruntu w zakładce Typ oporu pala można wybrać dla rozkładu oporu ścinania opcję "Zmienny". tutaj można, w zależności od warstw, wprowadzić zmienny opór tarczy. W tym przypadku należy wprowadzić w poprzedzającym przykładzie pożądane numery materiałów gruntu oraz określić sztywności ścinania tarczy w zależności od nich. W razie potrzeby można również zastosować podejście o niekonstantnej wytrzymałości na ścinanie.