KB 001955 | Parametryczne modelowanie pali przy użyciu empirycznych nośności pali według metody Tschuchnigga | Sparametryzowana nośność pali
KB 001955 | Parametryczne modelowanie pali przy użyciu empirycznych nośności pali według metody Tschuchnigga | Sparametryzowana nośność pali
2025-05-22
056827

KB 001955 | Parametryczne modelowanie pali | Parametryczna nośność pali

KB 001955 | Parametryczne modelowanie pali przy użyciu empirycznych nośności pali według metody Tschuchnigga | Sparametryzowana nośność pali

  • Analiza geotechniczna
  • Pal
  • Nośność pala
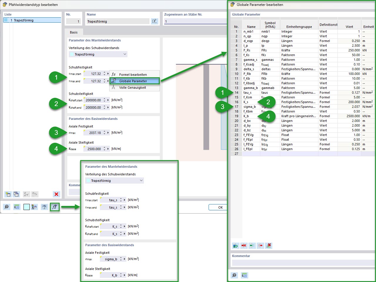
  • Parametry globalne
Wykorzystano w
  • Parametryczne modelowanie pali ze statycznymi oporami pali wg Tschuchnigga
Udostępnij