FAQ 005612 | Jak mogę zdefiniować obciążenia ruchome w RFEM 6?
FAQ 005612 | Jak mogę zdefiniować obciążenia ruchome w RFEM 6?
2025-06-03
057058
  • RFEM 6

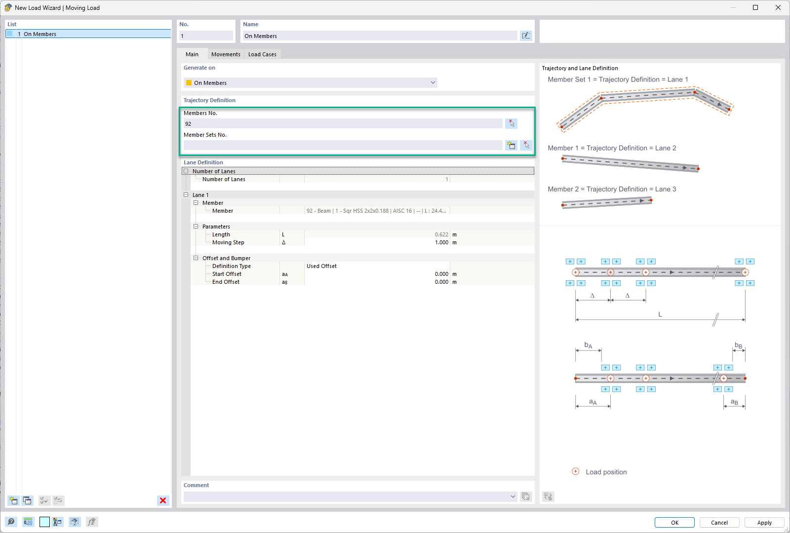
Wybór prętu lub zbioru prętów - obciążenie ruchome

FAQ 005612 | Jak mogę zdefiniować obciążenia ruchome w RFEM 6?

  • RFEM 6
  • Konstrukcje inżynierskie
  • Obciążenia ruchome
  • Przeguby prętowe
  • Zwolnienia węzłowe
  • Generatory obciążeń
  • Zwolnienia liniowe
  • Przypadki obciążeń
Wykorzystano w
  • Obciążenia ruchome w programie RFEM 6
Udostępnij