746x
005612
2025-06-03

Obciążenia ruchome w programie RFEM 6

Jak mogę zdefiniować obciążenia ruchome w RFEM 6?


Odpowiedź:

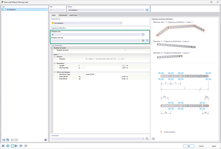
Obciążenia ruchome można znaleźć w folderze Generatory obciążeń w nawigatorze danych lub poprzez menu Wstaw. Po otwarciu okna dialogowego dostępne jest menu rozwijane, w którym można wybrać, czy chcesz zastosować ruchome obciążenie na powierzchnię czy element.
W zakładce Główne wybierz żądaną powierzchnię(-e). Ścieżka dla obciążenia musi być zdefiniowana jako zestaw linii narysowanych w modelu. Następnie określ liczbę pasów, które chcesz zdefiniować. Dla każdego pasa można określić parametry wraz z przesunięciem i/lub zderzakiem.


Dla elementu lub zestawu elementów, po prostu wybierz element(-y) lub zestaw elementów, na które chcesz nałożyć ruchome obciążenie. W tym oknie dialogowym można również utworzyć zestaw elementów, używając przycisku z ikoną "złota gwiazda". Pod definicją pasa można wprowadzić "Krok przesunięcia" i przesunięcia. Spójrz na model po prawej stronie jako odniesienie dla tych wejść.

W zakładce Ruchy wybierz definicję pasa w tabeli, a następnie utwórz definicję modelu obciążenia w komórce w kolumnie Model obciążenia. W tym oknie dialogowym definicji decyduje się o liczbie składników obciążenia. Dla każdego składnika mogą być zdefiniowane przez użytkownika następujące elementy:

  • Typ obciążenia
  • Układ współrzędnych
  • Kierunek obciążenia
  • Rodzaj obciążenia
  • Położenia X i Y
  • Wielkość obciążenia

Po ustawieniu tego, można zastosować współczynnik obciążenia. Można także wybrać zdefiniowanie odległości od poprzedniego obciążenia lub zdecydować, czy ten ruch jest niezależnie związany z poprzednim obciążeniem.


W ostatniej zakładce, Przypadki obciążeń, niezbędne przypadki obciążeń zostaną automatycznie wygenerowane.


Autor

Alex jest odpowiedzialny za szkolenie klientów, wsparcie techniczne i ciągły rozwój programów na rynek północnoamerykański.



;