FAQ 005701 | Jak zapisać zdefiniowany przez użytkownika materiał do biblioteki materiałów w programie RFEM 6?
FAQ 005701 | Jak zapisać zdefiniowany przez użytkownika materiał do biblioteki materiałów w programie RFEM 6?
2025-06-30
057600

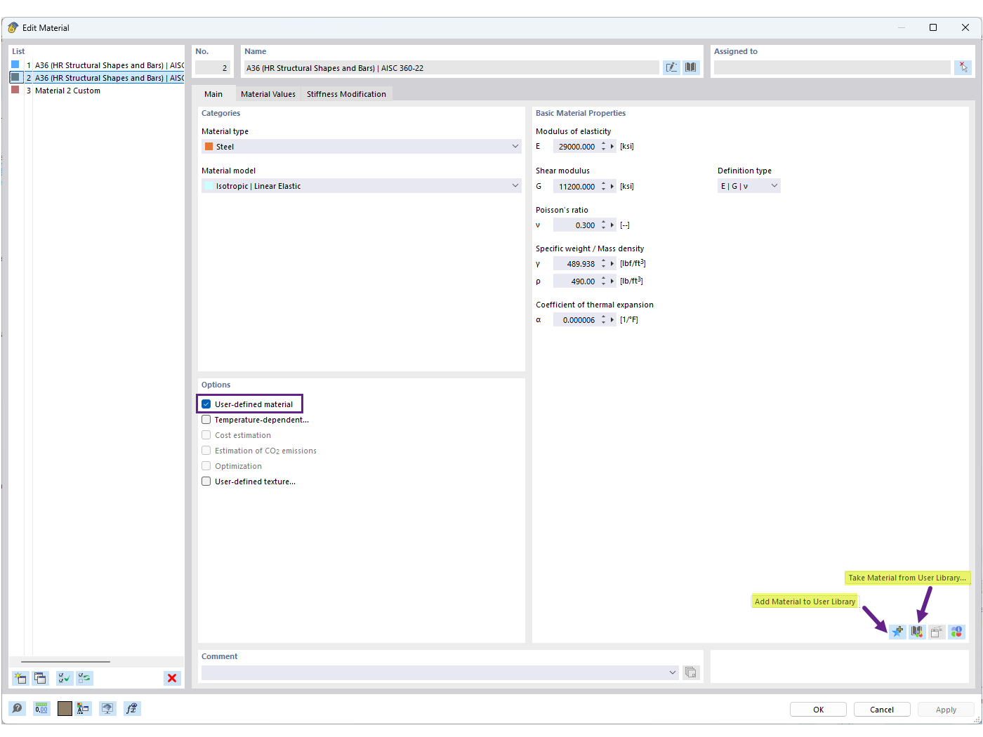
Zapisywanie materiału zdefiniowanego przez użytkownika w bibliotece

FAQ 005701 | Jak zapisać zdefiniowany przez użytkownika materiał do biblioteki materiałów w programie RFEM 6?

  • Biblioteka materiałów użytkownika
  • Materiał zdefiniowany przez użytkownika
  • Biblioteka materiałów
Wykorzystano w
  • Baza danych materiałów użytkownika
Udostępnij