166x
005701
2025-06-30

Baza danych materiałów użytkownika

Jak zapisać zdefiniowany przez użytkownika materiał w bibliotece materiałów w programie RFEM 6?


Odpowiedź:

Aby zapisać materiał zdefiniowany przez użytkownika w RFEM 6, masz dwie opcje:

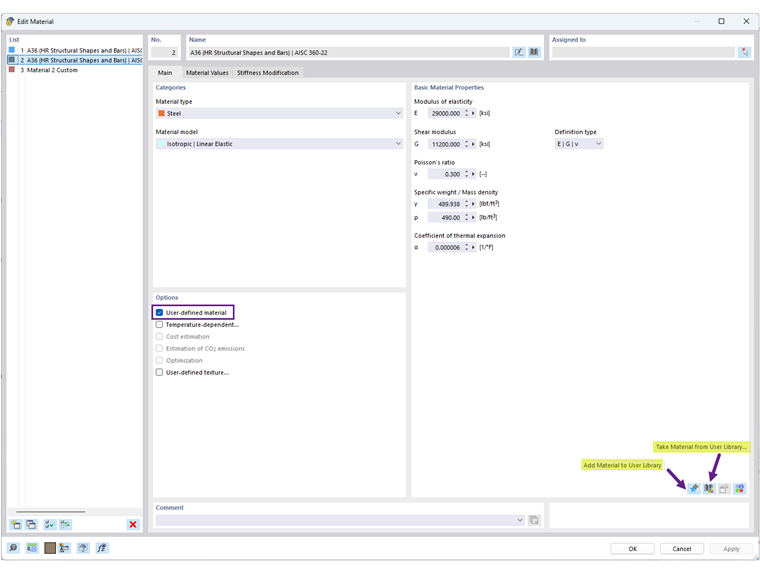
  1. Z dialogu Materiały: Edytuj istniejący materiał lub utwórz nowy, następnie kliknij ikonę "Dodaj materiał do biblioteki użytkownika" (Obraz 1).
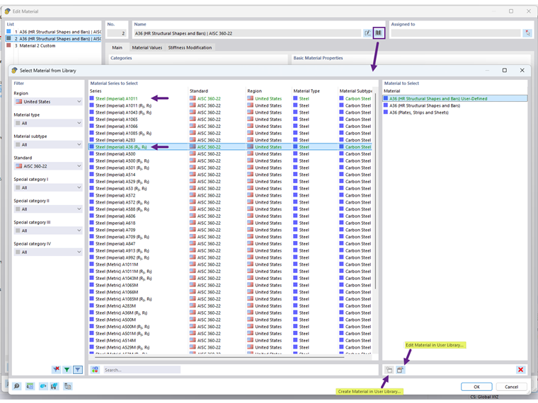
  2. Bezpośrednio z biblioteki: Otwórz bibliotekę materiałów i użyj opcji "Utwórz materiał w bibliotece użytkownika" (Obraz 2).

Po zapisaniu, materiały zdefiniowane przez użytkownika są pokazane na zielono i będą dostępne do użycia w innych modelach.

Lokalizację bazy danych biblioteki materiałów użytkownika można znaleźć w "Opcjach programu". Możesz również udostępnić plik DBM innemu użytkownikowi do użytku na innym komputerze. Odbiorca powinien zapisać plik DBM w folderze określonym przez ustawienie ścieżki (Obraz 3).


Autor

Firma Cisca jest odpowiedzialna za szkolenia klientów, wsparcie techniczne i ciągły rozwój programów na rynek północnoamerykański.



;