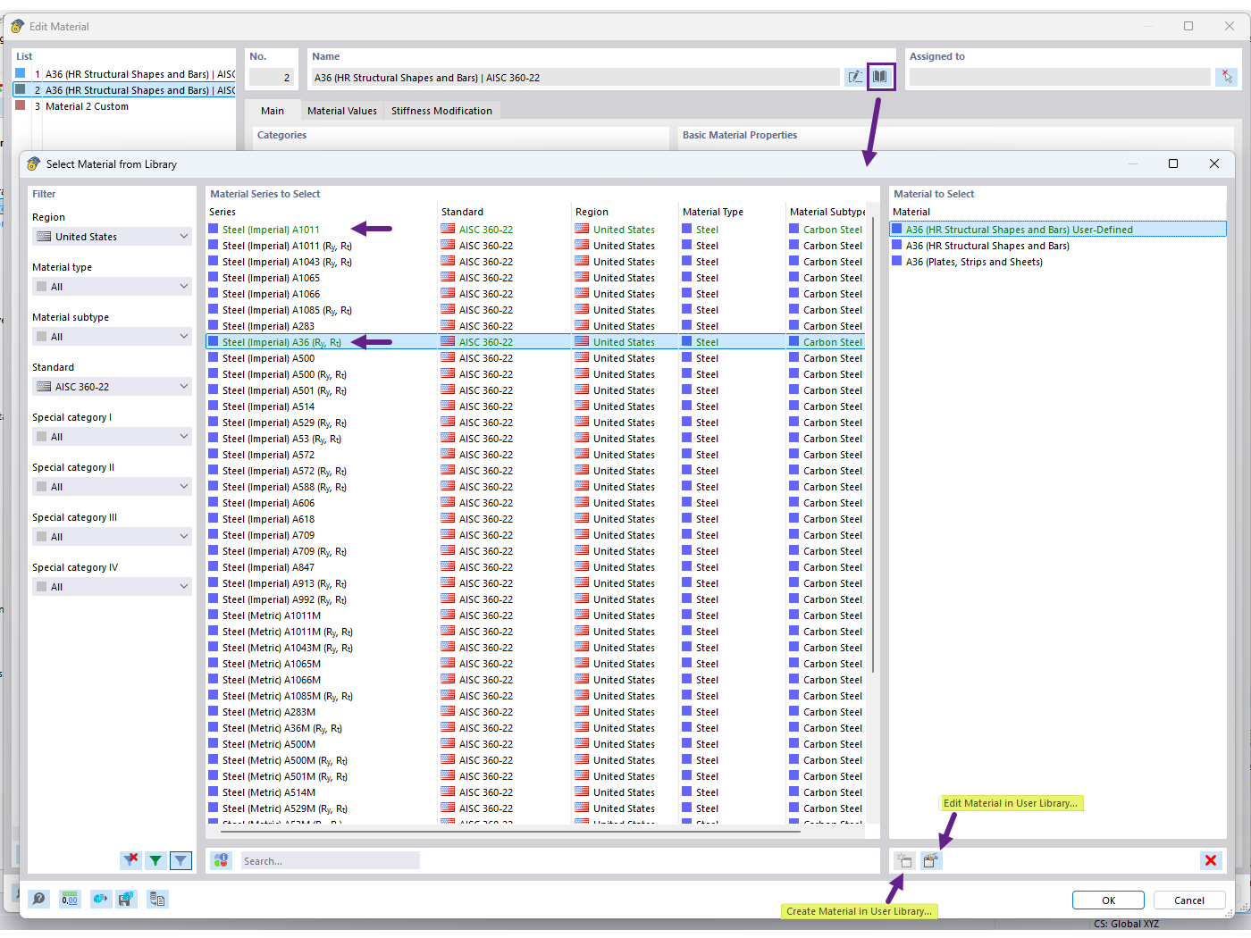
FAQ 005701 | Jak mogę zapisać zdefiniowany przez siebie materiał w bibliotece materiałów w programie RFEM 6?
FAQ 005701 | Jak mogę zapisać zdefiniowany przez siebie materiał w bibliotece materiałów w programie RFEM 6?
2025-06-30
057601

Tworzenie materiału w bibliotece użytkownika

FAQ 005701 | Jak mogę zapisać zdefiniowany przez siebie materiał w bibliotece materiałów w programie RFEM 6?

  • Biblioteka materiałów użytkownika
  • Materiał zdefiniowany przez użytkownika
  • Biblioteka materiałów
Wykorzystano w
  • Baza danych materiałów użytkownika
Udostępnij