KB 001966 | Projektowanie na przebicie w RFEM 6 zgodnie z ACI 318-19 i CSA A23.3:19 | Część II
KB 001966 | Projektowanie na przebicie w RFEM 6 zgodnie z ACI 318-19 i CSA A23.3:19 | Część II
2025-07-11
057735

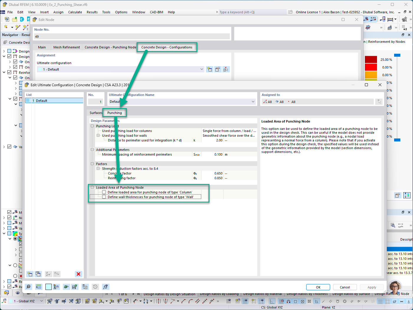
Projektowanie konstrukcji betonowych - zakładka Konfiguracja - Obszar obciążony w węźle ścinania dla kolumny i definicji ręcznej ściany

KB 001966 | Projektowanie na przebicie w RFEM 6 zgodnie z ACI 318-19 i CSA A23.3:19 | Część II

Wykorzystano w
  • Projektowanie odkształcenia przy ścinaniu w RFEM 6 zgodnie z ACI 318-19 i CSA A23.3:19 | Część II
Udostępnij