576x
001966
2025-07-14

Projektowanie odkształcenia przy ścinaniu w RFEM 6 zgodnie z ACI 318-19 i CSA A23.3:19 | Część II

Ten artykuł przedstawia nowe ulepszenia wprowadzone w projektowaniu przebicia w RFEM 6, rozszerzając opis początkowego zestawu funkcji omówionego w Części I. Aktualizacje te są zgodne z przepisami ACI 318-19 i CSA A23.3:19, oferując lepszą precyzję i szersze możliwości projektowe.

Nowości

Wprowadzone zostały następujące usprawnienia w celu zwiększenia dokładności i elastyczności kontroli przebicia:

  • Wsparcie dla ACI 318: Kontrole wytrzymałości na ścinanie dwukierunkowe (przebicie) zgodnie z ACI 318-19 Sekcja 22.6 są teraz dostępne dla połączeń płyta-kolumna i podobnych przypadków.
  • Wsparcie dla CSA A23.3: Kontrole wytrzymałości na ścinanie jednokierunkowe i dwukierunkowe zgodnie z CSA A23.3 Klauzula 13.3.2 są teraz uwzględnione.
  • Uwzględnienie zbrojenia na ścinanie: Projektowanie przebicia teraz uwzględnia zbrojenie na ścinanie, co prowadzi do dokładniejszych i mniej konserwatywnych wyników w obszarach zbrojonych. Wcześniej zbrojenie nie było brane pod uwagę w projektowaniu ścinania dwukierunkowego.
  • Ulepszone opcje wprowadzania zbrojenia: Użytkownicy mogą teraz definiować zbrojenie na ścinanie dwukierunkowe bezpośrednio w węzłach, w tym pionowe pręty ścinające i trzpienie ścinające z głowicami.
  • Rozszerzone typy węzłów: Kontroli przebicia można teraz dokonywać zarówno na kolumnach, jak i ścianach, które stykają się z płytą. Wymiary kolumny lub ściany można wprowadzić ręcznie i są one wykorzystywane wyłącznie w kontrolach projektowych przebicia.
  • Rozszerzone kontrole wytrzymałości: Oprogramowanie teraz oblicza wytrzymałość na przebicie z i bez zbrojenia na ścinanie, a oba zestawy wyników są wyświetlane w Szczegółach Projektowych.
  • Kontrole zgodności z normami: Dodatkowe kontrole szczegółów i ograniczeń są wykonywane zgodnie z ACI 318-19 i CSA A23.3-19.

Nowy wprowadzanie zbrojenia na ścinanie dwukierunkowe

RFEM 6 umożliwia teraz bezpośrednie wprowadzanie zbrojenia na ścinanie dwukierunkowe w węzłach, oferując szczegółową kontrolę geometrii zbrojenia i poprawiając precyzję obliczeń przebicia. Aby zdefiniować to zbrojenie, edytuj odpowiedni węzeł i włącz Projektowanie Przebicia.

Następnie przejdź do zakładki Projektowanie Betonu – Węzeł Przebicia, aby utworzyć lub edytować zbrojenie przebicia. W tej zakładce:

  • Możesz określić materiał i rozmiar pręta (lewa strona).
  • Możesz wybrać typ zbrojenia (prawa strona), wybierając pomiędzy „Trzpień ścinający z głowicami” lub „Pionowy”.

Dodatkowe opcje są planowane w przyszłych wydaniach RFEM 6.

W zakładce Umiejscowienie:

  • Wprowadź liczbę obwiedni (np).
  • Zdefiniuj liczbę głowic na kierunek, na obwódkę.
  • Odległości obwódek można określić jako współczynnik grubości powierzchni lub poprzez wprowadzenie wartości bezwzględnych (S1 i S).
  • Graficzna bitmapa po prawej stronie wyświetla każde wprowadzenie wizualnie dla lepszego zrozumienia.

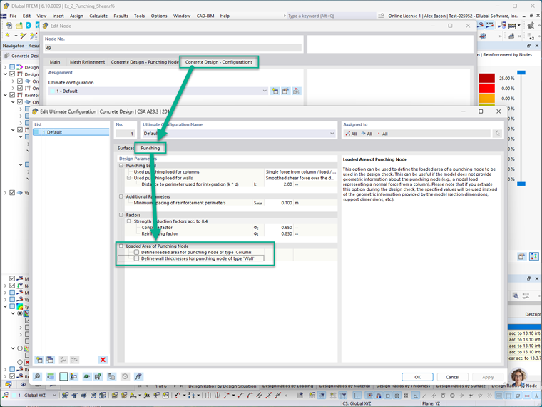
W zakładce Projektowanie Betonu – Konfiguracje, obszar obciążony węzła przebicia można zdefiniować ręcznie dla kolumn i ścian. Obejmuje to ustawienie wymiarów przekroju kolumny lub ściany wciągniętej do węzła.

Uwaga: Kiedy te ręczne wprowadzenia są włączone, zastępują one rzeczywistą geometrię modelu podczas kontroli projektowych przebicia. Umożliwia to projektantom symulację przyjęć niestandardowych lub konserwatywnych w razie potrzeby.

Aby wizualnie wyświetlać zbrojenie przebicia w modelu, przejdź do: Nawigator wyświetlania → Model → Typy dla Betonu

To graficznie pokaże zbrojenie w węzłach, gdzie projektowanie przebicia zostało aktywowane. Na poniższym obrazku niebieskie symbole reprezentują zbrojenie przebicia, które zostało zdefiniowane.

Rozszerzone kontrole projektowe wytrzymałości na przebicie

Wcześniejsze wersje RFEM 6 przeprowadzały kontrole przebicia bez wyraźnego uwzględnienia zbrojenia na ścinanie. Najnowsze ulepszenia oferują teraz następujące usprawnienia:

  • Uwzględnienie zbrojenia na ścinanie w obliczeniach: Program teraz uwzględnia zbrojenie na ścinanie w obliczeniach projektowych wytrzymałości przebicia, zapewniając bardziej wydajne i dokładne wyniki. Dla porównania, RFEM 6 nadal przeprowadza obliczenia bez zbrojenia, a oba wyniki są dostępne w Szczegółach Projektowych.
  • Kontrole szczegółów zbrojenia: Oprogramowanie teraz sprawdza zgodność ze szczegółowymi wymaganiami normowymi, w tym rozstawem prętów, zakotwieniem i ograniczeniami zbrojenia według ACI 318-19 i CSA A23.3:19.
  • Graficzne wyświetlanie obszarów zbrojenia: Wymagane (Av,req) i zapewnione (Ap,prov) obszary zbrojenia są teraz wyświetlane graficznie w odpowiednich węzłach, pomagając użytkownikom wizualnie potwierdzić zgodność z wymaganiami projektowymi.

Przykład

Ta sekcja przedstawia uproszczony przykład projektowania przebicia modelowany w RFEM 6 i porównuje jego wyniki z obliczeniami ręcznymi na podstawie ACI 318-19. Scenariusz: Prefabrykowana stopa fundamentowa ze zbrojonego betonu dla wewnętrznej kolumny poddanej osiowemu obciążeniu mimośrodowemu. Projekt zakłada, że ścinanie przebiciowe określa wymaganą grubość stopy, a wkład wytrzymałości zbrojenia jest pomijany. Dane:

  • Obciążenie z uwzględnieniem współczynników, Pu = 1 kip (ściskanie)
  • Standard projektowy: ACI 318-19

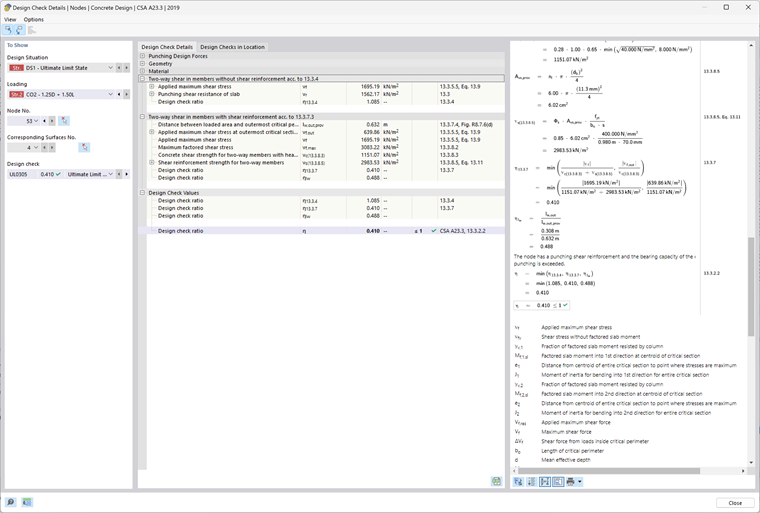
Krok 1: Określenie efektywnej głębokości (d) Efektywna głębokość, d, jest obliczana przez odjęcie otuliny betonowej i połowy średnicy pręta od całkowitej grubości płyty: Krok 2: Określenie obwiedni krytycznej (bo) Obwiednia krytyczna znajduje się w odległości d/2 od ściany kolumny: Krok 3: Określenie nośności na ścinanie przebiciowe (vc) Używając ACI 318-19 Tabela 22.6.5.2, nominalne naprężenie ścinające vc (bez zbrojenia) to minimum z trzech wyrażeń: Można je uprościć dla jasności: Gdzie: β to stosunek długiego boku do krótkiego boku kolumny (lub obszaru obciążonego): αs, dla wewnętrznej kolumny według ACI Sekcji 22.6.5.3, wynosi 40: Krok 4: Obliczenie nominalnej wytrzymałości na przebicie Nominalna wytrzymałość na przebicie jest obliczana jako: Gdzie: λ = 1.0 dla betonu o normalnej gęstości (ACI 19.2.4.3) λs, współczynnik modyfikacji efektu rozmiaru, jest określany z Sekcji 22.5.5.1.3: Używając tych wartości: Wynik: Projektowa wytrzymałość na przebicie (φVc) bez zbrojenia na ścinanie wynosi 563.273 kips.

RFEM 6 – Dodatek do Projektowania Betonu – Wyniki

Poniżej znajduje się wynik kontroli projektu z dodatku do Projektowania Betonu w RFEM 6. Wyniki te odpowiadają modelowi przykładów dołączonemu na końcu tego artykułu. RFEM 6 wyświetla wytrzymałość na przebicie vc jako wartość ciśnienia (ksi). Aby porównać z wynikiem analitycznym, pomnóż tę wartość przez obwiednię krytyczną (bo), efektywną głębokość (d) i współczynnik redukcji wytrzymałości (φ). Przykładowe porównanie: vc = 0.75 × 0.191 ksi × 156.5 in × 25.125 in. vc = 563.27 kips To zgadza się z obliczeniem ręcznym 563.27 kips.

Wniosek

Dzięki najnowszym aktualizacjom, RFEM 6 oferuje kompleksowy i zgodny z normami przepływ pracy dla projektowania ścinania przebiciowego zgodnie z normami ACI 318-19 i CSA A23.3-19. Kluczowe usprawnienia obejmują:

  • Możliwość definiowania zbrojenia na ścinanie specyficznego dla węzła
  • Zwiększona dokładność kontroli zdolności nośnych poprzez uwzględnienie zbrojenia
  • Wsparcie dla wielu typów zbrojenia, w tym pionowych prętów i trzpieni ścinających z głowicą

Te funkcje znacząco poprawiają elastyczność modelowania i niezawodność projektowania. Dla podsumowania początkowych narzędzi do ścinania przebiciowego dostępnych w RFEM 6, proszę odnieś się do części I tej serii. Link do projektowania przebicia - Część 1


Autor

Alex jest odpowiedzialny za szkolenie klientów, wsparcie techniczne i ciągły rozwój programów na rynek północnoamerykański.

Odnośniki
Odniesienia


;