Wymagania dotyczące detali zbrojenia na przebicie, sprawdzone pod kątem bezpieczeństwa konstrukcji i zgodności z przepisami.
Wymagania dotyczące detali zbrojenia na przebicie, sprawdzone pod kątem bezpieczeństwa konstrukcji i zgodności z przepisami.
2025-07-11
057757

Wymagania dotyczące detali są sprawdzane

Wymagania dotyczące detali zbrojenia na przebicie, sprawdzone pod kątem bezpieczeństwa konstrukcji i zgodności z przepisami.

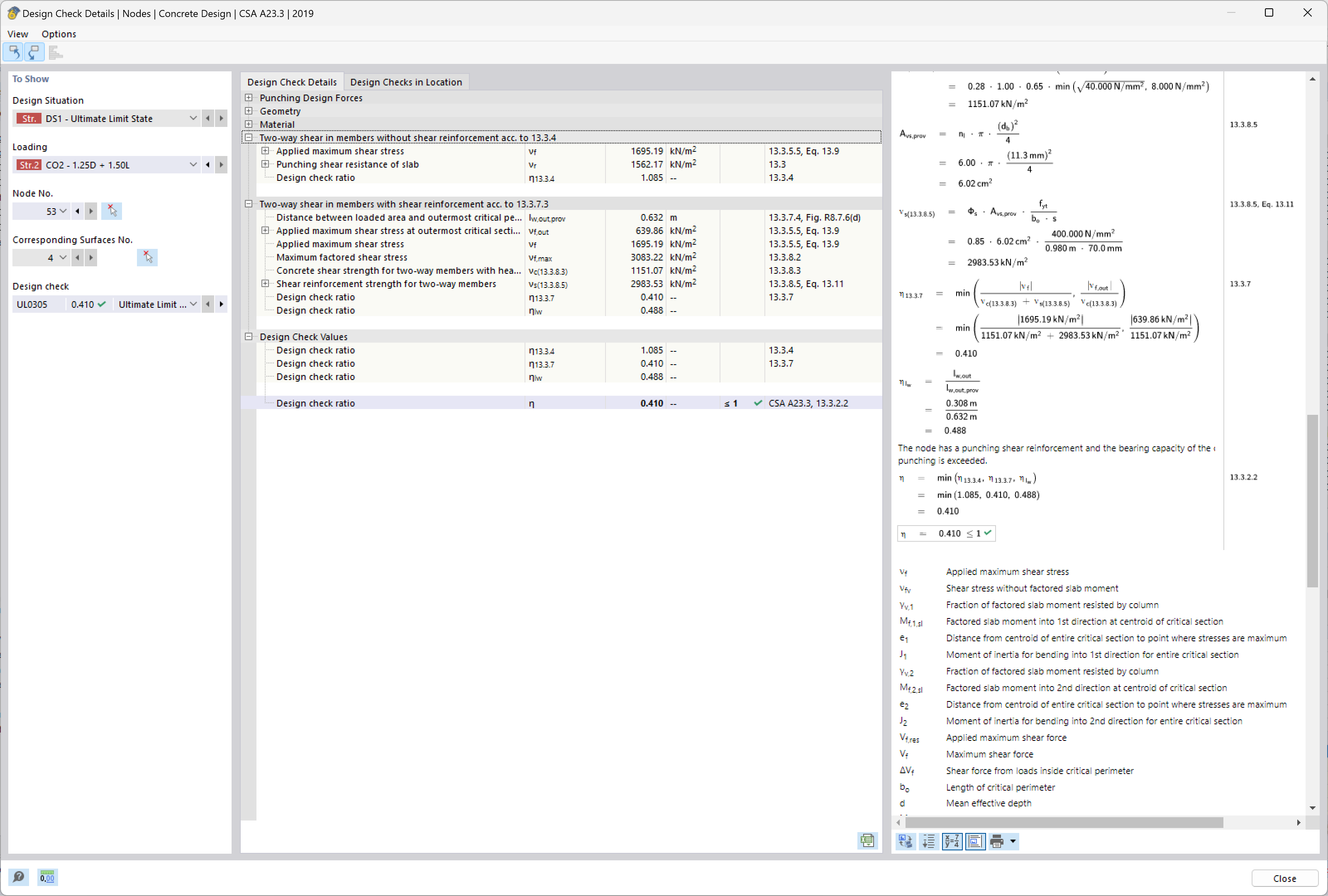
Rysunek analizuje wymagania dotyczące zbrojenia na przebicie w konstrukcjach betonowych. Koncentruje się na ocenie wymagań szczegółowych, aby zapewnić zgodność ze standardami bezpieczeństwa konstrukcji. Kontrole te są niezbędne dla integracji i rozmieszczania zbrojenia, aby zapobiec uszkodzeniom ścinającym w kluczowych obszarach. Takie analizy zapewniają, że konstrukcje mogą bezpiecznie i efektywnie przenosić obciążenia projektowe.
  • Przebicie
  • Zbrojenie
  • Bezpieczeństwo konstrukcji
  • Wymagania dotyczące detali
  • Zgodność
Wykorzystano w
  • Projektowanie odkształcenia przy ścinaniu w RFEM 6 zgodnie z ACI 318-19 i CSA A23.3:19 | Część II
Udostępnij