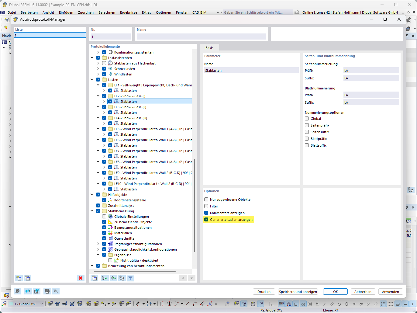
Przykład wyświetlania wygenerowanych obciążeń w widoku technicznym
Przykład wyświetlania wygenerowanych obciążeń w widoku technicznym
2025-07-15
057789
  • RFEM 6
  • RSTAB 9

FAQ 005711 | Asystent obciążeń - Wyświetlanie wygenerowanego obciążenia

Przykład wyświetlania wygenerowanych obciążeń w widoku technicznym

Rysunek ilustruje funkcję wyświetlania wygenerowanych obciążeń, przedstawionych numerycznie i w szczegółach technicznych. Pokazuje szczegółowy rozkład obciążeń w środowisku analizy konstrukcyjnej, wizualizując konkretne obciążenia na modelu.
  • Wygenerowane obciążenia
  • Widok szczegółowy
  • Obliczenia obciążeń
  • Model konstrukcji
Wykorzystano w
  • Asystent obciążeń - wyświetlanie wygenerowanych obciążeń
Udostępnij