68x
005711
2025-07-15

Asystent obciążeń - wyświetlanie wygenerowanych obciążeń

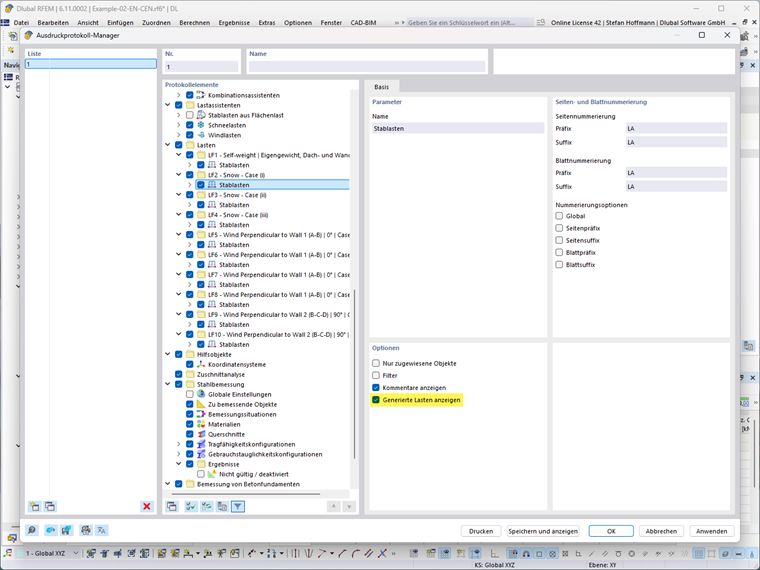
Jak mogę zbiorczo wydrukować do raportu obliczeń wygenerowane obciążenia z asystentów obciążeń?


Odpowiedź:

Musisz tylko w odpowiednich obciążeniach w menedżerze protokołów wydruku aktywować opcję "Pokaż wygenerowane obciążenie".


Autor

Pan Hoffmann zapewnia wsparcie techniczne klientom firmy Dlubal Software i jest odpowiedzialny za koordynację wszystkich zapytań i działań technicznych.



;