Ekran wprowadzania służący do definiowania parametrów otuliny betonowej w oprogramowaniu do projektowania fundamentów.
Ekran wprowadzania służący do definiowania parametrów otuliny betonowej w oprogramowaniu do projektowania fundamentów.
2025-09-01
058703
  • RFEM 6
  • Fundamenty betonowe RFEM 6
  • Fundamenty i ich projektowanie

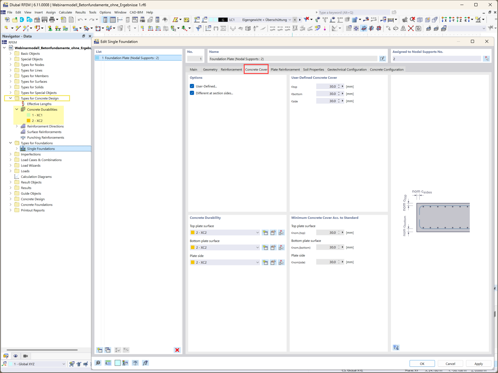
Określenie otuliny zbrojenia dla fundamentów

Ekran wprowadzania służący do definiowania parametrów otuliny betonowej w oprogramowaniu do projektowania fundamentów.

Rysunek przedstawia ekran wejściowy stosowany do określania wymagań dotyczących otuliny betonowej w rozszerzeniu Fundamenty betonowe. Funkcja ta jest niezbędna do zapewnienia trwałości i ochrony żelbetu przed czynnikami zewnętrznymi. Interfejs pozwala użytkownikom na dokładne definiowanie zmiennych odległości otuliny dla różnych elementów fundamentu, dostosowując je do specyficznych wymagań projektu.
  • Otulina betonowa
  • Obliczenia fundamentu
  • Oprogramowanie inżynierskie
  • Inżynieria budowlana
  • Rozszerzenie Fundamenty betonowe
Wykorzystano w
  • Jak zaprojektować solidne i niezawodne fundamenty betonowe? Część 1
Udostępnij