582x
001981
2025-09-10

Jak zaprojektować solidne i niezawodne fundamenty betonowe? Część 1

Ten artykuł pokaże Ci, jak używać dodatku Concrete Foundations do tworzenia fundamentów, które mogą być dalej projektowane i optymalizowane w dodatku w RFEM 6. Poznaj krok po kroku proces projektowania różnych typów fundamentów, zapewniając zgodność z międzynarodowymi standardami dotyczącymi integralności strukturalnej i trwałości.

Fundamenty są kluczowym elementem w projektowaniu konstrukcyjnym, zapewniającym niezbędne wsparcie i stabilność dla budynków i infrastruktury. Niezależnie od tego, czy projektujesz fundament betonowy dla konstrukcji metalowej, pracujesz nad projektem fundamentu turbiny wiatrowej, czy po prostu zgłębiasz projektowanie żelbetowe, zrozumienie podstaw projektowania fundamentów betonowych jest niezbędne. Aby uzyskać więcej informacji na ten temat, zapoznaj się z naszym artykułem bazowym:

Ten artykuł opisze proces tworzenia fundamentów betonowych z użyciem dodatku Concrete Foundations dla RFEM 6. Korzystając z tego potężnego narzędzia, inżynierowie mogą zapewnić zgodność z międzynarodowymi normami, takimi jak Eurokod 2 i Eurokod 7. Dodatek optymalizuje typy fundamentów, wybór materiałów i kontrole geotechniczne, usprawniając proces projektowania i zapewniając przejrzystość.

Kluczowe cechy dodatku Concrete Foundations

Dodatek Concrete Foundations usprawnia proces projektowania fundamentów, oferując kilka kluczowych funkcji, takich jak:

  • Rodzaje fundamentów: Projektowanie zbrojonych i niezbrojonych płyt fundamentowych, fundamentów kubełkowych, blokowych oraz stopniowanych z łatwością.
  • Kontrole geotechniczne: Prowadzenie niezbędnych kontroli w zakresie awarii gruntu, projektowania poślizgu, granic równowagi, stanu krytycznego stateczności podnoszenia i innych, wszystko zgodnie z Eurokodem 7.
  • Projektowanie żelbetowe: Prowadzenie dogłębnych kontroli projektowania zginania, przebicia ścinającego i minimalnego zbrojenia zgodnie z Eurokodem 2.
  • Wizualizacja graficzna i tabelaryczna: Otrzymywanie przejrzystych wizualizacji i szczegółowych tabel wymagań zbrojeniowych.
  • Przejrzystość projektu: Zapewnienie dokładności i klarowności dzięki kontrolom granicy nośności i użytkowalności.

Przewodnik krok po kroku po tworzeniu fundamentów betonowych w RFEM 6

Projektowanie fundamentów betonowych z użyciem dodatku Concrete Foundations jest intuicyjne i wydajne. Po aktywacji (Obraz 1) dodatek staje się dostępny w nawigatorze danych RFEM 6 w folderach Rodzaje dla fundamentów i Fundamenty betonowe (Obraz 2).

Krok 1: Wybierz rodzaj fundamentu

Aby rozpocząć, otwórz okno Nowy pojedynczy fundament z folderu Rodzaje dla fundamentów w nawigatorze danych RFEM 6 (Obraz 2) i wybierz odpowiedni rodzaj fundamentu z menu rozwijanego (Obraz 3). Dostępne rodzaje fundamentów to:

  • Płyta fundamentowa (z zbrojeniem lub bez)
  • Fundamenty blokowe (z gładkimi lub szorstkimi bokami)
  • Fundamenty kubełkowe (z gładkimi lub szorstkimi bokami)
  • Fundament stopniowany (z zbrojeniem lub bez)

W tym przykładzie wybierzemy zbrojoną płytę fundamentową.

Krok 2: Określenie geometrii fundamentu

Po wybraniu rodzaju fundamentu należy określić jego geometrie. Dla wybranej płyty fundamentowej ustaw wymiary w kierunkach X i Y oraz określ grubość płyty (Obraz 4). Można również zdefiniować mimośrodową kolumnę powyżej fundamentu oraz jej wymiary. Jeśli fundament przypisany jest do podpory węzłowej, te dane są automatycznie pobierane z istniejącego modelu. Zapewnia to bezproblemową integrację geometrii z innymi narzędziami RFEM 6, takimi jak dodatek Stalowe węzły przy projektowaniu fundamentów dla budynku stalowego.

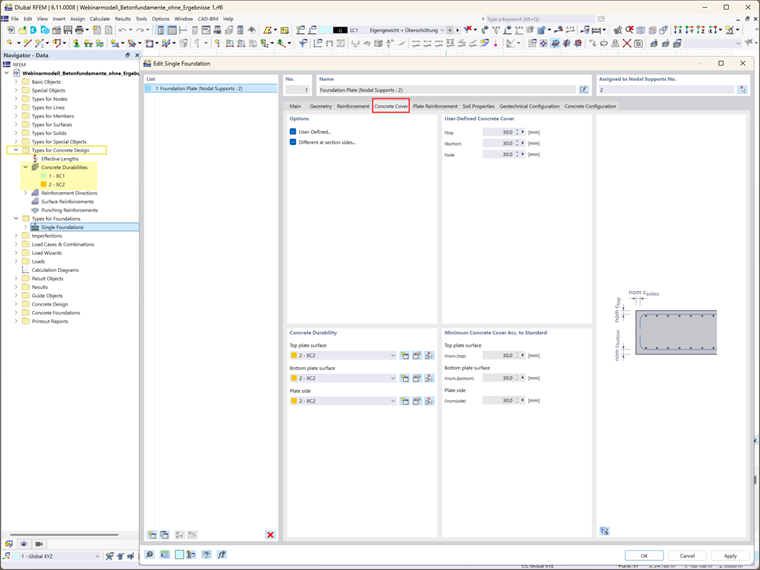
Krok 3: Pokrycie betonu i trwałość

Pokrycie betonu jest określane przez ustawienia trwałości betonu. Te ustawienia są dostępne z folderu Trwałość betonu w nawigatorze danych. Jeśli te ustawienia zostały już zdefiniowane, pokrycie betonu jest określane automatycznie. Minimalne wymagane pokrycie betonu, jak określono w odpowiednich normach, jest wyświetlane. Alternatywnie, można ręcznie zdefiniować pokrycie, wybierając opcję „Użytkownik zdefiniował”, pozwalając na niestandardowe wartości dla każdej strony przekroju.

Krok 4: Definicja zbrojenia

W tym kroku wybierz opcje zbrojenia (siatka, pręty lub oba) oraz odpowiadający materiał (Obraz 6). Zbrojenie odgrywa kluczową rolę w projektowaniu fundamentów konstrukcyjnych, zapewniając, że fundament może podołać wymaganym obciążeniom. Po wybraniu rodzaju zbrojenia, można dalej określać szczegóły zbrojenia.

Na przykład, w przypadku zbrojonych płyt fundamentowych, można zdefiniować zarówno górne, jak i dolne zbrojenie płyty (Obraz 7). Wybrany rodzaj zbrojenia w poprzedniej zakładce determinuje dostępne opcje wprowadzania w tej sekcji. W tym przykładzie wybrano zarówno siatkę, jak i pręty, a ich odpowiadające właściwości zostały zdefiniowane dla górnej i dolnej warstwy (Obrazy 7 i 8).

Krok 5: Określ właściwości gleby

Zakładka Właściwości gleby pozwala na określenie krytycznych właściwości ziemi. Można modelować glebę jako jedno- (lub w przyszłych wydaniach wielowarstwową) i określić warunki podglebia takie jak ziemia drenowana czy niedrenowana (Obraz 9). Różne materiały glebowe mogą być przypisane do rejonów otaczających płytę fundamentową, takich jak rejony znajdujące się pod, obok i nad płytą. Sekcja Parametry gleby umożliwia określenie dodatkowych cech gleby, w tym kątów tarcia, poziomów wód gruntowych oraz grubości pokrywy ziemnej.

Krok 6: Skonfiguruj ustawienia projektowe

Należy określić dwie istotne konfiguracje projektowe:

  • Konfiguracja projektowania geotechnicznego: Obejmuje parametry takie jak obciążenie projektowe, awaria gruntu, poślizg, stan graniczny równowagi, stan krytyczny stateczności podnoszenia i obciążenie mimośrodowe. Można wybrać istniejącą konfigurację geotechniczną, edytować ją lub stworzyć nową. Przegląd przedstawiono na obrazku 10.
  • Konfiguracja projektowania betonu: Tutaj, zdefiniuj parametry projektowania betonu, w tym ścinanie przez przebicie, minimalne i maksymalne zbrojenie oraz rozmieszczenie sekcji projektowych. Ponownie, można wybrać istniejącą konfigurację geotechniczną, edytować ją lub stworzyć nową (Obraz 11).

Końcowe słowa

W ten sposób, fundamenty betonowe zostały pomyślnie stworzone, a niezbędne parametry projektowe zostały określone. Przyszłe artykuły zgłębią kolejne kroki w procesie analizy i projektowania, w tym rozważania dotyczące dodatkowych obciążeń fundamentowych, odpowiadających kombinacji obciążeń oraz specyficznych obliczeń projektowych i kontroli wymaganych dla różnych typów fundamentów. Te wglądy pomogą w pełni zoptymalizować projektowanie fundamentów, aby sprostać unikalnym wymaganiom różnych warunków konstrukcyjnych i skorzystać z doskonałych funkcji, jakie oferuje dodatek Concrete Foundations dla RFEM 6.


Autor

Pani Kirova jest odpowiedzialna za tworzenie artykułów technicznych i zapewnia wsparcie techniczne dla klientów firmy Dlubal.

Odnośniki


;