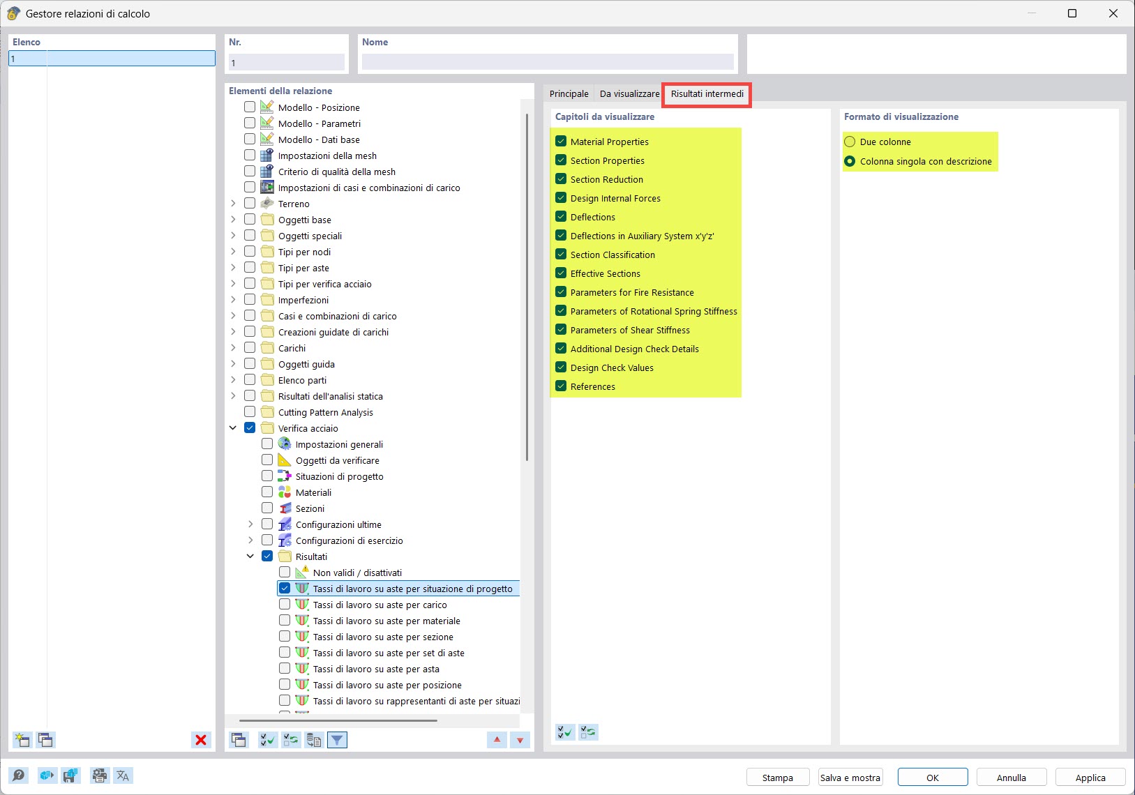
Menedżer powiązań obliczeniowych: opcje dla wyników pośrednich
Menedżer powiązań obliczeniowych: opcje dla wyników pośrednich
2025-09-12
058955
  • RFEM 6

Menedżer relacji obliczeń: Opcje dla wyników pośrednich

Menedżer powiązań obliczeniowych: opcje dla wyników pośrednich

Wykorzystano w
  • Drukowanie szczegółów obliczeń w raporcie z obliczeń
Udostępnij