181x
005736
2025-09-12

Drukowanie szczegółów obliczeń w raporcie z obliczeń

Chciałbym stworzyć szczegółowy raport z obliczeń dotyczących analizy elementów konstrukcyjnych. Oprócz tabeli podsumowującej z wykorzystaniem elementów i ich obliczeniami chciałbym umieścić w raporcie szczegółowy opis kontroli wraz z wzorami z normy i wynikami, tak jak są one widoczne w oknie dialogowym "Szczegóły sprawdzania". Jak to zrobić?


Odpowiedź:

Aby uzyskać dostęp do okna dialogowego „Szczegóły weryfikacji”, kliknij dwukrotnie jeden z testów wymienionych w tabeli lub wybierz test w tabeli lewym przyciskiem myszy, a następnie kliknij odpowiedni przycisk „Szczegóły weryfikacji” na pasku narzędzi tabel.

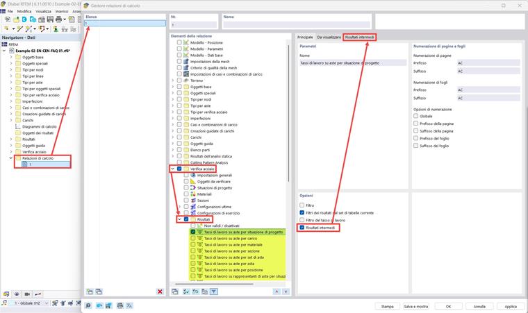
Z okna „Szczegóły weryfikacji” można wydrukować szczegóły weryfikacji w wersji tekstowej z uwzględnieniem wyraźnych formuł, klikając przycisk drukowania. Ta operacja musi być wykonana osobno dla każdego testu, który chcesz uwzględnić w raporcie obliczeniowym. Aby wydrukować szczegóły weryfikacji z uwzględnieniem wszystkich wykonanych testów jednocześnie, można aktywować opcję „Wyniki pośrednie” w „Zarządcy raportów obliczeń”. W tym przypadku szczegóły weryfikacji będą przedstawiane w formie tabelarycznej, a nie tekstowej, ale będą zawierały wszystkie informacje jak pokazano w oknie „Szczegóły weryfikacji”. Obrazy pokazują wyniki weryfikacji dla prętów stalowych, ale tę samą procedurę można zastosować również do innych dodatków weryfikacyjnych.


Autor

Paride zajmuje się szkoleniem klientów, wsparciem technicznym i ciągłym rozwojem programu na rynek włoski.



;