Sytuacje obliczeniowe w RFEM 6 przedstawiają automatyczne kombinacje obciążeń dla konstrukcji szklanych na podstawie norm ASCE 7 oraz ASTM E1300-24.
Sytuacje obliczeniowe w RFEM 6 przedstawiają automatyczne kombinacje obciążeń dla konstrukcji szklanych na podstawie norm ASCE 7 oraz ASTM E1300-24.
2025-11-10
060023
  • RFEM 6
  • Konstrukcje szklane i fasady

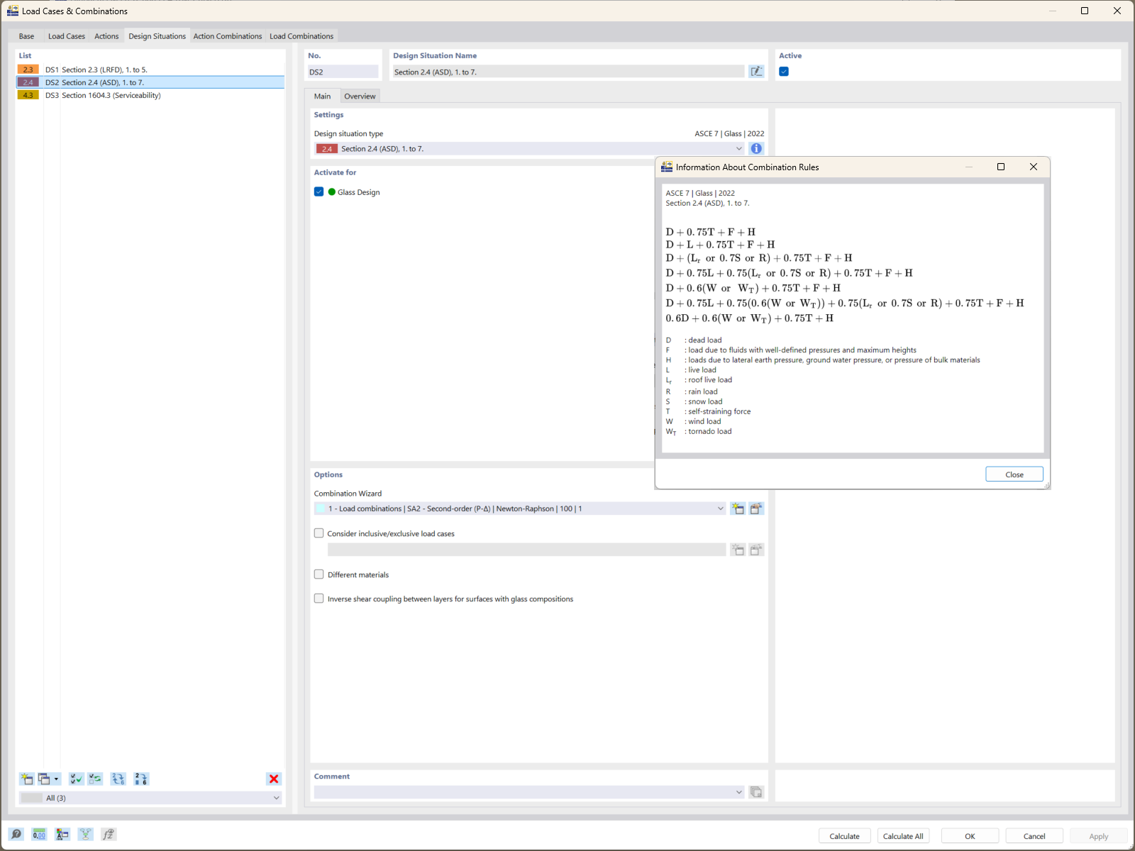
Sytuacje obliczeniowe na podstawie norm ASCE 7

Sytuacje obliczeniowe w RFEM 6 przedstawiają automatyczne kombinacje obciążeń dla konstrukcji szklanych na podstawie norm ASCE 7 oraz ASTM E1300-24.

RFEM 6 przedstawia sytuacje obliczeniowe, które demonstrują automatyczne generowanie kombinacji obciążeń zgodnie ze standardami ASCE 7. Kombinacje te uwzględniają istotne czynniki trwania obciążeń dla konstrukcji szklanych. Zostały one zintegrowane obliczeniami projektowymi wg ASTM E1300-24, zapewniającymi dokładną ocenę granic naprężeń rozciągających.
  • Kombinacje obciążeń
  • ASCE 7
  • ASTM E1300-24
  • Konstrukcje szklane
  • RFEM 6
  • Granice naprężeń rozciągających
Wykorzystano w
  • Projektowanie konstrukcji szklanych zgodnie z ASTM E1300-24 w RFEM 6: Obszerna instrukcja
Udostępnij