619x
001997
2025-10-21

Projektowanie konstrukcji szklanych zgodnie z ASTM E1300-24 w RFEM 6: Obszerna instrukcja

Zbadaj, jak RFEM 6 integruje standard ASTM E1300-24 dla efektywnego i zgodnego z normami projektowania paneli szklanych. Ten kompleksowy przewodnik obejmuje wybór materiałów, analizę obciążeń i kontrole projektowe, zapewniając bezpieczeństwo i wydajność dla konstrukcji szklanych. Idealny dla inżynierów, którzy chcą usprawnić proces projektowania szkła za pomocą zaawansowanego oprogramowania MES.

W inżynierii budowlanej projektowanie z zastosowaniem szkła wymaga dogłębnego zrozumienia jego zachowania pod różnymi warunkami obciążeniowymi. RFEM 6, zaawansowana platforma analizy metodą elementów skończonych (MES) firmy Dlubal Software, integruje potężne funkcje projektowe, które pomagają inżynierom w efektywnym modelowaniu i analizowaniu paneli szklanych, zapewniając zgodność z najnowszymi standardami branżowymi. Jednym z kluczowych standardów wspieranych w RFEM 6 jest ASTM E1300-24, który reguluje projektowanie szkła wykorzystywanego w budownictwie. Ten artykuł omawia, w jaki sposób ASTM E1300-24 jest zintegrowany z RFEM 6, obejmując jego zastosowanie w definiowaniu paneli szklanych, aplikowaniu obciążeń oraz przeprowadzaniu kluczowych kontroli projektowych zarówno pod względem wytrzymałości, jak i użytkowalności.

Kluczowe cechy RFEM 6 dla projektowania szkła

Dodatkowy moduł Glass Design w RFEM 6 to specjalistyczne narzędzie, które działa bezpośrednio w programie, ułatwiając modelowanie, analizę i projektowanie komponentów szklanych. Ten dodatek upraszcza proces definiowania zarówno rodzajów szkła monolitycznego, jak i laminowanego, oferując elastyczność w wyborze materiałów i konfiguracji warstw. RFEM 6 zapewnia, że każdy aspekt projektu, od zachowania strukturalnego po zgodność ze standardami branżowymi, jest brany pod uwagę.

Główne cechy:

  • Biblioteka materiałów: RFEM 6 oferuje kompleksową bibliotekę materiałów szklanych i folii, wraz z opcją definiowania niestandardowych materiałów, zapewniając dokładność i elastyczność przy modelowaniu różnych typów szkła.
  • Modelowanie szkła warstwowego: Program wspiera projektowanie szkła laminowanego przy użyciu teorii laminatów, umożliwiając precyzyjne obliczenia sztywności dla paneli kompozytowych wykonanych z różnych materiałów. Ta teoria uwzględnia indywidualne właściwości każdej warstwy, zapewniając dokładne obliczenia sztywności dla całego panelu.
  • Opcje sprzężenia ścinającego: RFEM 6 pozwala inżynierom definiować zachowanie sprzężenia ścinającego pomiędzy warstwami szkła laminowanego, zarówno niesprzężonego, jak i sprzężonego (sztywnego), w oparciu o wymagania projektowe.
  • Szczegółowe wyniki warstw: Dodatek Glass Design w RFEM 6 zapewnia szczegółową analizę warstwa po warstwie paneli szklanych laminowanych. Inżynierowie mogą zgłębiać się w zachowanie strukturalne każdej warstwy, co pomaga zidentyfikować potencjalne punkty awarii i optymalizować projekt.
  • Nowe standardy projektowe: Wprowadzenie kontroli projektowej ASTM E1300 2024 oferuje bardziej szczegółowe i precyzyjne podejście do oceny powierzchni szklanych, zapewniając spełnienie wyższych standardów bezpieczeństwa i wydajności.

Integracja ASTM E1300-24

Jedną z wyróżniających się cech RFEM 6 jest jego integracja z ASTM E1300-24, standardem branżowym dla projektowania paneli szklanych. Integracja ta uproszcza proces, pomagając inżynierom zapewnić, że ich panele szklane spełniają kryteria projektowe określone w tym standardzie. Następujące kontrole projektowe z ASTM E1300-24 są bezpośrednio zintegrowane z RFEM 6:

  • ASCE 7 (Szkło) Kombinacje obciążeń: RFEM 6 automatycznie generuje kombinacje obciążeń uwzględniające czynniki trwania obciążeń, niezbędne dla projektowania wytrzymałościowego. Dzieje się to zgodnie z wytycznymi ASCE 7, zapewniając, że wszystkie potencjalne scenariusze obciążeniowe dla struktur szklanych są dokładnie rozważone.
  • IBC Tabela 1604.3 Sytuacja projektowa (Użytkowalność): Kodeks IBC dostarcza specyficzne wymagania dotyczące użytkowalności dla struktur szklanych. RFEM 6 integruje te wytyczne, oceniając ugięcie, aby zapewnić, że panel szklany spełnia limity użytkowalności, zapewniając, że działa zgodnie z założeniami pod typowymi obciążeniami.
  • Maksymalne dopuszczalne naprężenie rozciągające (Tabele X6.1 i X6.2): RFEM 6 oblicza maksymalne dopuszczalne naprężenie rozciągające dla szkła, biorąc pod uwagę takie czynniki jak rodzaj szkła, czas trwania obciążenia i prawdopodobieństwo zerwania (Pb). Odbywa się to w odniesieniu do tabel X6.1 i X6.2 z ASTM E1300-24, zapewniając, że szkło nie doświadczy nadmiernych naprężeń pod oczekiwanymi warunkami obciążeniowymi.
  • Maksymalne naprężenie krawędzi (Dodatkowa kontrola, Tabela X7.1): RFEM 6 obejmuje kontrolę naprężenia krawędzi dla specyficznych warunków, takich jak 3-sekundowy czas trwania obciążenia i prawdopodobieństwo zerwania (Pb) mniejsze niż 0,008. Kontrola ta zapewnia, że krawędzie szkła mogą wytrzymać skoncentrowane obciążenia. Typ wykończenia krawędzi (czysty cięcie, szlifowanie, polerowanie) może zostać określony, wpływając na dopuszczalne naprężenie krawędzi. Kontrola ta nie jest dostępna dla szkła hartowanego czy wzmacnianego cieplnie z czystymi ciętymi krawędziami.

Poprzez wbudowanie tych kluczowych kontroli w RFEM 6, inżynierowie mogą zapewnić, że ich projekty są w pełni zgodne z ASTM E1300-24, usprawniając proces projektowania i poprawiając niezawodność.

ASTM E1300-24 w RFEM 6: Praktyczne rozważania

Tworzenie modelu panelu szklanego

Podczas tworzenia modelu panelu szklanego w RFEM 6, ASTM E1300-24 odgrywa ważną rolę w kierowaniu założeniami i kryteriami stosowanymi podczas procesu modelowania:

  • Przydziały materiałów: Biblioteka materiałów RFEM 6 obejmuje materiały zgodne z wymaganiami ASTM E1300-24, zapewniając, że wybrane rodzaje szkła spełniają limity wytrzymałości określone przez standard.
  • Obliczanie sztywności: W przypadku szkła laminowanego program używa teorii laminatów do obliczania ogólnej sztywności panelu, biorąc pod uwagę każdą indywidualną warstwę. W ten sposób określone właściwości sztywności wykorzystywane w dalszej analizie są wyświetlane w programie, jak pokazano na poniższym obrazku.

Obciążenia i przypadki obciążeń

  • Przypadki obciążeń: RFEM 6 automatycznie generuje obciążenia i kombinacje obciążeń obejmujące wymagane czynniki czasu trwania obciążeń do analizy wytrzymałościowej, zgodnie z przepisami ASCE 7 dla struktur szklanych. Zapewnia to, że szkło jest oceniane pod kątem różnych warunków obciążenia, w tym wiatru, martwego i żywego obciążenia.
  • Uwagi dotyczące naprężeń krawędzi: Jeśli kombinacja obciążeń obejmuje obciążenie wiatrem lub dowolne obciążenie o czasie trwania 3 sekund, RFEM 6 automatycznie obejmuje kontrolę naprężeń krawędzi zgodnie z tabelą X7.1 ASTM E1300-24.

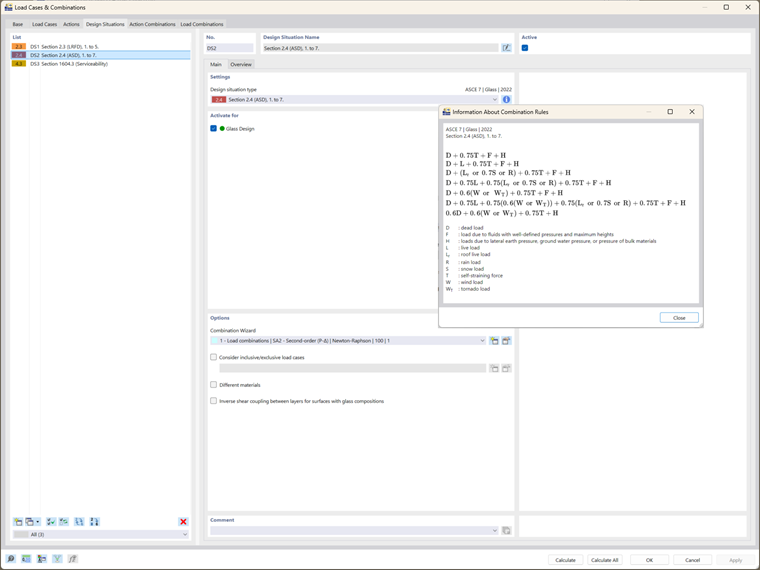
Sytuacje projektowe i kombinacje obciążeń

Integracja ASTM E1300-24 jest najbardziej widoczna w kombinacjach obciążeń i sytuacjach projektowych stosowanych zarówno do kontroli wytrzymałości, jak i użytkowalności:

  • Projektowanie wytrzymałościowe: RFEM 6 automatycznie generuje kombinacje obciążeń na podstawie standardów ASCE 7, uwzględniając czynniki czasu trwania obciążeń niezbędne dla struktur szklanych. Kombinacje te są uwzględniane w obliczeniach projektowania wytrzymałościowego ASTM E1300-24, zapewniając dokładną ocenę limitów naprężeń rozciągających.
  • Projektowanie użytkowalności: Sytuacja projektowa użytkowalności w RFEM 6 wykorzystuje tabelę IBC 1604.3 do sprawdzenia ugięć, zapewniając, że nie przekraczają one maksymalnych dopuszczalnych limitów dla szkła, zgodnie z wytycznymi ASTM E1300-24.

Konfiguracje projektowe szkła: Zintegrowane kontrole ASTM E1300-24

Po zdefiniowaniu modelu, materiałów i obciążeń, następnym krokiem jest sprawdzenie konfiguracji projektowych szkła. RFEM 6 przeprowadza kompleksowe obliczenia integrujące kontrole projektowe ASTM E1300-24:

  • Wytrzymałość i naprężenia krawędzi: RFEM 6 sprawdza, czy szkło spełnia wymagania wytrzymałościowe, obliczając maksymalne dopuszczalne naprężenie rozciągające za pomocą tabel X6.1 i X6.2 z ASTM E1300-24. Jeśli kombinacja obciążeń zawiera obciążenie wiatrem, program przeprowadza także kontrolę naprężeń krawędzi zgodnie z tabelą X7.1.
  • Użytkowalność: RFEM 6 ocenia limity ugięcia w odniesieniu do wytycznych IBC i ASTM E1300-24, zapewniając, że panel szklany działa zgodnie z oczekiwaniami pod obciążeniami użytkowymi.

Analiza wyników: Zapewnienie zgodności z ASTM E1300-24

Po zakończeniu obliczeń RFEM 6 prezentuje wyniki projektowe odzwierciedlające integrację ASTM E1300-24:

  • Wskaźniki projektowe: Wyniki zawierają wskaźniki projektowe dla wytrzymałości i użytkowalności, pozwalając użytkownikom ocenić, czy panel szklany spełnia wymagane standardy wydajności określone w ASTM E1300-24. Dla wszystkich kontroli projektowych dostępne są szczegóły, które pozwalają zobaczyć kompleksową integrację standardu.
  • Rozkład naprężeń: RFEM 6 dostarcza graficzne przedstawienia naprężeń rozciągających i krawędziowych, umożliwiając inżynierom wizualne potwierdzenie, że naprężenia mieszczą się w dopuszczalnych granicach określonych przez standard.

Podsumowanie

Integracja ASTM E1300-24 z RFEM 6 wyposażają inżynierów w potężne narzędzie do projektowania paneli szklanych spełniających standardy bezpieczeństwa, wydajności i zgodności. Poprzez automatyzację kluczowych kontroli projektowych, takich jak oceny naprężeń rozciągających i krawędziowych, RFEM 6 upraszcza proces projektowania, zapewniając, że wszystkie aspekty projektowania szkła – od wyboru materiału po kombinacje obciążeń i kontrole użytkowalności – są w pełni zgodne z ASTM E1300-24. Ta integracja daje inżynierom możliwość tworzenia niezawodnych, zgodnych struktur szklanych, jednocześnie zwiększając efektywność i dokładność projektowania.


Autor

Pani Kirova jest odpowiedzialna za tworzenie artykułów technicznych i zapewnia wsparcie techniczne dla klientów firmy Dlubal.

Odnośniki


;