Zrzut ekranu przedstawiający opcje ustawień typu analizy Pełzania i skurczu w programie RFEM 6 do analizy statycznej
Zrzut ekranu przedstawiający opcje ustawień typu analizy Pełzania i skurczu w programie RFEM 6 do analizy statycznej
2025-11-24
060235
  • RFEM 6
  • Projektowanie konstrukcji betonowych RFEM 6
  • Konstrukcje betonowe

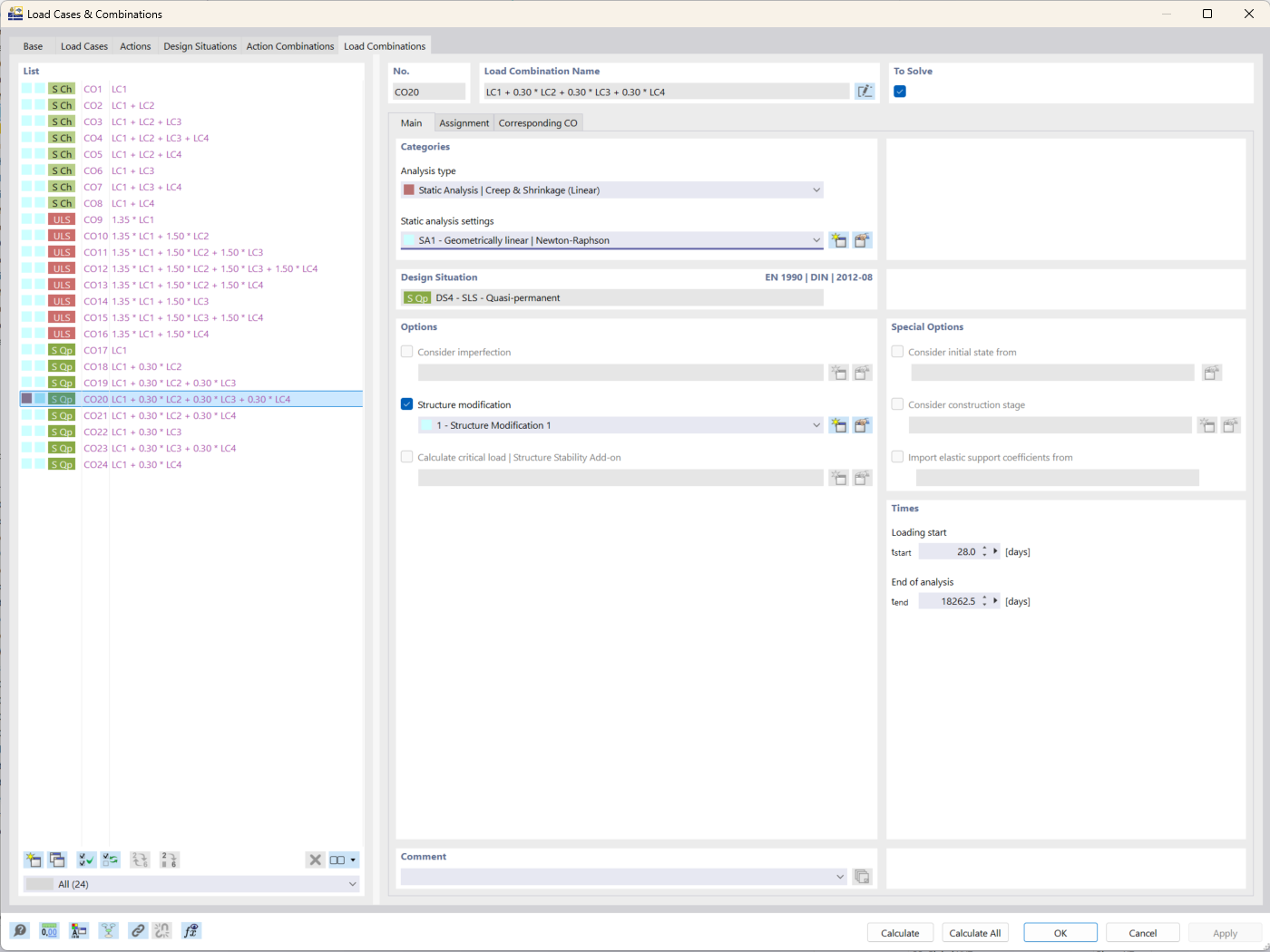
Analiza pełzania i skurczu w programie RFEM 6

Zrzut ekranu przedstawiający opcje ustawień typu analizy Pełzania i skurczu w programie RFEM 6 do analizy statycznej

Rysunek przedstawia interfejs programu RFEM 6 koncentrujący się na typie analizy Pełzanie & Skurcz. Funkcja ta jest wykorzystywana w inżynierii konstrukcyjnej do uwzględniania efektów zależnych od czasu w konstrukcjach betonowych. Typ analizy pozwala użytkownikowi na wprowadzanie specyficznych parametrów związanych z zachowaniem materiału w czasie. Narzędzie to pomaga w zwiększeniu dokładności wyników symulacji dla analiz długoterminowych ugięć.
  • Analiza pełzania
  • Analiza skurczu
  • RFEM 6
  • Analizy statyczno-wytrzymałościowe
Wykorzystano w
  • Rozszerzenie Projektowanie konstrukcji betonowych w RFEM 6: kluczowe funkcje i zalety dla inżynierii konstrukcyjnej
Udostępnij