Okno "Szczegóły kontroli obliczeń", Ocena wyników kombinacji obciążeń
Okno "Szczegóły kontroli obliczeń", Ocena wyników kombinacji obciążeń
2026-03-05
061661
  • RFEM 6
  • Konstrukcje stalowe
  • Analiza naprężeń
    • Połączenia stalowe
    • Eurocode 3
    • EN 1993-1-8

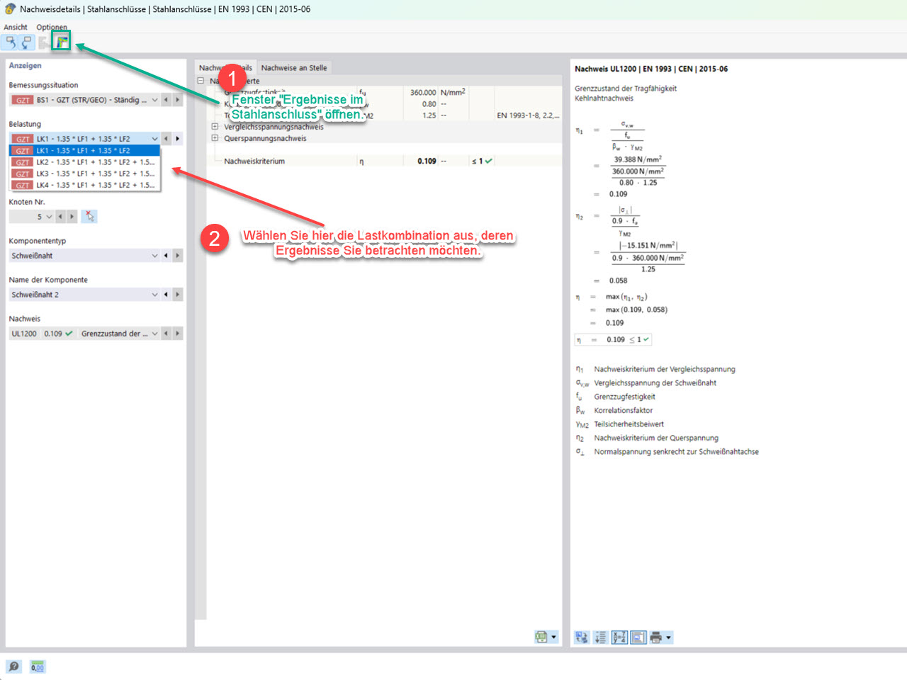
Okno "Szczegóły kontroli obliczeń" do wyboru odpowiedniej kombinacji obciążeń

Okno "Szczegóły kontroli obliczeń", Ocena wyników kombinacji obciążeń

Rysunek przedstawia okno „Szczegóły projektowe” do wyboru odpowiedniej kombinacji obciążeń.
  • Rozszerzenie Połączenia stalowe
  • Połączenia stalowe
  • Wynik
  • Wyniki w połączeniu stalowym
  • Ocena
Wykorzystano w
  • Wyniki w połączeniu stalowym – wybór kombinacji obciążeń do rozważenia
Udostępnij