70x
005785
2026-03-04

Wyniki w połączeniu stalowym – wybór kombinacji obciążeń do rozważenia

Rozszerzenie Połączenia stalowe oferuje możliwość oceny wyników w połączeniu stalowym dla różnych kombinacji obciążeń. Jak poruszać się między kombinacjami obciążeń?


Odpowiedź:

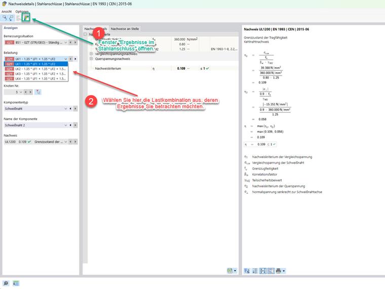
Po zakończonym obliczeniu połączenia, wyniki można analizować w osobnym oknie "Wyniki w połączeniu stalowym". Wyświetlanie wyników w tym oknie odbywa się według kombinacji obciążeń. W tym oknie nie istnieje możliwość przełączania się między kombinacjami obciążeń. Istnieją na to dwa sposoby:

  • Nawigacja przez tabelę
  • Nawigacja przez szczegóły weryfikacji.

Nawigacja przez tabelę

Wybierz tabelę dla wyników dodatku Połączenia stalowe i przejdź na kartę "Wykorzystanie według obciążenia". Przy otwartym oknie "Wyniki w połączeniu stalowym" możesz klikając na odpowiednie wiersze w tabeli przejść do żądanej kombinacji obciążeń. Okno "Wyniki w połączeniu stalowym" (zobacz obraz 1) zostanie automatycznie dostosowane.

Nawigacja przez szczegóły weryfikacji

Kliknij dwukrotnie w tabeli wyników dodatku Połączenia stalowe na weryfikację, aby przejść do okna szczegółów weryfikacji. Przy otwartym oknie "Wyniki w połączeniu stalowym" możesz poprzez wybór obciążenia wybrać żądaną kombinację obciążeń. Wybrana w ten sposób kombinacja obciążeń zostanie wyświetlona w oknie "Wyniki w połączeniu stalowym" (obraz 1) do oceny.

Klikając na poniższy obrazek, zostaniesz przekierowany do pobrania modelu przykładowego.


Autor

Pan Nikoleizig zapewnia wsparcie techniczne klientom korzystającym z oprogramowania Dlubal Software i odpowiada na ich zapytania.



;