Prezentacja grupowania przypadków obciążeń i ich podprzypadków w celu lepszej organizacji i przejrzystości
Prezentacja grupowania przypadków obciążeń i ich podprzypadków w celu lepszej organizacji i przejrzystości
2026-03-17
061842
  • RFEM 6

Tworzenie przypadków obciążeń

Prezentacja grupowania przypadków obciążeń i ich podprzypadków w celu lepszej organizacji i przejrzystości

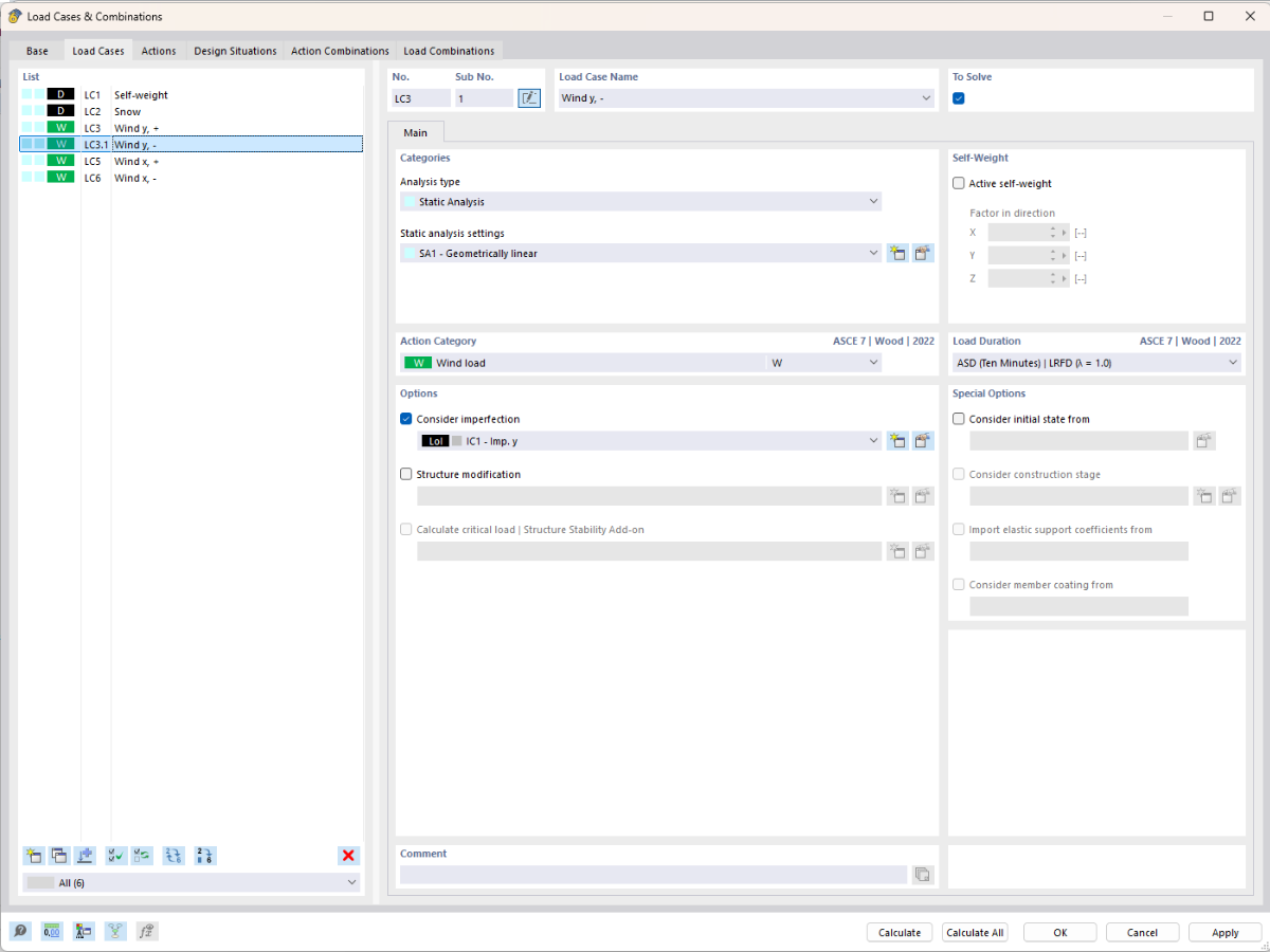
Rysunek przedstawia możliwość strukturalnego zarządzania przypadkami obciążeń poprzez grupowanie ich z podprzypadkami obciążeń. Umożliwia to efektywniejszą organizację i przejrzystość w zarządzaniu obciążeniami.
  • Przypadki obciążenia
  • Podprzypadki obciążenia
  • Struktura organizacyjna
  • Lepszy przegląd
  • Planowanie konstrukcji
Wykorzystano w
  • Podprzypadki obciążeń
Udostępnij