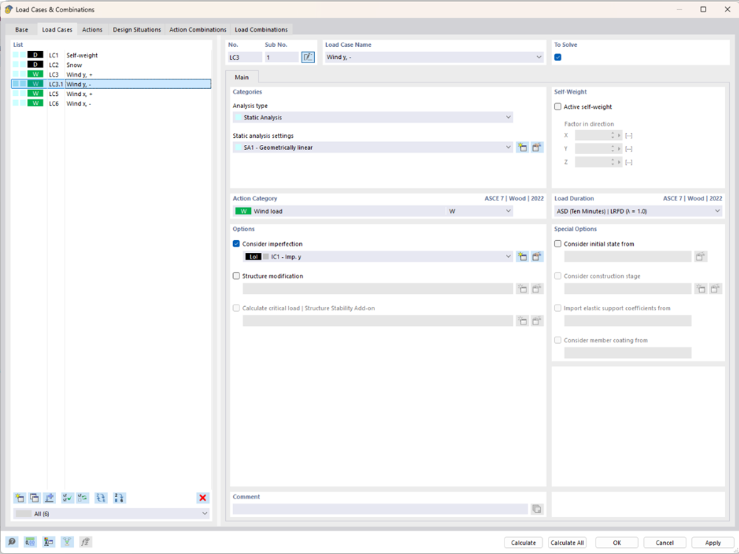
Przypadki obciążeń mogą być grupowane i organizowane za pomocą podprzypadków obciążeń. Zapewnia to m.in. lepszy przegląd.
;
Zarejestruj się w Extranecie Dlubal, aby maksymalnie wykorzystać możliwości oprogramowania oraz mieć ekskluzywny dostęp do swoich danych osobowych.
Zarejestruj się w Extranecie Dlubal, aby maksymalnie wykorzystać możliwości oprogramowania oraz mieć ekskluzywny dostęp do swoich danych osobowych.
Zarejestruj się w Extranecie Dlubal, aby maksymalnie wykorzystać możliwości oprogramowania oraz mieć ekskluzywny dostęp do swoich danych osobowych.
Przypadki obciążeń mogą być grupowane i organizowane za pomocą podprzypadków obciążeń. Zapewnia to m.in. lepszy przegląd.